5. LLM Argitektuur
Tip
Leer en oefen AWS Hacking:
HackTricks Training AWS Red Team Expert (ARTE)
Leer en oefen GCP Hacking:HackTricks Training GCP Red Team Expert (GRTE)
Leer en oefen Azure Hacking:
HackTricks Training Azure Red Team Expert (AzRTE)
Ondersteun HackTricks
- Kyk na die subskripsie planne!
- Sluit aan by die 💬 Discord groep of die telegram groep of volg ons op Twitter 🐦 @hacktricks_live.
- Deel hacking truuks deur PRs in te dien na die HackTricks en HackTricks Cloud github repos.
LLM Argitektuur
Tip
Die doel van hierdie vyfde fase is baie eenvoudig: Ontwikkel die argitektuur van die volle LLM. Sit alles saam, pas al die lae toe en skep al die funksies om teks te genereer of teks na ID’s en terug te transformeer.
Hierdie argitektuur sal gebruik word vir beide, opleiding en voorspelling van teks nadat dit opgelei is.
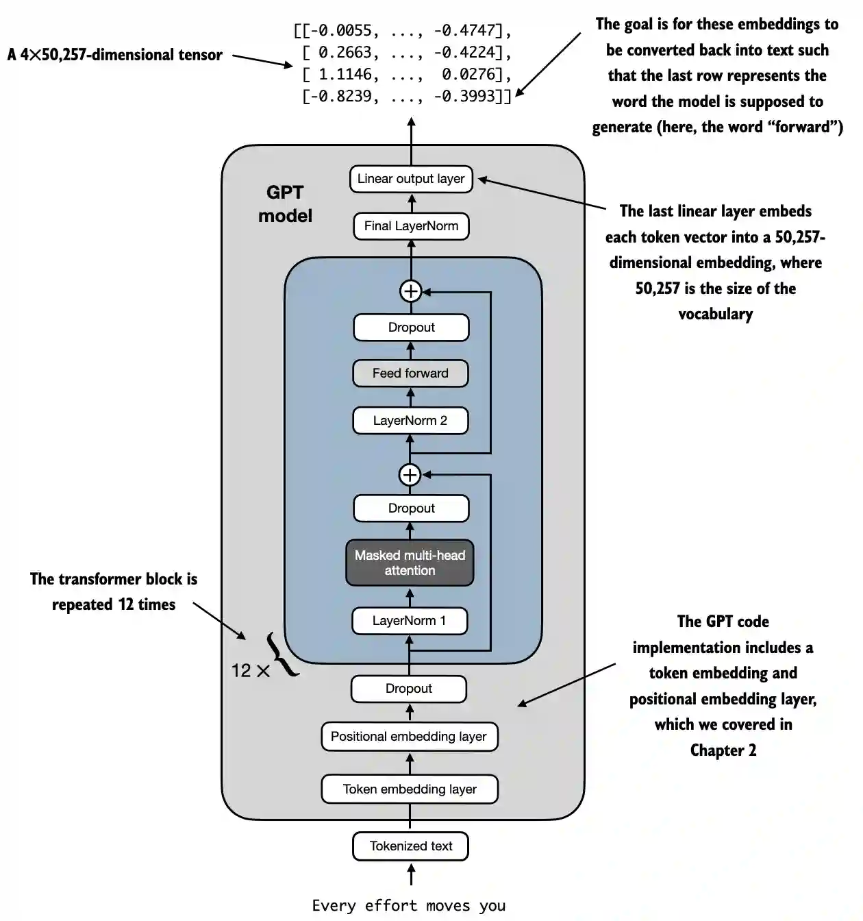
LLM argitektuur voorbeeld van https://github.com/rasbt/LLMs-from-scratch/blob/main/ch04/01_main-chapter-code/ch04.ipynb:
’n Hoë vlak voorstelling kan waargeneem word in:
 (1) (1) (1).png)
- Invoer (Getokeniseerde Teks): Die proses begin met getokeniseerde teks, wat in numeriese voorstellings omgeskakel word.
- Token Inbed en Posisionele Inbed Laag: Die getokeniseerde teks word deur ’n token inbed laag en ’n posisionele inbed laag gestuur, wat die posisie van tokens in ’n volgorde vasvang, krities vir die begrip van woordorde.
- Transformer Blokke: Die model bevat 12 transformer blokke, elk met verskeie lae. Hierdie blokke herhaal die volgende volgorde:
- Gemaskerde Multi-Kop Aandag: Laat die model toe om op verskillende dele van die invoer teks gelyktydig te fokus.
- Laag Normalisering: ’n Normalisering stap om opleiding te stabiliseer en te verbeter.
- Voed Voor Laag: Verantwoordelik vir die verwerking van die inligting van die aandag laag en om voorspellings oor die volgende token te maak.
- Dropout Lae: Hierdie lae voorkom oorpassing deur eenhede tydens opleiding lukraak te laat val.
- Finale Uitvoer Laag: Die model gee ’n 4x50,257-dimensionele tensor uit, waar 50,257 die grootte van die woordeskat verteenwoordig. Elke ry in hierdie tensor kom ooreen met ’n vektor wat die model gebruik om die volgende woord in die volgorde te voorspel.
- Doel: Die doel is om hierdie inbedings te neem en dit terug in teks om te skakel. Spesifiek, die laaste ry van die uitvoer word gebruik om die volgende woord te genereer, wat as “vorentoe” in hierdie diagram verteenwoordig word.
Kode voorstelling
import torch
import torch.nn as nn
import tiktoken
class GELU(nn.Module):
def __init__(self):
super().__init__()
def forward(self, x):
return 0.5 * x * (1 + torch.tanh(
torch.sqrt(torch.tensor(2.0 / torch.pi)) *
(x + 0.044715 * torch.pow(x, 3))
))
class FeedForward(nn.Module):
def __init__(self, cfg):
super().__init__()
self.layers = nn.Sequential(
nn.Linear(cfg["emb_dim"], 4 * cfg["emb_dim"]),
GELU(),
nn.Linear(4 * cfg["emb_dim"], cfg["emb_dim"]),
)
def forward(self, x):
return self.layers(x)
class MultiHeadAttention(nn.Module):
def __init__(self, d_in, d_out, context_length, dropout, num_heads, qkv_bias=False):
super().__init__()
assert d_out % num_heads == 0, "d_out must be divisible by num_heads"
self.d_out = d_out
self.num_heads = num_heads
self.head_dim = d_out // num_heads # Reduce the projection dim to match desired output dim
self.W_query = nn.Linear(d_in, d_out, bias=qkv_bias)
self.W_key = nn.Linear(d_in, d_out, bias=qkv_bias)
self.W_value = nn.Linear(d_in, d_out, bias=qkv_bias)
self.out_proj = nn.Linear(d_out, d_out) # Linear layer to combine head outputs
self.dropout = nn.Dropout(dropout)
self.register_buffer('mask', torch.triu(torch.ones(context_length, context_length), diagonal=1))
def forward(self, x):
b, num_tokens, d_in = x.shape
keys = self.W_key(x) # Shape: (b, num_tokens, d_out)
queries = self.W_query(x)
values = self.W_value(x)
# We implicitly split the matrix by adding a `num_heads` dimension
# Unroll last dim: (b, num_tokens, d_out) -> (b, num_tokens, num_heads, head_dim)
keys = keys.view(b, num_tokens, self.num_heads, self.head_dim)
values = values.view(b, num_tokens, self.num_heads, self.head_dim)
queries = queries.view(b, num_tokens, self.num_heads, self.head_dim)
# Transpose: (b, num_tokens, num_heads, head_dim) -> (b, num_heads, num_tokens, head_dim)
keys = keys.transpose(1, 2)
queries = queries.transpose(1, 2)
values = values.transpose(1, 2)
# Compute scaled dot-product attention (aka self-attention) with a causal mask
attn_scores = queries @ keys.transpose(2, 3) # Dot product for each head
# Original mask truncated to the number of tokens and converted to boolean
mask_bool = self.mask.bool()[:num_tokens, :num_tokens]
# Use the mask to fill attention scores
attn_scores.masked_fill_(mask_bool, -torch.inf)
attn_weights = torch.softmax(attn_scores / keys.shape[-1]**0.5, dim=-1)
attn_weights = self.dropout(attn_weights)
# Shape: (b, num_tokens, num_heads, head_dim)
context_vec = (attn_weights @ values).transpose(1, 2)
# Combine heads, where self.d_out = self.num_heads * self.head_dim
context_vec = context_vec.contiguous().view(b, num_tokens, self.d_out)
context_vec = self.out_proj(context_vec) # optional projection
return context_vec
class LayerNorm(nn.Module):
def __init__(self, emb_dim):
super().__init__()
self.eps = 1e-5
self.scale = nn.Parameter(torch.ones(emb_dim))
self.shift = nn.Parameter(torch.zeros(emb_dim))
def forward(self, x):
mean = x.mean(dim=-1, keepdim=True)
var = x.var(dim=-1, keepdim=True, unbiased=False)
norm_x = (x - mean) / torch.sqrt(var + self.eps)
return self.scale * norm_x + self.shift
class TransformerBlock(nn.Module):
def __init__(self, cfg):
super().__init__()
self.att = MultiHeadAttention(
d_in=cfg["emb_dim"],
d_out=cfg["emb_dim"],
context_length=cfg["context_length"],
num_heads=cfg["n_heads"],
dropout=cfg["drop_rate"],
qkv_bias=cfg["qkv_bias"])
self.ff = FeedForward(cfg)
self.norm1 = LayerNorm(cfg["emb_dim"])
self.norm2 = LayerNorm(cfg["emb_dim"])
self.drop_shortcut = nn.Dropout(cfg["drop_rate"])
def forward(self, x):
# Shortcut connection for attention block
shortcut = x
x = self.norm1(x)
x = self.att(x) # Shape [batch_size, num_tokens, emb_size]
x = self.drop_shortcut(x)
x = x + shortcut # Add the original input back
# Shortcut connection for feed forward block
shortcut = x
x = self.norm2(x)
x = self.ff(x)
x = self.drop_shortcut(x)
x = x + shortcut # Add the original input back
return x
class GPTModel(nn.Module):
def __init__(self, cfg):
super().__init__()
self.tok_emb = nn.Embedding(cfg["vocab_size"], cfg["emb_dim"])
self.pos_emb = nn.Embedding(cfg["context_length"], cfg["emb_dim"])
self.drop_emb = nn.Dropout(cfg["drop_rate"])
self.trf_blocks = nn.Sequential(
*[TransformerBlock(cfg) for _ in range(cfg["n_layers"])])
self.final_norm = LayerNorm(cfg["emb_dim"])
self.out_head = nn.Linear(
cfg["emb_dim"], cfg["vocab_size"], bias=False
)
def forward(self, in_idx):
batch_size, seq_len = in_idx.shape
tok_embeds = self.tok_emb(in_idx)
pos_embeds = self.pos_emb(torch.arange(seq_len, device=in_idx.device))
x = tok_embeds + pos_embeds # Shape [batch_size, num_tokens, emb_size]
x = self.drop_emb(x)
x = self.trf_blocks(x)
x = self.final_norm(x)
logits = self.out_head(x)
return logits
GPT_CONFIG_124M = {
"vocab_size": 50257, # Vocabulary size
"context_length": 1024, # Context length
"emb_dim": 768, # Embedding dimension
"n_heads": 12, # Number of attention heads
"n_layers": 12, # Number of layers
"drop_rate": 0.1, # Dropout rate
"qkv_bias": False # Query-Key-Value bias
}
torch.manual_seed(123)
model = GPTModel(GPT_CONFIG_124M)
out = model(batch)
print("Input batch:\n", batch)
print("\nOutput shape:", out.shape)
print(out)
GELU Aktivering Funksie
# From https://github.com/rasbt/LLMs-from-scratch/tree/main/ch04
class GELU(nn.Module):
def __init__(self):
super().__init__()
def forward(self, x):
return 0.5 * x * (1 + torch.tanh(
torch.sqrt(torch.tensor(2.0 / torch.pi)) *
(x + 0.044715 * torch.pow(x, 3))
))
Doel en Funksionaliteit
- GELU (Gaussian Error Linear Unit): ’n Aktiveringsfunksie wat nie-lineariteit in die model inbring.
- Glad Aktivering: Anders as ReLU, wat negatiewe insette op nul stel, kaart GELU insette glad na uitsette, wat vir klein, nie-nul waardes vir negatiewe insette toelaat.
- Wiskundige Definisie:
 (1) (1) (1).png)
Tip
Die doel van die gebruik van hierdie funksie na lineêre lae binne die FeedForward-laag is om die lineêre data te verander na nie-lineêr om die model in staat te stel om komplekse, nie-lineêre verhoudings te leer.
FeedForward Neurale Netwerk
Vorms is as kommentaar bygevoeg om die vorms van matrikse beter te verstaan:
# From https://github.com/rasbt/LLMs-from-scratch/tree/main/ch04
class FeedForward(nn.Module):
def __init__(self, cfg):
super().__init__()
self.layers = nn.Sequential(
nn.Linear(cfg["emb_dim"], 4 * cfg["emb_dim"]),
GELU(),
nn.Linear(4 * cfg["emb_dim"], cfg["emb_dim"]),
)
def forward(self, x):
# x shape: (batch_size, seq_len, emb_dim)
x = self.layers[0](x)# x shape: (batch_size, seq_len, 4 * emb_dim)
x = self.layers[1](x) # x shape remains: (batch_size, seq_len, 4 * emb_dim)
x = self.layers[2](x) # x shape: (batch_size, seq_len, emb_dim)
return x # Output shape: (batch_size, seq_len, emb_dim)
Doel en Funksionaliteit
- Posisiegewys FeedForward Netwerk: Pas ’n twee-laag ten volle verbind netwerk op elke posisie apart en identies toe.
- Laag Besonderhede:
- Eerste Lineêre Laag: Brei die dimensie uit van
emb_dimna4 * emb_dim. - GELU Aktivering: Pas nie-lineariteit toe.
- Tweede Lineêre Laag: Verminder die dimensie terug na
emb_dim.
Tip
Soos jy kan sien, gebruik die Feed Forward netwerk 3 lae. Die eerste een is ’n lineêre laag wat die dimensies met 4 sal vermenigvuldig deur lineêre gewigte (parameters om binne die model te train). Dan word die GELU-funksie in al daardie dimensies gebruik om nie-lineêre variasies toe te pas om ryker verteenwoordigings te vang en uiteindelik word ’n ander lineêre laag gebruik om terug te keer na die oorspronklike grootte van dimensies.
Multi-Head Aandag Meganisme
Dit is reeds in ’n vroeëre afdeling verduidelik.
Doel en Funksionaliteit
- Multi-Head Self-Attention: Laat die model toe om op verskillende posisies binne die invoerreeks te fokus wanneer ’n token gekodeer word.
- Sleutel Komponente:
- Vrae, Sleutels, Waardes: Lineêre projeksies van die invoer, gebruik om aandag punte te bereken.
- Koppe: Meervoudige aandag meganismes wat parallel loop (
num_heads), elk met ’n verminderde dimensie (head_dim). - Aandag Punte: Bereken as die skaalproduk van vrae en sleutels, geskaal en gemaskeer.
- Maskering: ’n Oorsaaklike masker word toegepas om te voorkom dat die model na toekomstige tokens aandag gee (belangrik vir outoregressiewe modelle soos GPT).
- Aandag Gewigte: Softmax van die gemaskeerde en geskaalde aandag punte.
- Konteks Vektor: Gewigte som van die waardes, volgens aandag gewigte.
- Uitset Projektering: Lineêre laag om die uitsette van al die koppe te kombineer.
Tip
Die doel van hierdie netwerk is om die verhoudings tussen tokens in dieselfde konteks te vind. Boonop word die tokens in verskillende koppe verdeel om oorfitting te voorkom, alhoewel die finale verhoudings wat per kop gevind word aan die einde van hierdie netwerk gekombineer word.
Boonop, tydens opleiding, word ’n oorsaaklike masker toegepas sodat latere tokens nie in ag geneem word wanneer die spesifieke verhoudings met ’n token gekyk word nie en ’n dropout word ook toegepas om oorfitting te voorkom.
Laag Normalisering
# From https://github.com/rasbt/LLMs-from-scratch/tree/main/ch04
class LayerNorm(nn.Module):
def __init__(self, emb_dim):
super().__init__()
self.eps = 1e-5 # Prevent division by zero during normalization.
self.scale = nn.Parameter(torch.ones(emb_dim))
self.shift = nn.Parameter(torch.zeros(emb_dim))
def forward(self, x):
mean = x.mean(dim=-1, keepdim=True)
var = x.var(dim=-1, keepdim=True, unbiased=False)
norm_x = (x - mean) / torch.sqrt(var + self.eps)
return self.scale * norm_x + self.shift
Doel en Funksionaliteit
- Laag Normalisering: ’n Tegniek wat gebruik word om die insette oor die kenmerke (embedding dimensies) vir elke individuele voorbeeld in ’n bondel te normaliseer.
- Komponente:
eps: ’n Klein konstante (1e-5) wat by die variansie gevoeg word om deling deur nul tydens normalisering te voorkom.scaleenshift: Leerbare parameters (nn.Parameter) wat die model toelaat om die genormaliseerde uitset te skaal en te verskuif. Hulle word onderskeidelik geinitialiseer na eenhede en nulles.- Normalisering Proses:
- Bereken Gemiddelde (
mean): Bereken die gemiddelde van die insetxoor die embedding dimensie (dim=-1), terwyl die dimensie vir uitsending behou word (keepdim=True). - Bereken Variansie (
var): Bereken die variansie vanxoor die embedding dimensie, terwyl die dimensie ook behou word. Dieunbiased=Falseparameter verseker dat die variansie bereken word met die bevooroordeelde skatter (deling deurNin plaas vanN-1), wat toepaslik is wanneer daar oor kenmerke eerder as monsters genormaliseer word. - Normaliseer (
norm_x): Trek die gemiddelde vanxaf en deel deur die vierkantwortel van die variansie pluseps. - Skaal en Verskuif: Pas die leerbare
scaleenshiftparameters toe op die genormaliseerde uitset.
Tip
Die doel is om ’n gemiddelde van 0 met ’n variansie van 1 oor alle dimensies van dieselfde token te verseker. Die doel hiervan is om die opleiding van diep neurale netwerke te stabiliseer deur die interne kovariate verskuiwing te verminder, wat verwys na die verandering in die verspreiding van netwerkaktiverings as gevolg van die opdatering van parameters tydens opleiding.
Transformer Blok
Vorms is as kommentaar bygevoeg om die vorms van matrikse beter te verstaan:
# From https://github.com/rasbt/LLMs-from-scratch/tree/main/ch04
class TransformerBlock(nn.Module):
def __init__(self, cfg):
super().__init__()
self.att = MultiHeadAttention(
d_in=cfg["emb_dim"],
d_out=cfg["emb_dim"],
context_length=cfg["context_length"],
num_heads=cfg["n_heads"],
dropout=cfg["drop_rate"],
qkv_bias=cfg["qkv_bias"]
)
self.ff = FeedForward(cfg)
self.norm1 = LayerNorm(cfg["emb_dim"])
self.norm2 = LayerNorm(cfg["emb_dim"])
self.drop_shortcut = nn.Dropout(cfg["drop_rate"])
def forward(self, x):
# x shape: (batch_size, seq_len, emb_dim)
# Shortcut connection for attention block
shortcut = x # shape: (batch_size, seq_len, emb_dim)
x = self.norm1(x) # shape remains (batch_size, seq_len, emb_dim)
x = self.att(x) # shape: (batch_size, seq_len, emb_dim)
x = self.drop_shortcut(x) # shape remains (batch_size, seq_len, emb_dim)
x = x + shortcut # shape: (batch_size, seq_len, emb_dim)
# Shortcut connection for feedforward block
shortcut = x # shape: (batch_size, seq_len, emb_dim)
x = self.norm2(x) # shape remains (batch_size, seq_len, emb_dim)
x = self.ff(x) # shape: (batch_size, seq_len, emb_dim)
x = self.drop_shortcut(x) # shape remains (batch_size, seq_len, emb_dim)
x = x + shortcut # shape: (batch_size, seq_len, emb_dim)
return x # Output shape: (batch_size, seq_len, emb_dim)
Doel en Funksionaliteit
- Samestelling van Lae: Kombineer multi-head aandag, feedforward netwerk, laanormalisering, en residuele verbindings.
- Laanormalisering: Toegepas voor die aandag en feedforward lae vir stabiele opleiding.
- Residuele Verbindings (Kortpaaie): Voeg die invoer van ’n laag by sy uitvoer om die gradiëntvloei te verbeter en die opleiding van diep netwerke moontlik te maak.
- Dropout: Toegepas na aandag en feedforward lae vir regulering.
Stap-vir-Stap Funksionaliteit
- Eerste Residuele Pad (Self-Aandag):
- Invoer (
shortcut): Stoor die oorspronklike invoer vir die residuele verbinding. - Laag Norm (
norm1): Normaliseer die invoer. - Multi-Head Aandag (
att): Pas self-aandag toe. - Dropout (
drop_shortcut): Pas dropout toe vir regulering. - Voeg Residueel By (
x + shortcut): Kombineer met die oorspronklike invoer.
- Tweedee Residuele Pad (FeedForward):
- Invoer (
shortcut): Stoor die opgedateerde invoer vir die volgende residuele verbinding. - Laag Norm (
norm2): Normaliseer die invoer. - FeedForward Netwerk (
ff): Pas die feedforward transformasie toe. - Dropout (
drop_shortcut): Pas dropout toe. - Voeg Residueel By (
x + shortcut): Kombineer met die invoer van die eerste residuele pad.
Tip
Die transformer blok groepeer al die netwerke saam en pas ’n paar normalisering en dropouts toe om die opleidingsstabiliteit en resultate te verbeter.
Let op hoe dropouts gedoen word na die gebruik van elke netwerk terwyl normalisering voor toegepas word.Boonop gebruik dit ook kortpaaie wat bestaan uit die uitvoer van ’n netwerk by sy invoer te voeg. Dit help om die verdwynende gradiëntprobleem te voorkom deur te verseker dat aanvanklike lae “net soveel” bydra as die laaste.
GPTModel
Vorms is as kommentaar bygevoeg om die vorms van matrikse beter te verstaan:
# From https://github.com/rasbt/LLMs-from-scratch/tree/main/ch04
class GPTModel(nn.Module):
def __init__(self, cfg):
super().__init__()
self.tok_emb = nn.Embedding(cfg["vocab_size"], cfg["emb_dim"])
# shape: (vocab_size, emb_dim)
self.pos_emb = nn.Embedding(cfg["context_length"], cfg["emb_dim"])
# shape: (context_length, emb_dim)
self.drop_emb = nn.Dropout(cfg["drop_rate"])
self.trf_blocks = nn.Sequential(
*[TransformerBlock(cfg) for _ in range(cfg["n_layers"])]
)
# Stack of TransformerBlocks
self.final_norm = LayerNorm(cfg["emb_dim"])
self.out_head = nn.Linear(cfg["emb_dim"], cfg["vocab_size"], bias=False)
# shape: (emb_dim, vocab_size)
def forward(self, in_idx):
# in_idx shape: (batch_size, seq_len)
batch_size, seq_len = in_idx.shape
# Token embeddings
tok_embeds = self.tok_emb(in_idx)
# shape: (batch_size, seq_len, emb_dim)
# Positional embeddings
pos_indices = torch.arange(seq_len, device=in_idx.device)
# shape: (seq_len,)
pos_embeds = self.pos_emb(pos_indices)
# shape: (seq_len, emb_dim)
# Add token and positional embeddings
x = tok_embeds + pos_embeds # Broadcasting over batch dimension
# x shape: (batch_size, seq_len, emb_dim)
x = self.drop_emb(x) # Dropout applied
# x shape remains: (batch_size, seq_len, emb_dim)
x = self.trf_blocks(x) # Pass through Transformer blocks
# x shape remains: (batch_size, seq_len, emb_dim)
x = self.final_norm(x) # Final LayerNorm
# x shape remains: (batch_size, seq_len, emb_dim)
logits = self.out_head(x) # Project to vocabulary size
# logits shape: (batch_size, seq_len, vocab_size)
return logits # Output shape: (batch_size, seq_len, vocab_size)
Doel en Funksionaliteit
- Inbedingslae:
- Token Inbedings (
tok_emb): Converteer token-indekse in inbedings. Ter herinnering, dit is die gewigte wat aan elke dimensie van elke token in die woordeskat gegee word. - Posisionele Inbedings (
pos_emb): Voeg posisionele inligting by die inbedings om die volgorde van tokens vas te vang. Ter herinnering, dit is die gewigte wat aan tokens gegee word volgens hul posisie in die teks. - Dropout (
drop_emb): Toegepas op inbedings vir regularisering. - Transformer Blokke (
trf_blocks): Stapel vann_layerstransformer blokke om inbedings te verwerk. - Finale Normalisering (
final_norm): Laag normalisering voor die uitvoerlaag. - Uitvoerlaag (
out_head): Projek die finale verborge toestande na die woordeskatgrootte om logits vir voorspelling te produseer.
Tip
Die doel van hierdie klas is om al die ander genoemde netwerke te gebruik om die volgende token in ’n volgorde te voorspel, wat fundamenteel is vir take soos teksgenerasie.
Let op hoe dit soveel transformer blokke as aangedui sal gebruik en dat elke transformer blok een multi-head attestasienet, een feed forward-net en verskeie normaliserings gebruik. So as 12 transformer blokke gebruik word, vermenigvuldig dit met 12.
Boonop word ’n normalisering laag voor die uitvoer bygevoeg en ’n finale lineêre laag word aan die einde toegepas om die resultate met die regte dimensies te verkry. Let op hoe elke finale vektor die grootte van die gebruikte woordeskat het. Dit is omdat dit probeer om ’n waarskynlikheid per moontlike token binne die woordeskat te kry.
Aantal Parameters om te oefen
Met die GPT-struktuur gedefinieer, is dit moontlik om die aantal parameters om te oefen te vind:
GPT_CONFIG_124M = {
"vocab_size": 50257, # Vocabulary size
"context_length": 1024, # Context length
"emb_dim": 768, # Embedding dimension
"n_heads": 12, # Number of attention heads
"n_layers": 12, # Number of layers
"drop_rate": 0.1, # Dropout rate
"qkv_bias": False # Query-Key-Value bias
}
model = GPTModel(GPT_CONFIG_124M)
total_params = sum(p.numel() for p in model.parameters())
print(f"Total number of parameters: {total_params:,}")
# Total number of parameters: 163,009,536
Stap-vir-Stap Berekening
1. Inbedingslae: Token Inbeding & Posisie Inbeding
- Laag:
nn.Embedding(vocab_size, emb_dim) - Parameters:
vocab_size * emb_dim
token_embedding_params = 50257 * 768 = 38,597,376
- Laag:
nn.Embedding(context_length, emb_dim) - Parameters:
context_length * emb_dim
position_embedding_params = 1024 * 768 = 786,432
Totale Inbedingsparameters
embedding_params = token_embedding_params + position_embedding_params
embedding_params = 38,597,376 + 786,432 = 39,383,808
2. Transformer Blokke
Daar is 12 transformer blokke, so ons sal die parameters vir een blok bereken en dan met 12 vermenigvuldig.
Parameters per Transformer Blok
a. Multi-Head Aandag
-
Komponente:
-
Vraag Lineêre Laag (
W_query):nn.Linear(emb_dim, emb_dim, bias=False) -
Sleutel Lineêre Laag (
W_key):nn.Linear(emb_dim, emb_dim, bias=False) -
Waarde Lineêre Laag (
W_value):nn.Linear(emb_dim, emb_dim, bias=False) -
Uitset Projektering (
out_proj):nn.Linear(emb_dim, emb_dim) -
Berekeninge:
-
Elkeen van
W_query,W_key,W_value:
qkv_params = emb_dim * emb_dim = 768 * 768 = 589,824
Aangesien daar drie sulke lae is:
total_qkv_params = 3 * qkv_params = 3 * 589,824 = 1,769,472
- Uitset Projektering (
out_proj):
out_proj_params = (emb_dim * emb_dim) + emb_dim = (768 * 768) + 768 = 589,824 + 768 = 590,592
- Totale Multi-Head Aandag Parameters:
mha_params = total_qkv_params + out_proj_params
mha_params = 1,769,472 + 590,592 = 2,360,064
b. Voedingsnetwerk
-
Komponente:
-
Eerste Lineêre Laag:
nn.Linear(emb_dim, 4 * emb_dim) -
Tweedel Lineêre Laag:
nn.Linear(4 * emb_dim, emb_dim) -
Berekeninge:
-
Eerste Lineêre Laag:
ff_first_layer_params = (emb_dim * 4 * emb_dim) + (4 * emb_dim)
ff_first_layer_params = (768 * 3072) + 3072 = 2,359,296 + 3,072 = 2,362,368
- Tweedel Lineêre Laag:
ff_second_layer_params = (4 * emb_dim * emb_dim) + emb_dim
ff_second_layer_params = (3072 * 768) + 768 = 2,359,296 + 768 = 2,360,064
- Totale Voedingsparameters:
ff_params = ff_first_layer_params + ff_second_layer_params
ff_params = 2,362,368 + 2,360,064 = 4,722,432
c. Laag Normalisasies
- Komponente:
- Twee
LayerNorminstansies per blok. - Elke
LayerNormhet2 * emb_dimparameters (skaal en skuif). - Berekeninge:
layer_norm_params_per_block = 2 * (2 * emb_dim) = 2 * 768 * 2 = 3,072
d. Totale Parameters per Transformer Blok
pythonCopy codeparams_per_block = mha_params + ff_params + layer_norm_params_per_block
params_per_block = 2,360,064 + 4,722,432 + 3,072 = 7,085,568
Totale Parameters vir Alle Transformator Blokke
pythonCopy codetotal_transformer_blocks_params = params_per_block * n_layers
total_transformer_blocks_params = 7,085,568 * 12 = 85,026,816
3. Finale Lae
a. Finale Lae Normalisering
- Parameters:
2 * emb_dim(skaal en verskui)
pythonCopy codefinal_layer_norm_params = 2 * 768 = 1,536
b. Uitsetprojeklaag (out_head)
- Laag:
nn.Linear(emb_dim, vocab_size, bias=False) - Parameters:
emb_dim * vocab_size
pythonCopy codeoutput_projection_params = 768 * 50257 = 38,597,376
4. Samevatting van Alle Parameters
pythonCopy codetotal_params = (
embedding_params +
total_transformer_blocks_params +
final_layer_norm_params +
output_projection_params
)
total_params = (
39,383,808 +
85,026,816 +
1,536 +
38,597,376
)
total_params = 163,009,536
Genereer Tegnies
Om ’n model te hê wat die volgende token voorspel soos die vorige, is dit net nodig om die laaste tokenwaardes van die uitvoer te neem (aangesien dit die waardes van die voorspelde token sal wees), wat ’n waarde per inskrywing in die woordeskat sal wees en dan die softmax funksie te gebruik om die dimensies in waarskynlikhede te normaliseer wat 1 optel en dan die indeks van die grootste inskrywing te kry, wat die indeks van die woord binne die woordeskat sal wees.
Code van https://github.com/rasbt/LLMs-from-scratch/blob/main/ch04/01_main-chapter-code/ch04.ipynb:
def generate_text_simple(model, idx, max_new_tokens, context_size):
# idx is (batch, n_tokens) array of indices in the current context
for _ in range(max_new_tokens):
# Crop current context if it exceeds the supported context size
# E.g., if LLM supports only 5 tokens, and the context size is 10
# then only the last 5 tokens are used as context
idx_cond = idx[:, -context_size:]
# Get the predictions
with torch.no_grad():
logits = model(idx_cond)
# Focus only on the last time step
# (batch, n_tokens, vocab_size) becomes (batch, vocab_size)
logits = logits[:, -1, :]
# Apply softmax to get probabilities
probas = torch.softmax(logits, dim=-1) # (batch, vocab_size)
# Get the idx of the vocab entry with the highest probability value
idx_next = torch.argmax(probas, dim=-1, keepdim=True) # (batch, 1)
# Append sampled index to the running sequence
idx = torch.cat((idx, idx_next), dim=1) # (batch, n_tokens+1)
return idx
start_context = "Hello, I am"
encoded = tokenizer.encode(start_context)
print("encoded:", encoded)
encoded_tensor = torch.tensor(encoded).unsqueeze(0)
print("encoded_tensor.shape:", encoded_tensor.shape)
model.eval() # disable dropout
out = generate_text_simple(
model=model,
idx=encoded_tensor,
max_new_tokens=6,
context_size=GPT_CONFIG_124M["context_length"]
)
print("Output:", out)
print("Output length:", len(out[0]))
Verwysings
Tip
Leer en oefen AWS Hacking:
HackTricks Training AWS Red Team Expert (ARTE)
Leer en oefen GCP Hacking:HackTricks Training GCP Red Team Expert (GRTE)
Leer en oefen Azure Hacking:
HackTricks Training Azure Red Team Expert (AzRTE)
Ondersteun HackTricks
- Kyk na die subskripsie planne!
- Sluit aan by die 💬 Discord groep of die telegram groep of volg ons op Twitter 🐦 @hacktricks_live.
- Deel hacking truuks deur PRs in te dien na die HackTricks en HackTricks Cloud github repos.


