macOS Stelselsuitbreidings
Tip
Leer en oefen AWS Hacking:
HackTricks Training AWS Red Team Expert (ARTE)
Leer en oefen GCP Hacking:HackTricks Training GCP Red Team Expert (GRTE)
Leer en oefen Azure Hacking:
HackTricks Training Azure Red Team Expert (AzRTE)
Ondersteun HackTricks
- Kyk na die subskripsie planne!
- Sluit aan by die 💬 Discord groep of die telegram groep of volg ons op Twitter 🐦 @hacktricks_live.
- Deel hacking truuks deur PRs in te dien na die HackTricks en HackTricks Cloud github repos.
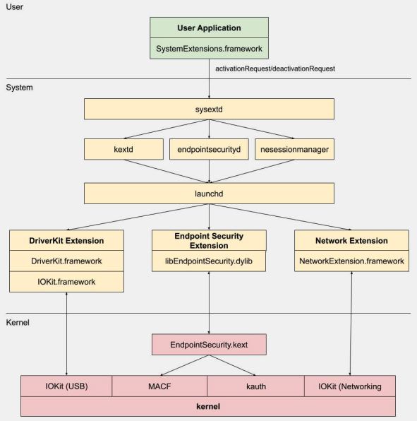
Stelselsuitbreidings / Eindpunt Sekuriteit Raamwerk
Verskil met Kernel Uitbreidings, Stelselsuitbreidings loop in gebruikersruimte eerder as in kernruimte, wat die risiko van ’n stelselfout as gevolg van ’n uitbreiding se wanfunksie verminder.
.png)
Daar is drie tipes stelselsuitbreidings: DriverKit Uitbreidings, Netwerk Uitbreidings, en Eindpunt Sekuriteit Uitbreidings.
DriverKit Uitbreidings
DriverKit is ’n vervanging vir kernuitbreidings wat hardewareondersteuning bied. Dit laat toestel bestuurders (soos USB, Serial, NIC, en HID bestuurders) toe om in gebruikersruimte te loop eerder as in kernruimte. Die DriverKit raamwerk sluit gebruikersruimte weergawes van sekere I/O Kit klasse in, en die kern stuur normale I/O Kit gebeurtenisse na gebruikersruimte, wat ’n veiliger omgewing bied vir hierdie bestuurders om te loop.
Netwerk Uitbreidings
Netwerk Uitbreidings bied die vermoë om netwerkgedrag aan te pas. Daar is verskeie tipes Netwerk Uitbreidings:
- App Proxy: Dit word gebruik om ’n VPN-klient te skep wat ’n vloei-georiënteerde, pasgemaakte VPN-protokol implementeer. Dit beteken dit hanteer netwerkverkeer gebaseer op verbindings (of vloei) eerder as individuele pakkette.
- Pakket Tunnel: Dit word gebruik om ’n VPN-klient te skep wat ’n pakket-georiënteerde, pasgemaakte VPN-protokol implementeer. Dit beteken dit hanteer netwerkverkeer gebaseer op individuele pakkette.
- Filter Data: Dit word gebruik om netwerk “vloei” te filter. Dit kan netwerkdata op vloei vlak monitor of wysig.
- Filter Pakket: Dit word gebruik om individuele netwerkpakkette te filter. Dit kan netwerkdata op pakketvlak monitor of wysig.
- DNS Proxy: Dit word gebruik om ’n pasgemaakte DNS-verskaffer te skep. Dit kan gebruik word om DNS versoeke en antwoorde te monitor of te wysig.
Eindpunt Sekuriteit Raamwerk
Eindpunt Sekuriteit is ’n raamwerk wat deur Apple in macOS verskaf word wat ’n stel API’s vir stelselsekuriteit bied. Dit is bedoel vir gebruik deur sekuriteitsverskaffers en ontwikkelaars om produkte te bou wat stelselsaktiwiteit kan monitor en beheer om kwaadwillige aktiwiteit te identifiseer en te beskerm.
Hierdie raamwerk bied ’n versameling API’s om stelselsaktiwiteit te monitor en te beheer, soos prosesuitvoerings, lêerstelselsgebeurtenisse, netwerk- en kerngebeurtenisse.
Die kern van hierdie raamwerk is in die kern geïmplementeer, as ’n Kernel Uitbreiding (KEXT) geleë by /System/Library/Extensions/EndpointSecurity.kext. Hierdie KEXT bestaan uit verskeie sleutelkomponente:
- EndpointSecurityDriver: Dit dien as die “toegangspunt” vir die kernuitbreiding. Dit is die hoofpunt van interaksie tussen die OS en die Eindpunt Sekuriteit raamwerk.
- EndpointSecurityEventManager: Hierdie komponent is verantwoordelik vir die implementering van kernhake. Kernhake laat die raamwerk toe om stelselsgebeurtenisse te monitor deur stelselsoproepe te onderskep.
- EndpointSecurityClientManager: Dit bestuur die kommunikasie met gebruikersruimte kliënte, en hou dop watter kliënte gekoppel is en gebeurtenis kennisgewings moet ontvang.
- EndpointSecurityMessageManager: Dit stuur boodskappe en gebeurtenis kennisgewings na gebruikersruimte kliënte.
Die gebeurtenisse wat die Eindpunt Sekuriteit raamwerk kan monitor, is gekategoriseer in:
- Lêergebeurtenisse
- Prosesgebeurtenisse
- Sokketgebeurtenisse
- Kerngebeurtenisse (soos die laai/ontlaai van ’n kernuitbreiding of die opening van ’n I/O Kit toestel)
Eindpunt Sekuriteit Raamwerk Argitektuur
.png)
Gebruikersruimte kommunikasie met die Eindpunt Sekuriteit raamwerk gebeur deur die IOUserClient klas. Twee verskillende subklasse word gebruik, afhangende van die tipe oproeper:
- EndpointSecurityDriverClient: Dit vereis die
com.apple.private.endpoint-security.managerregte, wat slegs deur die stelselsprosesendpointsecuritydbesit word. - EndpointSecurityExternalClient: Dit vereis die
com.apple.developer.endpoint-security.clientregte. Dit sou tipies gebruik word deur derdeparty sekuriteitsagteware wat met die Eindpunt Sekuriteit raamwerk moet interaksie hê.
Die Eindpunt Sekuriteit Uitbreidings:libEndpointSecurity.dylib is die C biblioteek wat stelselsuitbreidings gebruik om met die kern te kommunikeer. Hierdie biblioteek gebruik die I/O Kit (IOKit) om met die Eindpunt Sekuriteit KEXT te kommunikeer.
endpointsecurityd is ’n sleutel stelseldemon wat betrokke is by die bestuur en bekendstelling van eindpunt sekuriteit stelselsuitbreidings, veral tydens die vroeë opstartproses. Slegs stelselsuitbreidings gemerk met NSEndpointSecurityEarlyBoot in hul Info.plist lêer ontvang hierdie vroeë opstartbehandeling.
Nog ’n stelseldemon, sysextd, valideer stelselsuitbreidings en skuif hulle na die regte stelsellokasies. Dit vra dan die relevante demon om die uitbreiding te laai. Die SystemExtensions.framework is verantwoordelik vir die aktivering en deaktivering van stelselsuitbreidings.
Omseiling van ESF
ESF word gebruik deur sekuriteitsinstrumente wat sal probeer om ’n rooi spanlid te ontdek, so enige inligting oor hoe dit vermy kan word klink interessant.
CVE-2021-30965
Die ding is dat die sekuriteitsaansoek Volledige Skyf Toegang regte moet hê. So as ’n aanvaller dit kan verwyder, kan hy die sagteware verhinder om te loop:
tccutil reset All
Vir meer inligting oor hierdie omseiling en verwante, kyk na die praatjie #OBTS v5.0: “The Achilles Heel of EndpointSecurity” - Fitzl Csaba
Aan die einde is dit reggestel deur die nuwe toestemming kTCCServiceEndpointSecurityClient aan die sekuriteitsprogram wat deur tccd bestuur word te gee, sodat tccutil nie sy toestemmings sal skoonmaak nie, wat dit verhinder om te loop.
Verwysings
- OBTS v3.0: “Endpoint Security & Insecurity” - Scott Knight
- https://knight.sc/reverse%20engineering/2019/08/24/system-extension-internals.html
Tip
Leer en oefen AWS Hacking:
HackTricks Training AWS Red Team Expert (ARTE)
Leer en oefen GCP Hacking:HackTricks Training GCP Red Team Expert (GRTE)
Leer en oefen Azure Hacking:
HackTricks Training Azure Red Team Expert (AzRTE)
Ondersteun HackTricks
- Kyk na die subskripsie planne!
- Sluit aan by die 💬 Discord groep of die telegram groep of volg ons op Twitter 🐦 @hacktricks_live.
- Deel hacking truuks deur PRs in te dien na die HackTricks en HackTricks Cloud github repos.


