5. LLM-Architektur
Tip
Lernen & üben Sie AWS Hacking:
HackTricks Training AWS Red Team Expert (ARTE)
Lernen & üben Sie GCP Hacking:HackTricks Training GCP Red Team Expert (GRTE)
Lernen & üben Sie Azure Hacking:
HackTricks Training Azure Red Team Expert (AzRTE)
Unterstützen Sie HackTricks
- Überprüfen Sie die Abonnementpläne!
- Treten Sie der 💬 Discord-Gruppe oder der Telegram-Gruppe bei oder folgen Sie uns auf Twitter 🐦 @hacktricks_live.
- Teilen Sie Hacking-Tricks, indem Sie PRs an die HackTricks und HackTricks Cloud GitHub-Repos senden.
LLM-Architektur
Tip
Das Ziel dieser fünften Phase ist sehr einfach: Entwickeln Sie die Architektur des vollständigen LLM. Fügen Sie alles zusammen, wenden Sie alle Schichten an und erstellen Sie alle Funktionen, um Text zu generieren oder Text in IDs und umgekehrt zu transformieren.
Diese Architektur wird sowohl für das Training als auch für die Vorhersage von Text nach dem Training verwendet.
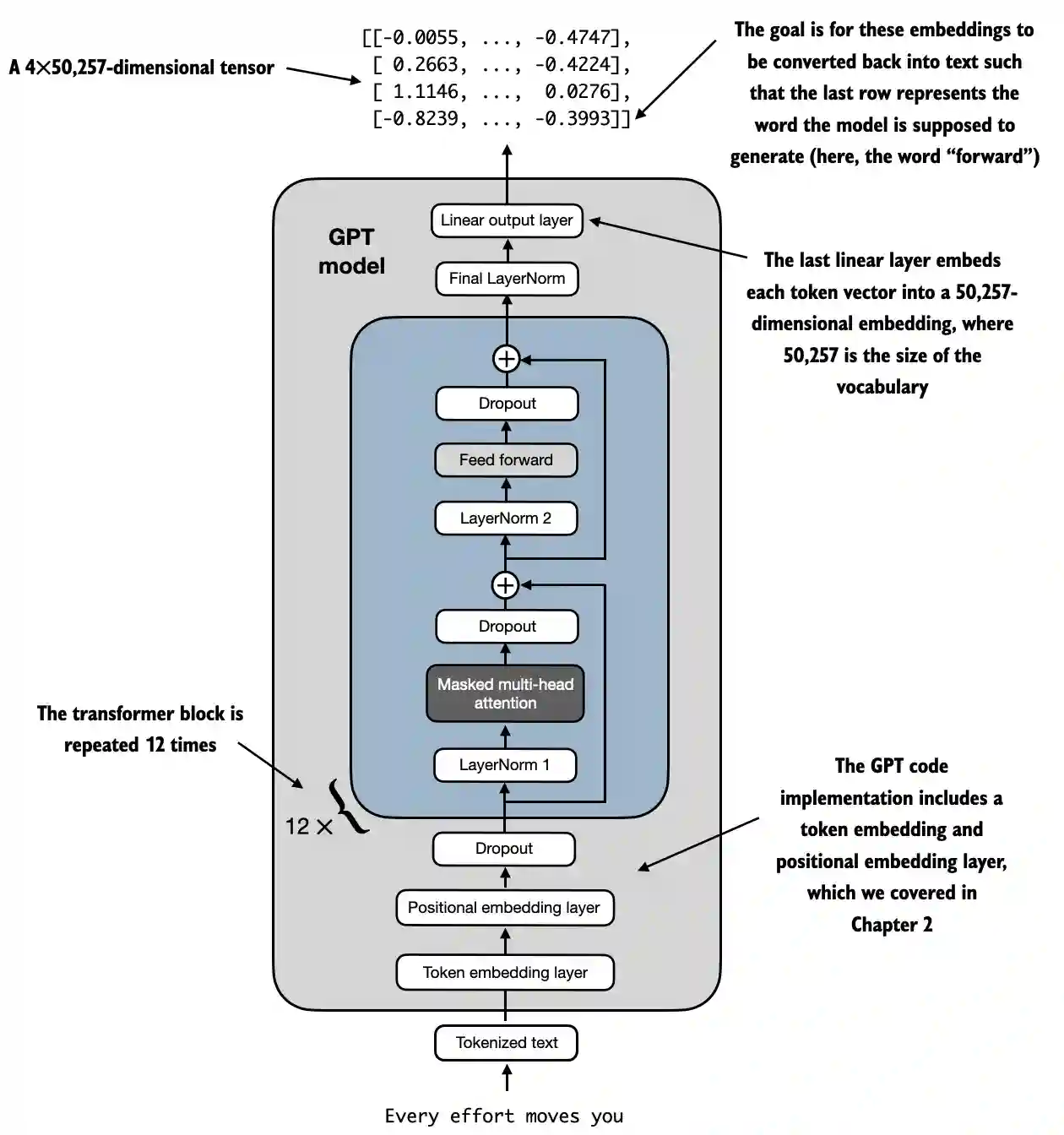
Beispiel für die LLM-Architektur von https://github.com/rasbt/LLMs-from-scratch/blob/main/ch04/01_main-chapter-code/ch04.ipynb:
Eine hochrangige Darstellung kann beobachtet werden in:
 (1) (1) (1).png)
- Eingabe (Tokenisierter Text): Der Prozess beginnt mit tokenisiertem Text, der in numerische Darstellungen umgewandelt wird.
- Token-Embedding- und Positions-Embedding-Schicht: Der tokenisierte Text wird durch eine Token-Embedding-Schicht und eine Positions-Embedding-Schicht geleitet, die die Position der Tokens in einer Sequenz erfasst, was entscheidend für das Verständnis der Wortreihenfolge ist.
- Transformer-Blöcke: Das Modell enthält 12 Transformer-Blöcke, jeder mit mehreren Schichten. Diese Blöcke wiederholen die folgende Sequenz:
- Maskierte Multi-Head-Attention: Ermöglicht es dem Modell, sich gleichzeitig auf verschiedene Teile des Eingabetextes zu konzentrieren.
- Layer-Normalisierung: Ein Normalisierungsschritt zur Stabilisierung und Verbesserung des Trainings.
- Feed-Forward-Schicht: Verantwortlich für die Verarbeitung der Informationen aus der Attention-Schicht und für die Vorhersage des nächsten Tokens.
- Dropout-Schichten: Diese Schichten verhindern Überanpassung, indem sie während des Trainings zufällig Einheiten fallen lassen.
- Endausgabeschicht: Das Modell gibt einen 4x50.257-dimensionalen Tensor aus, wobei 50.257 die Größe des Wortschatzes darstellt. Jede Zeile in diesem Tensor entspricht einem Vektor, den das Modell verwendet, um das nächste Wort in der Sequenz vorherzusagen.
- Ziel: Das Ziel ist es, diese Embeddings zu nehmen und sie wieder in Text umzuwandeln. Insbesondere wird die letzte Zeile der Ausgabe verwendet, um das nächste Wort zu generieren, das in diesem Diagramm als “vorwärts” dargestellt ist.
Code-Darstellung
import torch
import torch.nn as nn
import tiktoken
class GELU(nn.Module):
def __init__(self):
super().__init__()
def forward(self, x):
return 0.5 * x * (1 + torch.tanh(
torch.sqrt(torch.tensor(2.0 / torch.pi)) *
(x + 0.044715 * torch.pow(x, 3))
))
class FeedForward(nn.Module):
def __init__(self, cfg):
super().__init__()
self.layers = nn.Sequential(
nn.Linear(cfg["emb_dim"], 4 * cfg["emb_dim"]),
GELU(),
nn.Linear(4 * cfg["emb_dim"], cfg["emb_dim"]),
)
def forward(self, x):
return self.layers(x)
class MultiHeadAttention(nn.Module):
def __init__(self, d_in, d_out, context_length, dropout, num_heads, qkv_bias=False):
super().__init__()
assert d_out % num_heads == 0, "d_out must be divisible by num_heads"
self.d_out = d_out
self.num_heads = num_heads
self.head_dim = d_out // num_heads # Reduce the projection dim to match desired output dim
self.W_query = nn.Linear(d_in, d_out, bias=qkv_bias)
self.W_key = nn.Linear(d_in, d_out, bias=qkv_bias)
self.W_value = nn.Linear(d_in, d_out, bias=qkv_bias)
self.out_proj = nn.Linear(d_out, d_out) # Linear layer to combine head outputs
self.dropout = nn.Dropout(dropout)
self.register_buffer('mask', torch.triu(torch.ones(context_length, context_length), diagonal=1))
def forward(self, x):
b, num_tokens, d_in = x.shape
keys = self.W_key(x) # Shape: (b, num_tokens, d_out)
queries = self.W_query(x)
values = self.W_value(x)
# We implicitly split the matrix by adding a `num_heads` dimension
# Unroll last dim: (b, num_tokens, d_out) -> (b, num_tokens, num_heads, head_dim)
keys = keys.view(b, num_tokens, self.num_heads, self.head_dim)
values = values.view(b, num_tokens, self.num_heads, self.head_dim)
queries = queries.view(b, num_tokens, self.num_heads, self.head_dim)
# Transpose: (b, num_tokens, num_heads, head_dim) -> (b, num_heads, num_tokens, head_dim)
keys = keys.transpose(1, 2)
queries = queries.transpose(1, 2)
values = values.transpose(1, 2)
# Compute scaled dot-product attention (aka self-attention) with a causal mask
attn_scores = queries @ keys.transpose(2, 3) # Dot product for each head
# Original mask truncated to the number of tokens and converted to boolean
mask_bool = self.mask.bool()[:num_tokens, :num_tokens]
# Use the mask to fill attention scores
attn_scores.masked_fill_(mask_bool, -torch.inf)
attn_weights = torch.softmax(attn_scores / keys.shape[-1]**0.5, dim=-1)
attn_weights = self.dropout(attn_weights)
# Shape: (b, num_tokens, num_heads, head_dim)
context_vec = (attn_weights @ values).transpose(1, 2)
# Combine heads, where self.d_out = self.num_heads * self.head_dim
context_vec = context_vec.contiguous().view(b, num_tokens, self.d_out)
context_vec = self.out_proj(context_vec) # optional projection
return context_vec
class LayerNorm(nn.Module):
def __init__(self, emb_dim):
super().__init__()
self.eps = 1e-5
self.scale = nn.Parameter(torch.ones(emb_dim))
self.shift = nn.Parameter(torch.zeros(emb_dim))
def forward(self, x):
mean = x.mean(dim=-1, keepdim=True)
var = x.var(dim=-1, keepdim=True, unbiased=False)
norm_x = (x - mean) / torch.sqrt(var + self.eps)
return self.scale * norm_x + self.shift
class TransformerBlock(nn.Module):
def __init__(self, cfg):
super().__init__()
self.att = MultiHeadAttention(
d_in=cfg["emb_dim"],
d_out=cfg["emb_dim"],
context_length=cfg["context_length"],
num_heads=cfg["n_heads"],
dropout=cfg["drop_rate"],
qkv_bias=cfg["qkv_bias"])
self.ff = FeedForward(cfg)
self.norm1 = LayerNorm(cfg["emb_dim"])
self.norm2 = LayerNorm(cfg["emb_dim"])
self.drop_shortcut = nn.Dropout(cfg["drop_rate"])
def forward(self, x):
# Shortcut connection for attention block
shortcut = x
x = self.norm1(x)
x = self.att(x) # Shape [batch_size, num_tokens, emb_size]
x = self.drop_shortcut(x)
x = x + shortcut # Add the original input back
# Shortcut connection for feed forward block
shortcut = x
x = self.norm2(x)
x = self.ff(x)
x = self.drop_shortcut(x)
x = x + shortcut # Add the original input back
return x
class GPTModel(nn.Module):
def __init__(self, cfg):
super().__init__()
self.tok_emb = nn.Embedding(cfg["vocab_size"], cfg["emb_dim"])
self.pos_emb = nn.Embedding(cfg["context_length"], cfg["emb_dim"])
self.drop_emb = nn.Dropout(cfg["drop_rate"])
self.trf_blocks = nn.Sequential(
*[TransformerBlock(cfg) for _ in range(cfg["n_layers"])])
self.final_norm = LayerNorm(cfg["emb_dim"])
self.out_head = nn.Linear(
cfg["emb_dim"], cfg["vocab_size"], bias=False
)
def forward(self, in_idx):
batch_size, seq_len = in_idx.shape
tok_embeds = self.tok_emb(in_idx)
pos_embeds = self.pos_emb(torch.arange(seq_len, device=in_idx.device))
x = tok_embeds + pos_embeds # Shape [batch_size, num_tokens, emb_size]
x = self.drop_emb(x)
x = self.trf_blocks(x)
x = self.final_norm(x)
logits = self.out_head(x)
return logits
GPT_CONFIG_124M = {
"vocab_size": 50257, # Vocabulary size
"context_length": 1024, # Context length
"emb_dim": 768, # Embedding dimension
"n_heads": 12, # Number of attention heads
"n_layers": 12, # Number of layers
"drop_rate": 0.1, # Dropout rate
"qkv_bias": False # Query-Key-Value bias
}
torch.manual_seed(123)
model = GPTModel(GPT_CONFIG_124M)
out = model(batch)
print("Input batch:\n", batch)
print("\nOutput shape:", out.shape)
print(out)
GELU-Aktivierungsfunktion
# From https://github.com/rasbt/LLMs-from-scratch/tree/main/ch04
class GELU(nn.Module):
def __init__(self):
super().__init__()
def forward(self, x):
return 0.5 * x * (1 + torch.tanh(
torch.sqrt(torch.tensor(2.0 / torch.pi)) *
(x + 0.044715 * torch.pow(x, 3))
))
Zweck und Funktionalität
- GELU (Gaussian Error Linear Unit): Eine Aktivierungsfunktion, die Nichtlinearität in das Modell einführt.
- Glatte Aktivierung: Im Gegensatz zu ReLU, das negative Eingaben auf null setzt, ordnet GELU Eingaben glatt Ausgaben zu und ermöglicht kleine, von null verschiedene Werte für negative Eingaben.
- Mathematische Definition:
 (1) (1) (1).png)
Tip
Das Ziel der Verwendung dieser Funktion nach linearen Schichten innerhalb der FeedForward-Schicht besteht darin, die linearen Daten nicht linear zu machen, um dem Modell zu ermöglichen, komplexe, nicht-lineare Beziehungen zu lernen.
FeedForward-Neuronales Netzwerk
Erklärungen wurden als Kommentare hinzugefügt, um die Formen der Matrizen besser zu verstehen:
# From https://github.com/rasbt/LLMs-from-scratch/tree/main/ch04
class FeedForward(nn.Module):
def __init__(self, cfg):
super().__init__()
self.layers = nn.Sequential(
nn.Linear(cfg["emb_dim"], 4 * cfg["emb_dim"]),
GELU(),
nn.Linear(4 * cfg["emb_dim"], cfg["emb_dim"]),
)
def forward(self, x):
# x shape: (batch_size, seq_len, emb_dim)
x = self.layers[0](x)# x shape: (batch_size, seq_len, 4 * emb_dim)
x = self.layers[1](x) # x shape remains: (batch_size, seq_len, 4 * emb_dim)
x = self.layers[2](x) # x shape: (batch_size, seq_len, emb_dim)
return x # Output shape: (batch_size, seq_len, emb_dim)
Zweck und Funktionalität
- Positionsweise FeedForward-Netzwerk: Wendet ein zweilagiges vollständig verbundenes Netzwerk auf jede Position separat und identisch an.
- Schichtdetails:
- Erste lineare Schicht: Erweitert die Dimensionalität von
emb_dimauf4 * emb_dim. - GELU-Aktivierung: Wendet Nichtlinearität an.
- Zweite lineare Schicht: Reduziert die Dimensionalität zurück auf
emb_dim.
Tip
Wie Sie sehen können, verwendet das Feed Forward-Netzwerk 3 Schichten. Die erste ist eine lineare Schicht, die die Dimensionen mit 4 multipliziert, indem sie lineare Gewichte (Parameter, die im Modell trainiert werden) verwendet. Dann wird die GELU-Funktion in all diesen Dimensionen verwendet, um nicht-lineare Variationen anzuwenden, um reichhaltigere Darstellungen zu erfassen, und schließlich wird eine weitere lineare Schicht verwendet, um zur ursprünglichen Größe der Dimensionen zurückzukehren.
Multi-Head Attention-Mechanismus
Dies wurde bereits in einem früheren Abschnitt erklärt.
Zweck und Funktionalität
- Multi-Head Self-Attention: Ermöglicht es dem Modell, sich auf verschiedene Positionen innerhalb der Eingabesequenz zu konzentrieren, wenn es ein Token kodiert.
- Schlüsselelemente:
- Abfragen, Schlüssel, Werte: Lineare Projektionen der Eingabe, die zur Berechnung der Aufmerksamkeitswerte verwendet werden.
- Köpfe: Mehrere Aufmerksamkeitsmechanismen, die parallel laufen (
num_heads), jeder mit einer reduzierten Dimension (head_dim). - Aufmerksamkeitswerte: Berechnet als das Skalarprodukt von Abfragen und Schlüsseln, skaliert und maskiert.
- Maskierung: Eine kausale Maske wird angewendet, um zu verhindern, dass das Modell zukünftige Tokens berücksichtigt (wichtig für autoregressive Modelle wie GPT).
- Aufmerksamkeitsgewichte: Softmax der maskierten und skalierten Aufmerksamkeitswerte.
- Kontextvektor: Gewichtete Summe der Werte, entsprechend den Aufmerksamkeitsgewichten.
- Ausgabeprojektion: Lineare Schicht zur Kombination der Ausgaben aller Köpfe.
Tip
Das Ziel dieses Netzwerks ist es, die Beziehungen zwischen Tokens im gleichen Kontext zu finden. Darüber hinaus werden die Tokens in verschiedene Köpfe unterteilt, um Überanpassung zu verhindern, obwohl die endgültigen Beziehungen, die pro Kopf gefunden werden, am Ende dieses Netzwerks kombiniert werden.
Darüber hinaus wird während des Trainings eine kausale Maske angewendet, sodass spätere Tokens nicht berücksichtigt werden, wenn die spezifischen Beziehungen zu einem Token betrachtet werden, und es wird auch ein Dropout angewendet, um Überanpassung zu verhindern.
Layer Normalisierung
# From https://github.com/rasbt/LLMs-from-scratch/tree/main/ch04
class LayerNorm(nn.Module):
def __init__(self, emb_dim):
super().__init__()
self.eps = 1e-5 # Prevent division by zero during normalization.
self.scale = nn.Parameter(torch.ones(emb_dim))
self.shift = nn.Parameter(torch.zeros(emb_dim))
def forward(self, x):
mean = x.mean(dim=-1, keepdim=True)
var = x.var(dim=-1, keepdim=True, unbiased=False)
norm_x = (x - mean) / torch.sqrt(var + self.eps)
return self.scale * norm_x + self.shift
Zweck und Funktionalität
- Layer Normalization: Eine Technik, die verwendet wird, um die Eingaben über die Merkmale (Einbettungsdimensionen) für jedes einzelne Beispiel in einem Batch zu normalisieren.
- Komponenten:
eps: Eine kleine Konstante (1e-5), die zur Varianz hinzugefügt wird, um eine Division durch Null während der Normalisierung zu verhindern.scaleundshift: Lernbare Parameter (nn.Parameter), die es dem Modell ermöglichen, die normalisierte Ausgabe zu skalieren und zu verschieben. Sie werden jeweils mit Einsen und Nullen initialisiert.- Normalisierungsprozess:
- Mittelwert berechnen (
mean): Berechnet den Mittelwert der Eingabexüber die Einbettungsdimension (dim=-1), wobei die Dimension für das Broadcasting beibehalten wird (keepdim=True). - Varianz berechnen (
var): Berechnet die Varianz vonxüber die Einbettungsdimension und behält ebenfalls die Dimension bei. Der Parameterunbiased=Falsestellt sicher, dass die Varianz mit dem verzerrten Schätzer berechnet wird (Division durchNanstelle vonN-1), was angemessen ist, wenn über Merkmale und nicht über Proben normalisiert wird. - Normalisieren (
norm_x): Subtrahiert den Mittelwert vonxund dividiert durch die Quadratwurzel der Varianz pluseps. - Skalieren und Verschieben: Wendet die lernbaren
scale- undshift-Parameter auf die normalisierte Ausgabe an.
Tip
Das Ziel ist es, einen Mittelwert von 0 mit einer Varianz von 1 über alle Dimensionen des gleichen Tokens sicherzustellen. Das Ziel davon ist es, das Training von tiefen neuronalen Netzwerken zu stabilisieren, indem der interne Kovariate-Shift reduziert wird, der sich auf die Veränderung der Verteilung der Netzwerkaktivierungen aufgrund der Aktualisierung der Parameter während des Trainings bezieht.
Transformer Block
Schablonen wurden als Kommentare hinzugefügt, um die Formen der Matrizen besser zu verstehen:
# From https://github.com/rasbt/LLMs-from-scratch/tree/main/ch04
class TransformerBlock(nn.Module):
def __init__(self, cfg):
super().__init__()
self.att = MultiHeadAttention(
d_in=cfg["emb_dim"],
d_out=cfg["emb_dim"],
context_length=cfg["context_length"],
num_heads=cfg["n_heads"],
dropout=cfg["drop_rate"],
qkv_bias=cfg["qkv_bias"]
)
self.ff = FeedForward(cfg)
self.norm1 = LayerNorm(cfg["emb_dim"])
self.norm2 = LayerNorm(cfg["emb_dim"])
self.drop_shortcut = nn.Dropout(cfg["drop_rate"])
def forward(self, x):
# x shape: (batch_size, seq_len, emb_dim)
# Shortcut connection for attention block
shortcut = x # shape: (batch_size, seq_len, emb_dim)
x = self.norm1(x) # shape remains (batch_size, seq_len, emb_dim)
x = self.att(x) # shape: (batch_size, seq_len, emb_dim)
x = self.drop_shortcut(x) # shape remains (batch_size, seq_len, emb_dim)
x = x + shortcut # shape: (batch_size, seq_len, emb_dim)
# Shortcut connection for feedforward block
shortcut = x # shape: (batch_size, seq_len, emb_dim)
x = self.norm2(x) # shape remains (batch_size, seq_len, emb_dim)
x = self.ff(x) # shape: (batch_size, seq_len, emb_dim)
x = self.drop_shortcut(x) # shape remains (batch_size, seq_len, emb_dim)
x = x + shortcut # shape: (batch_size, seq_len, emb_dim)
return x # Output shape: (batch_size, seq_len, emb_dim)
Zweck und Funktionalität
- Zusammensetzung der Schichten: Kombiniert Multi-Head-Attention, Feedforward-Netzwerk, Layer-Normalisierung und Residualverbindungen.
- Layer-Normalisierung: Vor der Attention- und Feedforward-Schicht angewendet für stabiles Training.
- Residualverbindungen (Abkürzungen): Fügen den Eingang einer Schicht zu ihrem Ausgang hinzu, um den Gradientfluss zu verbessern und das Training tiefer Netzwerke zu ermöglichen.
- Dropout: Nach der Attention- und Feedforward-Schicht zur Regularisierung angewendet.
Schritt-für-Schritt-Funktionalität
- Erster Residualpfad (Self-Attention):
- Eingang (
shortcut): Speichern des ursprünglichen Eingangs für die Residualverbindung. - Layer Norm (
norm1): Normalisieren des Eingangs. - Multi-Head Attention (
att): Selbst-Attention anwenden. - Dropout (
drop_shortcut): Dropout zur Regularisierung anwenden. - Add Residual (
x + shortcut): Mit dem ursprünglichen Eingang kombinieren.
- Zweiter Residualpfad (FeedForward):
- Eingang (
shortcut): Speichern des aktualisierten Eingangs für die nächste Residualverbindung. - Layer Norm (
norm2): Normalisieren des Eingangs. - FeedForward-Netzwerk (
ff): Die Feedforward-Transformation anwenden. - Dropout (
drop_shortcut): Dropout anwenden. - Add Residual (
x + shortcut): Mit dem Eingang vom ersten Residualpfad kombinieren.
Tip
Der Transformer-Block gruppiert alle Netzwerke zusammen und wendet einige Normalisierungen und Dropouts an, um die Trainingsstabilität und -ergebnisse zu verbessern.
Beachten Sie, dass Dropouts nach der Verwendung jedes Netzwerks durchgeführt werden, während die Normalisierung vorher angewendet wird.Darüber hinaus verwendet er auch Abkürzungen, die darin bestehen, den Ausgang eines Netzwerks mit seinem Eingang zu addieren. Dies hilft, das Problem des verschwindenden Gradienten zu verhindern, indem sichergestellt wird, dass die anfänglichen Schichten “so viel” beitragen wie die letzten.
GPTModel
Schablonen wurden als Kommentare hinzugefügt, um die Formen der Matrizen besser zu verstehen:
# From https://github.com/rasbt/LLMs-from-scratch/tree/main/ch04
class GPTModel(nn.Module):
def __init__(self, cfg):
super().__init__()
self.tok_emb = nn.Embedding(cfg["vocab_size"], cfg["emb_dim"])
# shape: (vocab_size, emb_dim)
self.pos_emb = nn.Embedding(cfg["context_length"], cfg["emb_dim"])
# shape: (context_length, emb_dim)
self.drop_emb = nn.Dropout(cfg["drop_rate"])
self.trf_blocks = nn.Sequential(
*[TransformerBlock(cfg) for _ in range(cfg["n_layers"])]
)
# Stack of TransformerBlocks
self.final_norm = LayerNorm(cfg["emb_dim"])
self.out_head = nn.Linear(cfg["emb_dim"], cfg["vocab_size"], bias=False)
# shape: (emb_dim, vocab_size)
def forward(self, in_idx):
# in_idx shape: (batch_size, seq_len)
batch_size, seq_len = in_idx.shape
# Token embeddings
tok_embeds = self.tok_emb(in_idx)
# shape: (batch_size, seq_len, emb_dim)
# Positional embeddings
pos_indices = torch.arange(seq_len, device=in_idx.device)
# shape: (seq_len,)
pos_embeds = self.pos_emb(pos_indices)
# shape: (seq_len, emb_dim)
# Add token and positional embeddings
x = tok_embeds + pos_embeds # Broadcasting over batch dimension
# x shape: (batch_size, seq_len, emb_dim)
x = self.drop_emb(x) # Dropout applied
# x shape remains: (batch_size, seq_len, emb_dim)
x = self.trf_blocks(x) # Pass through Transformer blocks
# x shape remains: (batch_size, seq_len, emb_dim)
x = self.final_norm(x) # Final LayerNorm
# x shape remains: (batch_size, seq_len, emb_dim)
logits = self.out_head(x) # Project to vocabulary size
# logits shape: (batch_size, seq_len, vocab_size)
return logits # Output shape: (batch_size, seq_len, vocab_size)
Zweck und Funktionalität
- Embedding-Schichten:
- Token-Embeddings (
tok_emb): Wandelt Token-Indizes in Embeddings um. Zur Erinnerung, dies sind die Gewichte, die jeder Dimension jedes Tokens im Vokabular zugewiesen werden. - Positions-Embeddings (
pos_emb): Fügt den Embeddings Positionsinformationen hinzu, um die Reihenfolge der Tokens zu erfassen. Zur Erinnerung, dies sind die Gewichte, die Tokens entsprechend ihrer Position im Text zugewiesen werden. - Dropout (
drop_emb): Wird auf Embeddings zur Regularisierung angewendet. - Transformer-Blöcke (
trf_blocks): Stapel vonn_layersTransformer-Blöcken zur Verarbeitung von Embeddings. - Finale Normalisierung (
final_norm): Schichtnormalisierung vor der Ausgabeschicht. - Ausgabeschicht (
out_head): Projiziert die finalen versteckten Zustände auf die Vokabulargröße, um Logits für die Vorhersage zu erzeugen.
Tip
Das Ziel dieser Klasse ist es, alle anderen genannten Netzwerke zu verwenden, um das nächste Token in einer Sequenz vorherzusagen, was grundlegend für Aufgaben wie die Textgenerierung ist.
Beachten Sie, wie es so viele Transformer-Blöcke wie angegeben verwenden wird und dass jeder Transformer-Block ein Multi-Head-Attention-Netz, ein Feed-Forward-Netz und mehrere Normalisierungen verwendet. Wenn also 12 Transformer-Blöcke verwendet werden, multiplizieren Sie dies mit 12.
Darüber hinaus wird eine Normalisierungs-Schicht vor der Ausgabe hinzugefügt und eine finale lineare Schicht wird am Ende angewendet, um die Ergebnisse mit den richtigen Dimensionen zu erhalten. Beachten Sie, dass jeder finale Vektor die Größe des verwendeten Vokabulars hat. Dies liegt daran, dass versucht wird, eine Wahrscheinlichkeit pro möglichem Token im Vokabular zu erhalten.
Anzahl der zu trainierenden Parameter
Nachdem die GPT-Struktur definiert ist, ist es möglich, die Anzahl der zu trainierenden Parameter zu ermitteln:
GPT_CONFIG_124M = {
"vocab_size": 50257, # Vocabulary size
"context_length": 1024, # Context length
"emb_dim": 768, # Embedding dimension
"n_heads": 12, # Number of attention heads
"n_layers": 12, # Number of layers
"drop_rate": 0.1, # Dropout rate
"qkv_bias": False # Query-Key-Value bias
}
model = GPTModel(GPT_CONFIG_124M)
total_params = sum(p.numel() for p in model.parameters())
print(f"Total number of parameters: {total_params:,}")
# Total number of parameters: 163,009,536
Schritt-für-Schritt-Berechnung
1. Einbettungsschichten: Token-Einbettung & Positions-Einbettung
- Schicht:
nn.Embedding(vocab_size, emb_dim) - Parameter:
vocab_size * emb_dim
token_embedding_params = 50257 * 768 = 38,597,376
- Schicht:
nn.Embedding(context_length, emb_dim) - Parameter:
context_length * emb_dim
position_embedding_params = 1024 * 768 = 786,432
Gesamtanzahl der Einbettungsparameter
embedding_params = token_embedding_params + position_embedding_params
embedding_params = 38,597,376 + 786,432 = 39,383,808
2. Transformer-Blöcke
Es gibt 12 Transformer-Blöcke, daher berechnen wir die Parameter für einen Block und multiplizieren dann mit 12.
Parameter pro Transformer-Block
a. Multi-Head Attention
-
Komponenten:
-
Query Linear Layer (
W_query):nn.Linear(emb_dim, emb_dim, bias=False) -
Key Linear Layer (
W_key):nn.Linear(emb_dim, emb_dim, bias=False) -
Value Linear Layer (
W_value):nn.Linear(emb_dim, emb_dim, bias=False) -
Output Projection (
out_proj):nn.Linear(emb_dim, emb_dim) -
Berechnungen:
-
Jeder von
W_query,W_key,W_value:
qkv_params = emb_dim * emb_dim = 768 * 768 = 589,824
Da es drei solcher Schichten gibt:
total_qkv_params = 3 * qkv_params = 3 * 589,824 = 1,769,472
- Output Projection (
out_proj):
out_proj_params = (emb_dim * emb_dim) + emb_dim = (768 * 768) + 768 = 589,824 + 768 = 590,592
- Gesamtzahl der Multi-Head Attention-Parameter:
mha_params = total_qkv_params + out_proj_params
mha_params = 1,769,472 + 590,592 = 2,360,064
b. FeedForward-Netzwerk
-
Komponenten:
-
Erste Linear Layer:
nn.Linear(emb_dim, 4 * emb_dim) -
Zweite Linear Layer:
nn.Linear(4 * emb_dim, emb_dim) -
Berechnungen:
-
Erste Linear Layer:
ff_first_layer_params = (emb_dim * 4 * emb_dim) + (4 * emb_dim)
ff_first_layer_params = (768 * 3072) + 3072 = 2,359,296 + 3,072 = 2,362,368
- Zweite Linear Layer:
ff_second_layer_params = (4 * emb_dim * emb_dim) + emb_dim
ff_second_layer_params = (3072 * 768) + 768 = 2,359,296 + 768 = 2,360,064
- Gesamtzahl der FeedForward-Parameter:
ff_params = ff_first_layer_params + ff_second_layer_params
ff_params = 2,362,368 + 2,360,064 = 4,722,432
c. Layer-Normalisierungen
- Komponenten:
- Zwei
LayerNorm-Instanzen pro Block. - Jede
LayerNormhat2 * emb_dimParameter (Skalierung und Verschiebung). - Berechnungen:
layer_norm_params_per_block = 2 * (2 * emb_dim) = 2 * 768 * 2 = 3,072
d. Gesamtparameter pro Transformer-Block
pythonCopy codeparams_per_block = mha_params + ff_params + layer_norm_params_per_block
params_per_block = 2,360,064 + 4,722,432 + 3,072 = 7,085,568
Gesamtanzahl der Parameter für alle Transformer-Blöcke
pythonCopy codetotal_transformer_blocks_params = params_per_block * n_layers
total_transformer_blocks_params = 7,085,568 * 12 = 85,026,816
3. Finale Schichten
a. Finale Schichtnormalisierung
- Parameter:
2 * emb_dim(Skalierung und Verschiebung)
pythonCopy codefinal_layer_norm_params = 2 * 768 = 1,536
b. Ausgabewurfebene (out_head)
- Ebene:
nn.Linear(emb_dim, vocab_size, bias=False) - Parameter:
emb_dim * vocab_size
pythonCopy codeoutput_projection_params = 768 * 50257 = 38,597,376
4. Alle Parameter Zusammenfassen
pythonCopy codetotal_params = (
embedding_params +
total_transformer_blocks_params +
final_layer_norm_params +
output_projection_params
)
total_params = (
39,383,808 +
85,026,816 +
1,536 +
38,597,376
)
total_params = 163,009,536
Text generieren
Ein Modell, das das nächste Token wie das vorherige vorhersagt, benötigt lediglich die letzten Token-Werte aus der Ausgabe (da dies die Werte des vorhergesagten Tokens sein werden), was ein Wert pro Eintrag im Vokabular ist. Dann wird die softmax-Funktion verwendet, um die Dimensionen in Wahrscheinlichkeiten zu normalisieren, die sich zu 1 summieren, und anschließend wird der Index des größten Eintrags ermittelt, der der Index des Wortes im Vokabular sein wird.
Code von https://github.com/rasbt/LLMs-from-scratch/blob/main/ch04/01_main-chapter-code/ch04.ipynb:
def generate_text_simple(model, idx, max_new_tokens, context_size):
# idx is (batch, n_tokens) array of indices in the current context
for _ in range(max_new_tokens):
# Crop current context if it exceeds the supported context size
# E.g., if LLM supports only 5 tokens, and the context size is 10
# then only the last 5 tokens are used as context
idx_cond = idx[:, -context_size:]
# Get the predictions
with torch.no_grad():
logits = model(idx_cond)
# Focus only on the last time step
# (batch, n_tokens, vocab_size) becomes (batch, vocab_size)
logits = logits[:, -1, :]
# Apply softmax to get probabilities
probas = torch.softmax(logits, dim=-1) # (batch, vocab_size)
# Get the idx of the vocab entry with the highest probability value
idx_next = torch.argmax(probas, dim=-1, keepdim=True) # (batch, 1)
# Append sampled index to the running sequence
idx = torch.cat((idx, idx_next), dim=1) # (batch, n_tokens+1)
return idx
start_context = "Hello, I am"
encoded = tokenizer.encode(start_context)
print("encoded:", encoded)
encoded_tensor = torch.tensor(encoded).unsqueeze(0)
print("encoded_tensor.shape:", encoded_tensor.shape)
model.eval() # disable dropout
out = generate_text_simple(
model=model,
idx=encoded_tensor,
max_new_tokens=6,
context_size=GPT_CONFIG_124M["context_length"]
)
print("Output:", out)
print("Output length:", len(out[0]))
Referenzen
Tip
Lernen & üben Sie AWS Hacking:
HackTricks Training AWS Red Team Expert (ARTE)
Lernen & üben Sie GCP Hacking:HackTricks Training GCP Red Team Expert (GRTE)
Lernen & üben Sie Azure Hacking:
HackTricks Training Azure Red Team Expert (AzRTE)
Unterstützen Sie HackTricks
- Überprüfen Sie die Abonnementpläne!
- Treten Sie der 💬 Discord-Gruppe oder der Telegram-Gruppe bei oder folgen Sie uns auf Twitter 🐦 @hacktricks_live.
- Teilen Sie Hacking-Tricks, indem Sie PRs an die HackTricks und HackTricks Cloud GitHub-Repos senden.


