5. Arquitectura LLM
Tip
Aprende y practica Hacking en AWS:
HackTricks Training AWS Red Team Expert (ARTE)
Aprende y practica Hacking en GCP:HackTricks Training GCP Red Team Expert (GRTE)
Aprende y practica Hacking en Azure:
HackTricks Training Azure Red Team Expert (AzRTE)
Apoya a HackTricks
- Revisa los planes de suscripción!
- Únete al 💬 grupo de Discord o al grupo de telegram o síguenos en Twitter 🐦 @hacktricks_live.
- Comparte trucos de hacking enviando PRs a los HackTricks y HackTricks Cloud repositorios de github.
Arquitectura LLM
Tip
El objetivo de esta quinta fase es muy simple: Desarrollar la arquitectura del LLM completo. Juntar todo, aplicar todas las capas y crear todas las funciones para generar texto o transformar texto a IDs y viceversa.
Esta arquitectura se utilizará tanto para entrenar como para predecir texto después de haber sido entrenada.
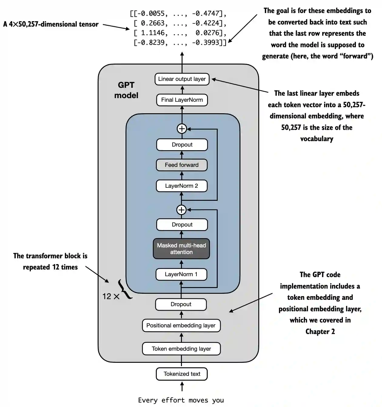
Ejemplo de arquitectura LLM de https://github.com/rasbt/LLMs-from-scratch/blob/main/ch04/01_main-chapter-code/ch04.ipynb:
Se puede observar una representación de alto nivel en:
 (1) (1) (1).png)
- Entrada (Texto Tokenizado): El proceso comienza con texto tokenizado, que se convierte en representaciones numéricas.
- Capa de Embedding de Tokens y Capa de Embedding Posicional: El texto tokenizado se pasa a través de una capa de embedding de tokens y una capa de embedding posicional, que captura la posición de los tokens en una secuencia, crítica para entender el orden de las palabras.
- Bloques de Transformer: El modelo contiene 12 bloques de transformer, cada uno con múltiples capas. Estos bloques repiten la siguiente secuencia:
- Atención Multi-Cabeza enmascarada: Permite que el modelo se enfoque en diferentes partes del texto de entrada a la vez.
- Normalización de Capa: Un paso de normalización para estabilizar y mejorar el entrenamiento.
- Capa Feed Forward: Responsable de procesar la información de la capa de atención y hacer predicciones sobre el siguiente token.
- Capas de Dropout: Estas capas previenen el sobreajuste al eliminar aleatoriamente unidades durante el entrenamiento.
- Capa de Salida Final: El modelo produce un tensor de 4x50,257 dimensiones, donde 50,257 representa el tamaño del vocabulario. Cada fila en este tensor corresponde a un vector que el modelo utiliza para predecir la siguiente palabra en la secuencia.
- Objetivo: El objetivo es tomar estos embeddings y convertirlos de nuevo en texto. Específicamente, la última fila de la salida se utiliza para generar la siguiente palabra, representada como “adelante” en este diagrama.
Representación de Código
import torch
import torch.nn as nn
import tiktoken
class GELU(nn.Module):
def __init__(self):
super().__init__()
def forward(self, x):
return 0.5 * x * (1 + torch.tanh(
torch.sqrt(torch.tensor(2.0 / torch.pi)) *
(x + 0.044715 * torch.pow(x, 3))
))
class FeedForward(nn.Module):
def __init__(self, cfg):
super().__init__()
self.layers = nn.Sequential(
nn.Linear(cfg["emb_dim"], 4 * cfg["emb_dim"]),
GELU(),
nn.Linear(4 * cfg["emb_dim"], cfg["emb_dim"]),
)
def forward(self, x):
return self.layers(x)
class MultiHeadAttention(nn.Module):
def __init__(self, d_in, d_out, context_length, dropout, num_heads, qkv_bias=False):
super().__init__()
assert d_out % num_heads == 0, "d_out must be divisible by num_heads"
self.d_out = d_out
self.num_heads = num_heads
self.head_dim = d_out // num_heads # Reduce the projection dim to match desired output dim
self.W_query = nn.Linear(d_in, d_out, bias=qkv_bias)
self.W_key = nn.Linear(d_in, d_out, bias=qkv_bias)
self.W_value = nn.Linear(d_in, d_out, bias=qkv_bias)
self.out_proj = nn.Linear(d_out, d_out) # Linear layer to combine head outputs
self.dropout = nn.Dropout(dropout)
self.register_buffer('mask', torch.triu(torch.ones(context_length, context_length), diagonal=1))
def forward(self, x):
b, num_tokens, d_in = x.shape
keys = self.W_key(x) # Shape: (b, num_tokens, d_out)
queries = self.W_query(x)
values = self.W_value(x)
# We implicitly split the matrix by adding a `num_heads` dimension
# Unroll last dim: (b, num_tokens, d_out) -> (b, num_tokens, num_heads, head_dim)
keys = keys.view(b, num_tokens, self.num_heads, self.head_dim)
values = values.view(b, num_tokens, self.num_heads, self.head_dim)
queries = queries.view(b, num_tokens, self.num_heads, self.head_dim)
# Transpose: (b, num_tokens, num_heads, head_dim) -> (b, num_heads, num_tokens, head_dim)
keys = keys.transpose(1, 2)
queries = queries.transpose(1, 2)
values = values.transpose(1, 2)
# Compute scaled dot-product attention (aka self-attention) with a causal mask
attn_scores = queries @ keys.transpose(2, 3) # Dot product for each head
# Original mask truncated to the number of tokens and converted to boolean
mask_bool = self.mask.bool()[:num_tokens, :num_tokens]
# Use the mask to fill attention scores
attn_scores.masked_fill_(mask_bool, -torch.inf)
attn_weights = torch.softmax(attn_scores / keys.shape[-1]**0.5, dim=-1)
attn_weights = self.dropout(attn_weights)
# Shape: (b, num_tokens, num_heads, head_dim)
context_vec = (attn_weights @ values).transpose(1, 2)
# Combine heads, where self.d_out = self.num_heads * self.head_dim
context_vec = context_vec.contiguous().view(b, num_tokens, self.d_out)
context_vec = self.out_proj(context_vec) # optional projection
return context_vec
class LayerNorm(nn.Module):
def __init__(self, emb_dim):
super().__init__()
self.eps = 1e-5
self.scale = nn.Parameter(torch.ones(emb_dim))
self.shift = nn.Parameter(torch.zeros(emb_dim))
def forward(self, x):
mean = x.mean(dim=-1, keepdim=True)
var = x.var(dim=-1, keepdim=True, unbiased=False)
norm_x = (x - mean) / torch.sqrt(var + self.eps)
return self.scale * norm_x + self.shift
class TransformerBlock(nn.Module):
def __init__(self, cfg):
super().__init__()
self.att = MultiHeadAttention(
d_in=cfg["emb_dim"],
d_out=cfg["emb_dim"],
context_length=cfg["context_length"],
num_heads=cfg["n_heads"],
dropout=cfg["drop_rate"],
qkv_bias=cfg["qkv_bias"])
self.ff = FeedForward(cfg)
self.norm1 = LayerNorm(cfg["emb_dim"])
self.norm2 = LayerNorm(cfg["emb_dim"])
self.drop_shortcut = nn.Dropout(cfg["drop_rate"])
def forward(self, x):
# Shortcut connection for attention block
shortcut = x
x = self.norm1(x)
x = self.att(x) # Shape [batch_size, num_tokens, emb_size]
x = self.drop_shortcut(x)
x = x + shortcut # Add the original input back
# Shortcut connection for feed forward block
shortcut = x
x = self.norm2(x)
x = self.ff(x)
x = self.drop_shortcut(x)
x = x + shortcut # Add the original input back
return x
class GPTModel(nn.Module):
def __init__(self, cfg):
super().__init__()
self.tok_emb = nn.Embedding(cfg["vocab_size"], cfg["emb_dim"])
self.pos_emb = nn.Embedding(cfg["context_length"], cfg["emb_dim"])
self.drop_emb = nn.Dropout(cfg["drop_rate"])
self.trf_blocks = nn.Sequential(
*[TransformerBlock(cfg) for _ in range(cfg["n_layers"])])
self.final_norm = LayerNorm(cfg["emb_dim"])
self.out_head = nn.Linear(
cfg["emb_dim"], cfg["vocab_size"], bias=False
)
def forward(self, in_idx):
batch_size, seq_len = in_idx.shape
tok_embeds = self.tok_emb(in_idx)
pos_embeds = self.pos_emb(torch.arange(seq_len, device=in_idx.device))
x = tok_embeds + pos_embeds # Shape [batch_size, num_tokens, emb_size]
x = self.drop_emb(x)
x = self.trf_blocks(x)
x = self.final_norm(x)
logits = self.out_head(x)
return logits
GPT_CONFIG_124M = {
"vocab_size": 50257, # Vocabulary size
"context_length": 1024, # Context length
"emb_dim": 768, # Embedding dimension
"n_heads": 12, # Number of attention heads
"n_layers": 12, # Number of layers
"drop_rate": 0.1, # Dropout rate
"qkv_bias": False # Query-Key-Value bias
}
torch.manual_seed(123)
model = GPTModel(GPT_CONFIG_124M)
out = model(batch)
print("Input batch:\n", batch)
print("\nOutput shape:", out.shape)
print(out)
Función de Activación GELU
# From https://github.com/rasbt/LLMs-from-scratch/tree/main/ch04
class GELU(nn.Module):
def __init__(self):
super().__init__()
def forward(self, x):
return 0.5 * x * (1 + torch.tanh(
torch.sqrt(torch.tensor(2.0 / torch.pi)) *
(x + 0.044715 * torch.pow(x, 3))
))
Propósito y Funcionalidad
- GELU (Unidad Lineal de Error Gaussiano): Una función de activación que introduce no linealidad en el modelo.
- Activación Suave: A diferencia de ReLU, que anula las entradas negativas, GELU mapea suavemente las entradas a salidas, permitiendo valores pequeños y no nulos para entradas negativas.
- Definición Matemática:
 (1) (1) (1).png)
Tip
El objetivo del uso de esta función después de las capas lineales dentro de la capa FeedForward es cambiar los datos lineales a no lineales para permitir que el modelo aprenda relaciones complejas y no lineales.
Red Neuronal FeedForward
Las formas se han añadido como comentarios para entender mejor las formas de las matrices:
# From https://github.com/rasbt/LLMs-from-scratch/tree/main/ch04
class FeedForward(nn.Module):
def __init__(self, cfg):
super().__init__()
self.layers = nn.Sequential(
nn.Linear(cfg["emb_dim"], 4 * cfg["emb_dim"]),
GELU(),
nn.Linear(4 * cfg["emb_dim"], cfg["emb_dim"]),
)
def forward(self, x):
# x shape: (batch_size, seq_len, emb_dim)
x = self.layers[0](x)# x shape: (batch_size, seq_len, 4 * emb_dim)
x = self.layers[1](x) # x shape remains: (batch_size, seq_len, 4 * emb_dim)
x = self.layers[2](x) # x shape: (batch_size, seq_len, emb_dim)
return x # Output shape: (batch_size, seq_len, emb_dim)
Propósito y Funcionalidad
- Red FeedForward por Posición: Aplica una red completamente conectada de dos capas a cada posición de manera separada e idéntica.
- Detalles de la Capa:
- Primera Capa Lineal: Expande la dimensionalidad de
emb_dima4 * emb_dim. - Activación GELU: Aplica no linealidad.
- Segunda Capa Lineal: Reduce la dimensionalidad de nuevo a
emb_dim.
Tip
Como puedes ver, la red Feed Forward utiliza 3 capas. La primera es una capa lineal que multiplicará las dimensiones por 4 usando pesos lineales (parámetros a entrenar dentro del modelo). Luego, se utiliza la función GELU en todas esas dimensiones para aplicar variaciones no lineales y capturar representaciones más ricas y, finalmente, se utiliza otra capa lineal para volver al tamaño original de las dimensiones.
Mecanismo de Atención Multi-Cabeza
Esto ya fue explicado en una sección anterior.
Propósito y Funcionalidad
- Autoatención Multi-Cabeza: Permite que el modelo se enfoque en diferentes posiciones dentro de la secuencia de entrada al codificar un token.
- Componentes Clave:
- Consultas, Claves, Valores: Proyecciones lineales de la entrada, utilizadas para calcular puntajes de atención.
- Cabezas: Múltiples mecanismos de atención que funcionan en paralelo (
num_heads), cada uno con una dimensión reducida (head_dim). - Puntajes de Atención: Calculados como el producto punto de consultas y claves, escalados y enmascarados.
- Enmascaramiento: Se aplica una máscara causal para evitar que el modelo preste atención a tokens futuros (importante para modelos autorregresivos como GPT).
- Pesos de Atención: Softmax de los puntajes de atención enmascarados y escalados.
- Vector de Contexto: Suma ponderada de los valores, de acuerdo con los pesos de atención.
- Proyección de Salida: Capa lineal para combinar las salidas de todas las cabezas.
Tip
El objetivo de esta red es encontrar las relaciones entre tokens en el mismo contexto. Además, los tokens se dividen en diferentes cabezas para prevenir el sobreajuste, aunque las relaciones finales encontradas por cabeza se combinan al final de esta red.
Además, durante el entrenamiento se aplica una máscara causal para que los tokens posteriores no se tengan en cuenta al buscar las relaciones específicas con un token y también se aplica un dropout para prevenir el sobreajuste.
Normalización de Capa
# From https://github.com/rasbt/LLMs-from-scratch/tree/main/ch04
class LayerNorm(nn.Module):
def __init__(self, emb_dim):
super().__init__()
self.eps = 1e-5 # Prevent division by zero during normalization.
self.scale = nn.Parameter(torch.ones(emb_dim))
self.shift = nn.Parameter(torch.zeros(emb_dim))
def forward(self, x):
mean = x.mean(dim=-1, keepdim=True)
var = x.var(dim=-1, keepdim=True, unbiased=False)
norm_x = (x - mean) / torch.sqrt(var + self.eps)
return self.scale * norm_x + self.shift
Propósito y Funcionalidad
- Layer Normalization: Una técnica utilizada para normalizar las entradas a través de las características (dimensiones de embedding) para cada ejemplo individual en un lote.
- Componentes:
eps: Una constante pequeña (1e-5) añadida a la varianza para prevenir la división por cero durante la normalización.scaleyshift: Parámetros aprendibles (nn.Parameter) que permiten al modelo escalar y desplazar la salida normalizada. Se inicializan en unos y ceros, respectivamente.- Proceso de Normalización:
- Calcular Media (
mean): Calcula la media de la entradaxa través de la dimensión de embedding (dim=-1), manteniendo la dimensión para la difusión (keepdim=True). - Calcular Varianza (
var): Calcula la varianza dexa través de la dimensión de embedding, también manteniendo la dimensión. El parámetrounbiased=Falseasegura que la varianza se calcule utilizando el estimador sesgado (dividiendo porNen lugar deN-1), lo cual es apropiado al normalizar sobre características en lugar de muestras. - Normalizar (
norm_x): Resta la media dexy divide por la raíz cuadrada de la varianza máseps. - Escalar y Desplazar: Aplica los parámetros aprendibles
scaleyshifta la salida normalizada.
Tip
El objetivo es asegurar una media de 0 con una varianza de 1 a través de todas las dimensiones del mismo token. El objetivo de esto es estabilizar el entrenamiento de redes neuronales profundas al reducir el cambio interno de covariables, que se refiere al cambio en la distribución de las activaciones de la red debido a la actualización de parámetros durante el entrenamiento.
Bloque Transformer
Las formas se han añadido como comentarios para entender mejor las formas de las matrices:
# From https://github.com/rasbt/LLMs-from-scratch/tree/main/ch04
class TransformerBlock(nn.Module):
def __init__(self, cfg):
super().__init__()
self.att = MultiHeadAttention(
d_in=cfg["emb_dim"],
d_out=cfg["emb_dim"],
context_length=cfg["context_length"],
num_heads=cfg["n_heads"],
dropout=cfg["drop_rate"],
qkv_bias=cfg["qkv_bias"]
)
self.ff = FeedForward(cfg)
self.norm1 = LayerNorm(cfg["emb_dim"])
self.norm2 = LayerNorm(cfg["emb_dim"])
self.drop_shortcut = nn.Dropout(cfg["drop_rate"])
def forward(self, x):
# x shape: (batch_size, seq_len, emb_dim)
# Shortcut connection for attention block
shortcut = x # shape: (batch_size, seq_len, emb_dim)
x = self.norm1(x) # shape remains (batch_size, seq_len, emb_dim)
x = self.att(x) # shape: (batch_size, seq_len, emb_dim)
x = self.drop_shortcut(x) # shape remains (batch_size, seq_len, emb_dim)
x = x + shortcut # shape: (batch_size, seq_len, emb_dim)
# Shortcut connection for feedforward block
shortcut = x # shape: (batch_size, seq_len, emb_dim)
x = self.norm2(x) # shape remains (batch_size, seq_len, emb_dim)
x = self.ff(x) # shape: (batch_size, seq_len, emb_dim)
x = self.drop_shortcut(x) # shape remains (batch_size, seq_len, emb_dim)
x = x + shortcut # shape: (batch_size, seq_len, emb_dim)
return x # Output shape: (batch_size, seq_len, emb_dim)
Propósito y Funcionalidad
- Composición de Capas: Combina atención multi-cabeza, red de avance, normalización de capas y conexiones residuales.
- Normalización de Capas: Aplicada antes de las capas de atención y avance para un entrenamiento estable.
- Conexiones Residuales (Atajos): Añaden la entrada de una capa a su salida para mejorar el flujo de gradientes y permitir el entrenamiento de redes profundas.
- Dropout: Aplicado después de las capas de atención y avance para regularización.
Funcionalidad Paso a Paso
- Primer Camino Residual (Autoatención):
- Entrada (
shortcut): Guarda la entrada original para la conexión residual. - Norma de Capa (
norm1): Normaliza la entrada. - Atención Multi-Cabeza (
att): Aplica autoatención. - Dropout (
drop_shortcut): Aplica dropout para regularización. - Añadir Residual (
x + shortcut): Combina con la entrada original.
- Segundo Camino Residual (FeedForward):
- Entrada (
shortcut): Guarda la entrada actualizada para la siguiente conexión residual. - Norma de Capa (
norm2): Normaliza la entrada. - Red de Avance (
ff): Aplica la transformación de avance. - Dropout (
drop_shortcut): Aplica dropout. - Añadir Residual (
x + shortcut): Combina con la entrada del primer camino residual.
Tip
El bloque transformer agrupa todas las redes y aplica alguna normalización y dropouts para mejorar la estabilidad y los resultados del entrenamiento.
Nota cómo se realizan los dropouts después del uso de cada red mientras que la normalización se aplica antes.Además, también utiliza atajos que consisten en añadir la salida de una red con su entrada. Esto ayuda a prevenir el problema del gradiente que se desvanece al asegurar que las capas iniciales contribuyan “tanto” como las últimas.
GPTModel
Las formas se han añadido como comentarios para entender mejor las formas de las matrices:
# From https://github.com/rasbt/LLMs-from-scratch/tree/main/ch04
class GPTModel(nn.Module):
def __init__(self, cfg):
super().__init__()
self.tok_emb = nn.Embedding(cfg["vocab_size"], cfg["emb_dim"])
# shape: (vocab_size, emb_dim)
self.pos_emb = nn.Embedding(cfg["context_length"], cfg["emb_dim"])
# shape: (context_length, emb_dim)
self.drop_emb = nn.Dropout(cfg["drop_rate"])
self.trf_blocks = nn.Sequential(
*[TransformerBlock(cfg) for _ in range(cfg["n_layers"])]
)
# Stack of TransformerBlocks
self.final_norm = LayerNorm(cfg["emb_dim"])
self.out_head = nn.Linear(cfg["emb_dim"], cfg["vocab_size"], bias=False)
# shape: (emb_dim, vocab_size)
def forward(self, in_idx):
# in_idx shape: (batch_size, seq_len)
batch_size, seq_len = in_idx.shape
# Token embeddings
tok_embeds = self.tok_emb(in_idx)
# shape: (batch_size, seq_len, emb_dim)
# Positional embeddings
pos_indices = torch.arange(seq_len, device=in_idx.device)
# shape: (seq_len,)
pos_embeds = self.pos_emb(pos_indices)
# shape: (seq_len, emb_dim)
# Add token and positional embeddings
x = tok_embeds + pos_embeds # Broadcasting over batch dimension
# x shape: (batch_size, seq_len, emb_dim)
x = self.drop_emb(x) # Dropout applied
# x shape remains: (batch_size, seq_len, emb_dim)
x = self.trf_blocks(x) # Pass through Transformer blocks
# x shape remains: (batch_size, seq_len, emb_dim)
x = self.final_norm(x) # Final LayerNorm
# x shape remains: (batch_size, seq_len, emb_dim)
logits = self.out_head(x) # Project to vocabulary size
# logits shape: (batch_size, seq_len, vocab_size)
return logits # Output shape: (batch_size, seq_len, vocab_size)
Propósito y Funcionalidad
- Capas de Embedding:
- Embeddings de Tokens (
tok_emb): Convierte índices de tokens en embeddings. Como recordatorio, estos son los pesos dados a cada dimensión de cada token en el vocabulario. - Embeddings Posicionales (
pos_emb): Agrega información posicional a los embeddings para capturar el orden de los tokens. Como recordatorio, estos son los pesos dados a los tokens de acuerdo a su posición en el texto. - Dropout (
drop_emb): Aplicado a los embeddings para regularización. - Bloques de Transformer (
trf_blocks): Pila den_layersbloques de transformer para procesar embeddings. - Normalización Final (
final_norm): Normalización de capa antes de la capa de salida. - Capa de Salida (
out_head): Proyecta los estados ocultos finales al tamaño del vocabulario para producir logits para la predicción.
Tip
El objetivo de esta clase es usar todas las otras redes mencionadas para predecir el siguiente token en una secuencia, lo cual es fundamental para tareas como la generación de texto.
Nota cómo usará tantos bloques de transformer como se indique y que cada bloque de transformer está utilizando una red de atención multi-cabeza, una red de avance y varias normalizaciones. Así que si se utilizan 12 bloques de transformer, multiplica esto por 12.
Además, se agrega una capa de normalización antes de la salida y se aplica una capa lineal final al final para obtener los resultados con las dimensiones adecuadas. Nota cómo cada vector final tiene el tamaño del vocabulario utilizado. Esto se debe a que está tratando de obtener una probabilidad por cada token posible dentro del vocabulario.
Número de Parámetros a Entrenar
Teniendo la estructura de GPT definida, es posible averiguar el número de parámetros a entrenar:
GPT_CONFIG_124M = {
"vocab_size": 50257, # Vocabulary size
"context_length": 1024, # Context length
"emb_dim": 768, # Embedding dimension
"n_heads": 12, # Number of attention heads
"n_layers": 12, # Number of layers
"drop_rate": 0.1, # Dropout rate
"qkv_bias": False # Query-Key-Value bias
}
model = GPTModel(GPT_CONFIG_124M)
total_params = sum(p.numel() for p in model.parameters())
print(f"Total number of parameters: {total_params:,}")
# Total number of parameters: 163,009,536
Cálculo Paso a Paso
1. Capas de Embedding: Embedding de Tokens y Embedding de Posición
- Capa:
nn.Embedding(vocab_size, emb_dim) - Parámetros:
vocab_size * emb_dim
token_embedding_params = 50257 * 768 = 38,597,376
- Capa:
nn.Embedding(context_length, emb_dim) - Parámetros:
context_length * emb_dim
position_embedding_params = 1024 * 768 = 786,432
Total de Parámetros de Embedding
embedding_params = token_embedding_params + position_embedding_params
embedding_params = 38,597,376 + 786,432 = 39,383,808
2. Bloques de Transformador
Hay 12 bloques de transformador, así que calcularemos los parámetros para un bloque y luego multiplicaremos por 12.
Parámetros por Bloque de Transformador
a. Atención Multi-Cabeza
-
Componentes:
-
Capa Lineal de Consulta (
W_query):nn.Linear(emb_dim, emb_dim, bias=False) -
Capa Lineal de Clave (
W_key):nn.Linear(emb_dim, emb_dim, bias=False) -
Capa Lineal de Valor (
W_value):nn.Linear(emb_dim, emb_dim, bias=False) -
Proyección de Salida (
out_proj):nn.Linear(emb_dim, emb_dim) -
Cálculos:
-
Cada uno de
W_query,W_key,W_value:
qkv_params = emb_dim * emb_dim = 768 * 768 = 589,824
Dado que hay tres capas de este tipo:
total_qkv_params = 3 * qkv_params = 3 * 589,824 = 1,769,472
- Proyección de Salida (
out_proj):
out_proj_params = (emb_dim * emb_dim) + emb_dim = (768 * 768) + 768 = 589,824 + 768 = 590,592
- Total de Parámetros de Atención Multi-Cabeza:
mha_params = total_qkv_params + out_proj_params
mha_params = 1,769,472 + 590,592 = 2,360,064
b. Red FeedForward
-
Componentes:
-
Primera Capa Lineal:
nn.Linear(emb_dim, 4 * emb_dim) -
Segunda Capa Lineal:
nn.Linear(4 * emb_dim, emb_dim) -
Cálculos:
-
Primera Capa Lineal:
ff_first_layer_params = (emb_dim * 4 * emb_dim) + (4 * emb_dim)
ff_first_layer_params = (768 * 3072) + 3072 = 2,359,296 + 3,072 = 2,362,368
- Segunda Capa Lineal:
ff_second_layer_params = (4 * emb_dim * emb_dim) + emb_dim
ff_second_layer_params = (3072 * 768) + 768 = 2,359,296 + 768 = 2,360,064
- Total de Parámetros FeedForward:
ff_params = ff_first_layer_params + ff_second_layer_params
ff_params = 2,362,368 + 2,360,064 = 4,722,432
c. Normalizaciones de Capa
- Componentes:
- Dos instancias de
LayerNormpor bloque. - Cada
LayerNormtiene2 * emb_dimparámetros (escala y desplazamiento). - Cálculos:
layer_norm_params_per_block = 2 * (2 * emb_dim) = 2 * 768 * 2 = 3,072
d. Total de Parámetros por Bloque de Transformador
pythonCopy codeparams_per_block = mha_params + ff_params + layer_norm_params_per_block
params_per_block = 2,360,064 + 4,722,432 + 3,072 = 7,085,568
Total de Parámetros para Todos los Bloques de Transformadores
pythonCopy codetotal_transformer_blocks_params = params_per_block * n_layers
total_transformer_blocks_params = 7,085,568 * 12 = 85,026,816
3. Capas Finales
a. Normalización de la Capa Final
- Parámetros:
2 * emb_dim(escalar y desplazar)
pythonCopy codefinal_layer_norm_params = 2 * 768 = 1,536
b. Capa de Proyección de Salida (out_head)
- Capa:
nn.Linear(emb_dim, vocab_size, bias=False) - Parámetros:
emb_dim * vocab_size
pythonCopy codeoutput_projection_params = 768 * 50257 = 38,597,376
4. Resumiendo Todos los Parámetros
pythonCopy codetotal_params = (
embedding_params +
total_transformer_blocks_params +
final_layer_norm_params +
output_projection_params
)
total_params = (
39,383,808 +
85,026,816 +
1,536 +
38,597,376
)
total_params = 163,009,536
Generar Texto
Teniendo un modelo que predice el siguiente token como el anterior, solo es necesario tomar los valores del último token de la salida (ya que serán los del token predicho), que será un valor por entrada en el vocabulario y luego usar la función softmax para normalizar las dimensiones en probabilidades que sumen 1 y luego obtener el índice de la entrada más grande, que será el índice de la palabra dentro del vocabulario.
Código de https://github.com/rasbt/LLMs-from-scratch/blob/main/ch04/01_main-chapter-code/ch04.ipynb:
def generate_text_simple(model, idx, max_new_tokens, context_size):
# idx is (batch, n_tokens) array of indices in the current context
for _ in range(max_new_tokens):
# Crop current context if it exceeds the supported context size
# E.g., if LLM supports only 5 tokens, and the context size is 10
# then only the last 5 tokens are used as context
idx_cond = idx[:, -context_size:]
# Get the predictions
with torch.no_grad():
logits = model(idx_cond)
# Focus only on the last time step
# (batch, n_tokens, vocab_size) becomes (batch, vocab_size)
logits = logits[:, -1, :]
# Apply softmax to get probabilities
probas = torch.softmax(logits, dim=-1) # (batch, vocab_size)
# Get the idx of the vocab entry with the highest probability value
idx_next = torch.argmax(probas, dim=-1, keepdim=True) # (batch, 1)
# Append sampled index to the running sequence
idx = torch.cat((idx, idx_next), dim=1) # (batch, n_tokens+1)
return idx
start_context = "Hello, I am"
encoded = tokenizer.encode(start_context)
print("encoded:", encoded)
encoded_tensor = torch.tensor(encoded).unsqueeze(0)
print("encoded_tensor.shape:", encoded_tensor.shape)
model.eval() # disable dropout
out = generate_text_simple(
model=model,
idx=encoded_tensor,
max_new_tokens=6,
context_size=GPT_CONFIG_124M["context_length"]
)
print("Output:", out)
print("Output length:", len(out[0]))
Referencias
Tip
Aprende y practica Hacking en AWS:
HackTricks Training AWS Red Team Expert (ARTE)
Aprende y practica Hacking en GCP:HackTricks Training GCP Red Team Expert (GRTE)
Aprende y practica Hacking en Azure:
HackTricks Training Azure Red Team Expert (AzRTE)
Apoya a HackTricks
- Revisa los planes de suscripción!
- Únete al 💬 grupo de Discord o al grupo de telegram o síguenos en Twitter 🐦 @hacktricks_live.
- Comparte trucos de hacking enviando PRs a los HackTricks y HackTricks Cloud repositorios de github.


