5. Architecture LLM
Tip
Apprenez et pratiquez le hacking AWS :
HackTricks Training AWS Red Team Expert (ARTE)
Apprenez et pratiquez le hacking GCP :HackTricks Training GCP Red Team Expert (GRTE)
Apprenez et pratiquez le hacking Azure :
HackTricks Training Azure Red Team Expert (AzRTE)
Soutenir HackTricks
- Vérifiez les plans d’abonnement !
- Rejoignez le 💬 groupe Discord ou le groupe telegram ou suivez-nous sur Twitter 🐦 @hacktricks_live.
- Partagez des astuces de hacking en soumettant des PR au HackTricks et HackTricks Cloud dépôts github.
Architecture LLM
Tip
L’objectif de cette cinquième phase est très simple : Développer l’architecture du LLM complet. Rassemblez tout, appliquez toutes les couches et créez toutes les fonctions pour générer du texte ou transformer du texte en IDs et vice versa.
Cette architecture sera utilisée à la fois pour l’entraînement et pour prédire du texte après qu’il ait été entraîné.
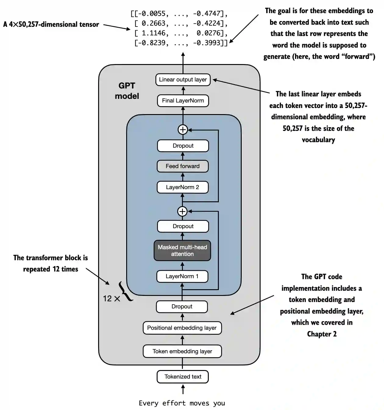
Exemple d’architecture LLM de https://github.com/rasbt/LLMs-from-scratch/blob/main/ch04/01_main-chapter-code/ch04.ipynb :
Une représentation de haut niveau peut être observée dans :
 (1) (1) (1).png)
- Entrée (Texte Tokenisé) : Le processus commence par du texte tokenisé, qui est converti en représentations numériques.
- Couche d’Embedding de Token et Couche d’Embedding Positionnel : Le texte tokenisé passe par une couche d’embedding de token et une couche d’embedding positionnel, qui capture la position des tokens dans une séquence, critique pour comprendre l’ordre des mots.
- Blocs Transformer : Le modèle contient 12 blocs transformer, chacun avec plusieurs couches. Ces blocs répètent la séquence suivante :
- Attention Multi-Tête Masquée : Permet au modèle de se concentrer sur différentes parties du texte d’entrée en même temps.
- Normalisation de Couche : Une étape de normalisation pour stabiliser et améliorer l’entraînement.
- Couche Feed Forward : Responsable du traitement des informations de la couche d’attention et de la prédiction du prochain token.
- Couches de Dropout : Ces couches empêchent le surapprentissage en supprimant aléatoirement des unités pendant l’entraînement.
- Couche de Sortie Finale : Le modèle produit un tenseur de dimension 4x50,257, où 50,257 représente la taille du vocabulaire. Chaque ligne de ce tenseur correspond à un vecteur que le modèle utilise pour prédire le prochain mot dans la séquence.
- Objectif : L’objectif est de prendre ces embeddings et de les convertir à nouveau en texte. Plus précisément, la dernière ligne de la sortie est utilisée pour générer le prochain mot, représenté comme “forward” dans ce diagramme.
Représentation du Code
import torch
import torch.nn as nn
import tiktoken
class GELU(nn.Module):
def __init__(self):
super().__init__()
def forward(self, x):
return 0.5 * x * (1 + torch.tanh(
torch.sqrt(torch.tensor(2.0 / torch.pi)) *
(x + 0.044715 * torch.pow(x, 3))
))
class FeedForward(nn.Module):
def __init__(self, cfg):
super().__init__()
self.layers = nn.Sequential(
nn.Linear(cfg["emb_dim"], 4 * cfg["emb_dim"]),
GELU(),
nn.Linear(4 * cfg["emb_dim"], cfg["emb_dim"]),
)
def forward(self, x):
return self.layers(x)
class MultiHeadAttention(nn.Module):
def __init__(self, d_in, d_out, context_length, dropout, num_heads, qkv_bias=False):
super().__init__()
assert d_out % num_heads == 0, "d_out must be divisible by num_heads"
self.d_out = d_out
self.num_heads = num_heads
self.head_dim = d_out // num_heads # Reduce the projection dim to match desired output dim
self.W_query = nn.Linear(d_in, d_out, bias=qkv_bias)
self.W_key = nn.Linear(d_in, d_out, bias=qkv_bias)
self.W_value = nn.Linear(d_in, d_out, bias=qkv_bias)
self.out_proj = nn.Linear(d_out, d_out) # Linear layer to combine head outputs
self.dropout = nn.Dropout(dropout)
self.register_buffer('mask', torch.triu(torch.ones(context_length, context_length), diagonal=1))
def forward(self, x):
b, num_tokens, d_in = x.shape
keys = self.W_key(x) # Shape: (b, num_tokens, d_out)
queries = self.W_query(x)
values = self.W_value(x)
# We implicitly split the matrix by adding a `num_heads` dimension
# Unroll last dim: (b, num_tokens, d_out) -> (b, num_tokens, num_heads, head_dim)
keys = keys.view(b, num_tokens, self.num_heads, self.head_dim)
values = values.view(b, num_tokens, self.num_heads, self.head_dim)
queries = queries.view(b, num_tokens, self.num_heads, self.head_dim)
# Transpose: (b, num_tokens, num_heads, head_dim) -> (b, num_heads, num_tokens, head_dim)
keys = keys.transpose(1, 2)
queries = queries.transpose(1, 2)
values = values.transpose(1, 2)
# Compute scaled dot-product attention (aka self-attention) with a causal mask
attn_scores = queries @ keys.transpose(2, 3) # Dot product for each head
# Original mask truncated to the number of tokens and converted to boolean
mask_bool = self.mask.bool()[:num_tokens, :num_tokens]
# Use the mask to fill attention scores
attn_scores.masked_fill_(mask_bool, -torch.inf)
attn_weights = torch.softmax(attn_scores / keys.shape[-1]**0.5, dim=-1)
attn_weights = self.dropout(attn_weights)
# Shape: (b, num_tokens, num_heads, head_dim)
context_vec = (attn_weights @ values).transpose(1, 2)
# Combine heads, where self.d_out = self.num_heads * self.head_dim
context_vec = context_vec.contiguous().view(b, num_tokens, self.d_out)
context_vec = self.out_proj(context_vec) # optional projection
return context_vec
class LayerNorm(nn.Module):
def __init__(self, emb_dim):
super().__init__()
self.eps = 1e-5
self.scale = nn.Parameter(torch.ones(emb_dim))
self.shift = nn.Parameter(torch.zeros(emb_dim))
def forward(self, x):
mean = x.mean(dim=-1, keepdim=True)
var = x.var(dim=-1, keepdim=True, unbiased=False)
norm_x = (x - mean) / torch.sqrt(var + self.eps)
return self.scale * norm_x + self.shift
class TransformerBlock(nn.Module):
def __init__(self, cfg):
super().__init__()
self.att = MultiHeadAttention(
d_in=cfg["emb_dim"],
d_out=cfg["emb_dim"],
context_length=cfg["context_length"],
num_heads=cfg["n_heads"],
dropout=cfg["drop_rate"],
qkv_bias=cfg["qkv_bias"])
self.ff = FeedForward(cfg)
self.norm1 = LayerNorm(cfg["emb_dim"])
self.norm2 = LayerNorm(cfg["emb_dim"])
self.drop_shortcut = nn.Dropout(cfg["drop_rate"])
def forward(self, x):
# Shortcut connection for attention block
shortcut = x
x = self.norm1(x)
x = self.att(x) # Shape [batch_size, num_tokens, emb_size]
x = self.drop_shortcut(x)
x = x + shortcut # Add the original input back
# Shortcut connection for feed forward block
shortcut = x
x = self.norm2(x)
x = self.ff(x)
x = self.drop_shortcut(x)
x = x + shortcut # Add the original input back
return x
class GPTModel(nn.Module):
def __init__(self, cfg):
super().__init__()
self.tok_emb = nn.Embedding(cfg["vocab_size"], cfg["emb_dim"])
self.pos_emb = nn.Embedding(cfg["context_length"], cfg["emb_dim"])
self.drop_emb = nn.Dropout(cfg["drop_rate"])
self.trf_blocks = nn.Sequential(
*[TransformerBlock(cfg) for _ in range(cfg["n_layers"])])
self.final_norm = LayerNorm(cfg["emb_dim"])
self.out_head = nn.Linear(
cfg["emb_dim"], cfg["vocab_size"], bias=False
)
def forward(self, in_idx):
batch_size, seq_len = in_idx.shape
tok_embeds = self.tok_emb(in_idx)
pos_embeds = self.pos_emb(torch.arange(seq_len, device=in_idx.device))
x = tok_embeds + pos_embeds # Shape [batch_size, num_tokens, emb_size]
x = self.drop_emb(x)
x = self.trf_blocks(x)
x = self.final_norm(x)
logits = self.out_head(x)
return logits
GPT_CONFIG_124M = {
"vocab_size": 50257, # Vocabulary size
"context_length": 1024, # Context length
"emb_dim": 768, # Embedding dimension
"n_heads": 12, # Number of attention heads
"n_layers": 12, # Number of layers
"drop_rate": 0.1, # Dropout rate
"qkv_bias": False # Query-Key-Value bias
}
torch.manual_seed(123)
model = GPTModel(GPT_CONFIG_124M)
out = model(batch)
print("Input batch:\n", batch)
print("\nOutput shape:", out.shape)
print(out)
Fonction d’activation GELU
# From https://github.com/rasbt/LLMs-from-scratch/tree/main/ch04
class GELU(nn.Module):
def __init__(self):
super().__init__()
def forward(self, x):
return 0.5 * x * (1 + torch.tanh(
torch.sqrt(torch.tensor(2.0 / torch.pi)) *
(x + 0.044715 * torch.pow(x, 3))
))
But et Fonctionnalité
- GELU (Unité Linéaire d’Erreur Gaussienne) : Une fonction d’activation qui introduit de la non-linéarité dans le modèle.
- Activation Douce : Contrairement à ReLU, qui annule les entrées négatives, GELU mappe en douceur les entrées aux sorties, permettant des valeurs petites et non nulles pour les entrées négatives.
- Définition Mathématique :
 (1) (1) (1).png)
Tip
L’objectif de l’utilisation de cette fonction après les couches linéaires à l’intérieur de la couche FeedForward est de transformer les données linéaires en données non linéaires pour permettre au modèle d’apprendre des relations complexes et non linéaires.
Réseau de Neurones FeedForward
Des formes ont été ajoutées en tant que commentaires pour mieux comprendre les formes des matrices :
# From https://github.com/rasbt/LLMs-from-scratch/tree/main/ch04
class FeedForward(nn.Module):
def __init__(self, cfg):
super().__init__()
self.layers = nn.Sequential(
nn.Linear(cfg["emb_dim"], 4 * cfg["emb_dim"]),
GELU(),
nn.Linear(4 * cfg["emb_dim"], cfg["emb_dim"]),
)
def forward(self, x):
# x shape: (batch_size, seq_len, emb_dim)
x = self.layers[0](x)# x shape: (batch_size, seq_len, 4 * emb_dim)
x = self.layers[1](x) # x shape remains: (batch_size, seq_len, 4 * emb_dim)
x = self.layers[2](x) # x shape: (batch_size, seq_len, emb_dim)
return x # Output shape: (batch_size, seq_len, emb_dim)
Objectif et Fonctionnalité
- Réseau FeedForward par Position : Applique un réseau entièrement connecté à deux couches à chaque position séparément et de manière identique.
- Détails des Couches :
- Première Couche Linéaire : Augmente la dimensionnalité de
emb_dimà4 * emb_dim. - Activation GELU : Applique une non-linéarité.
- Deuxième Couche Linéaire : Réduit la dimensionnalité à nouveau à
emb_dim.
Tip
Comme vous pouvez le voir, le réseau Feed Forward utilise 3 couches. La première est une couche linéaire qui multipliera les dimensions par 4 en utilisant des poids linéaires (paramètres à entraîner à l’intérieur du modèle). Ensuite, la fonction GELU est utilisée dans toutes ces dimensions pour appliquer des variations non linéaires afin de capturer des représentations plus riches et enfin une autre couche linéaire est utilisée pour revenir à la taille originale des dimensions.
Mécanisme d’Attention Multi-Tête
Cela a déjà été expliqué dans une section précédente.
Objectif et Fonctionnalité
- Auto-Attention Multi-Tête : Permet au modèle de se concentrer sur différentes positions au sein de la séquence d’entrée lors de l’encodage d’un token.
- Composants Clés :
- Requêtes, Clés, Valeurs : Projections linéaires de l’entrée, utilisées pour calculer les scores d’attention.
- Têtes : Plusieurs mécanismes d’attention fonctionnant en parallèle (
num_heads), chacun avec une dimension réduite (head_dim). - Scores d’Attention : Calculés comme le produit scalaire des requêtes et des clés, mis à l’échelle et masqués.
- Masquage : Un masque causal est appliqué pour empêcher le modèle d’attendre des tokens futurs (important pour les modèles autorégressifs comme GPT).
- Poids d’Attention : Softmax des scores d’attention masqués et mis à l’échelle.
- Vecteur de Contexte : Somme pondérée des valeurs, selon les poids d’attention.
- Projection de Sortie : Couche linéaire pour combiner les sorties de toutes les têtes.
Tip
L’objectif de ce réseau est de trouver les relations entre les tokens dans le même contexte. De plus, les tokens sont divisés en différentes têtes afin de prévenir le surapprentissage bien que les relations finales trouvées par tête soient combinées à la fin de ce réseau.
De plus, pendant l’entraînement, un masque causal est appliqué afin que les tokens ultérieurs ne soient pas pris en compte lors de la recherche des relations spécifiques à un token et un dropout est également appliqué pour prévenir le surapprentissage.
Normalisation de Couche
# From https://github.com/rasbt/LLMs-from-scratch/tree/main/ch04
class LayerNorm(nn.Module):
def __init__(self, emb_dim):
super().__init__()
self.eps = 1e-5 # Prevent division by zero during normalization.
self.scale = nn.Parameter(torch.ones(emb_dim))
self.shift = nn.Parameter(torch.zeros(emb_dim))
def forward(self, x):
mean = x.mean(dim=-1, keepdim=True)
var = x.var(dim=-1, keepdim=True, unbiased=False)
norm_x = (x - mean) / torch.sqrt(var + self.eps)
return self.scale * norm_x + self.shift
But et Fonctionnalité
- Normalisation de Couche : Une technique utilisée pour normaliser les entrées à travers les caractéristiques (dimensions d’embedding) pour chaque exemple individuel dans un lot.
- Composants :
eps: Une petite constante (1e-5) ajoutée à la variance pour éviter la division par zéro lors de la normalisation.scaleetshift: Paramètres apprenables (nn.Parameter) qui permettent au modèle de mettre à l’échelle et de décaler la sortie normalisée. Ils sont initialisés à un et zéro, respectivement.- Processus de Normalisation :
- Calculer la Moyenne (
mean) : Calcule la moyenne de l’entréexà travers la dimension d’embedding (dim=-1), en gardant la dimension pour le broadcasting (keepdim=True). - Calculer la Variance (
var) : Calcule la variance dexà travers la dimension d’embedding, en gardant également la dimension. Le paramètreunbiased=Falsegarantit que la variance est calculée en utilisant l’estimateur biaisé (division parNau lieu deN-1), ce qui est approprié lors de la normalisation sur les caractéristiques plutôt que sur les échantillons. - Normaliser (
norm_x) : Soustrait la moyenne dexet divise par la racine carrée de la variance pluseps. - Mettre à l’Échelle et Décaler : Applique les paramètres apprenables
scaleetshiftà la sortie normalisée.
Tip
L’objectif est d’assurer une moyenne de 0 avec une variance de 1 à travers toutes les dimensions du même token. Le but de cela est de stabiliser l’entraînement des réseaux de neurones profonds en réduisant le changement de covariables internes, qui fait référence au changement dans la distribution des activations du réseau en raison de la mise à jour des paramètres pendant l’entraînement.
Bloc Transformer
Des formes ont été ajoutées en tant que commentaires pour mieux comprendre les formes des matrices :
# From https://github.com/rasbt/LLMs-from-scratch/tree/main/ch04
class TransformerBlock(nn.Module):
def __init__(self, cfg):
super().__init__()
self.att = MultiHeadAttention(
d_in=cfg["emb_dim"],
d_out=cfg["emb_dim"],
context_length=cfg["context_length"],
num_heads=cfg["n_heads"],
dropout=cfg["drop_rate"],
qkv_bias=cfg["qkv_bias"]
)
self.ff = FeedForward(cfg)
self.norm1 = LayerNorm(cfg["emb_dim"])
self.norm2 = LayerNorm(cfg["emb_dim"])
self.drop_shortcut = nn.Dropout(cfg["drop_rate"])
def forward(self, x):
# x shape: (batch_size, seq_len, emb_dim)
# Shortcut connection for attention block
shortcut = x # shape: (batch_size, seq_len, emb_dim)
x = self.norm1(x) # shape remains (batch_size, seq_len, emb_dim)
x = self.att(x) # shape: (batch_size, seq_len, emb_dim)
x = self.drop_shortcut(x) # shape remains (batch_size, seq_len, emb_dim)
x = x + shortcut # shape: (batch_size, seq_len, emb_dim)
# Shortcut connection for feedforward block
shortcut = x # shape: (batch_size, seq_len, emb_dim)
x = self.norm2(x) # shape remains (batch_size, seq_len, emb_dim)
x = self.ff(x) # shape: (batch_size, seq_len, emb_dim)
x = self.drop_shortcut(x) # shape remains (batch_size, seq_len, emb_dim)
x = x + shortcut # shape: (batch_size, seq_len, emb_dim)
return x # Output shape: (batch_size, seq_len, emb_dim)
Objectif et Fonctionnalité
- Composition des Couches : Combine l’attention multi-têtes, le réseau feedforward, la normalisation de couche et les connexions résiduelles.
- Normalisation de Couche : Appliquée avant les couches d’attention et feedforward pour un entraînement stable.
- Connexions Résiduelles (Raccourcis) : Ajoutent l’entrée d’une couche à sa sortie pour améliorer le flux de gradient et permettre l’entraînement de réseaux profonds.
- Dropout : Appliqué après les couches d’attention et feedforward pour la régularisation.
Fonctionnalité Étape par Étape
- Premier Chemin Résiduel (Auto-Attention) :
- Entrée (
shortcut) : Sauvegarder l’entrée originale pour la connexion résiduelle. - Norme de Couche (
norm1) : Normaliser l’entrée. - Attention Multi-Têtes (
att) : Appliquer l’auto-attention. - Dropout (
drop_shortcut) : Appliquer le dropout pour la régularisation. - Ajouter Résiduel (
x + shortcut) : Combiner avec l’entrée originale.
- Deuxième Chemin Résiduel (FeedForward) :
- Entrée (
shortcut) : Sauvegarder l’entrée mise à jour pour la prochaine connexion résiduelle. - Norme de Couche (
norm2) : Normaliser l’entrée. - Réseau FeedForward (
ff) : Appliquer la transformation feedforward. - Dropout (
drop_shortcut) : Appliquer le dropout. - Ajouter Résiduel (
x + shortcut) : Combiner avec l’entrée du premier chemin résiduel.
Tip
Le bloc transformateur regroupe tous les réseaux ensemble et applique une normalisation et des dropouts pour améliorer la stabilité et les résultats de l’entraînement.
Notez comment les dropouts sont effectués après l’utilisation de chaque réseau tandis que la normalisation est appliquée avant.De plus, il utilise également des raccourcis qui consistent à ajouter la sortie d’un réseau à son entrée. Cela aide à prévenir le problème de gradient qui disparaît en s’assurant que les couches initiales contribuent “autant” que les dernières.
GPTModel
Des formes ont été ajoutées en tant que commentaires pour mieux comprendre les formes des matrices :
# From https://github.com/rasbt/LLMs-from-scratch/tree/main/ch04
class GPTModel(nn.Module):
def __init__(self, cfg):
super().__init__()
self.tok_emb = nn.Embedding(cfg["vocab_size"], cfg["emb_dim"])
# shape: (vocab_size, emb_dim)
self.pos_emb = nn.Embedding(cfg["context_length"], cfg["emb_dim"])
# shape: (context_length, emb_dim)
self.drop_emb = nn.Dropout(cfg["drop_rate"])
self.trf_blocks = nn.Sequential(
*[TransformerBlock(cfg) for _ in range(cfg["n_layers"])]
)
# Stack of TransformerBlocks
self.final_norm = LayerNorm(cfg["emb_dim"])
self.out_head = nn.Linear(cfg["emb_dim"], cfg["vocab_size"], bias=False)
# shape: (emb_dim, vocab_size)
def forward(self, in_idx):
# in_idx shape: (batch_size, seq_len)
batch_size, seq_len = in_idx.shape
# Token embeddings
tok_embeds = self.tok_emb(in_idx)
# shape: (batch_size, seq_len, emb_dim)
# Positional embeddings
pos_indices = torch.arange(seq_len, device=in_idx.device)
# shape: (seq_len,)
pos_embeds = self.pos_emb(pos_indices)
# shape: (seq_len, emb_dim)
# Add token and positional embeddings
x = tok_embeds + pos_embeds # Broadcasting over batch dimension
# x shape: (batch_size, seq_len, emb_dim)
x = self.drop_emb(x) # Dropout applied
# x shape remains: (batch_size, seq_len, emb_dim)
x = self.trf_blocks(x) # Pass through Transformer blocks
# x shape remains: (batch_size, seq_len, emb_dim)
x = self.final_norm(x) # Final LayerNorm
# x shape remains: (batch_size, seq_len, emb_dim)
logits = self.out_head(x) # Project to vocabulary size
# logits shape: (batch_size, seq_len, vocab_size)
return logits # Output shape: (batch_size, seq_len, vocab_size)
Objectif et Fonctionnalité
- Couches d’Embedding :
- Token Embeddings (
tok_emb): Convertit les indices de tokens en embeddings. En rappel, ce sont les poids attribués à chaque dimension de chaque token dans le vocabulaire. - Positional Embeddings (
pos_emb): Ajoute des informations positionnelles aux embeddings pour capturer l’ordre des tokens. En rappel, ce sont les poids attribués aux tokens selon leur position dans le texte. - Dropout (
drop_emb): Appliqué aux embeddings pour la régularisation. - Blocs Transformer (
trf_blocks): Empilement den_layersblocs transformer pour traiter les embeddings. - Normalisation Finale (
final_norm): Normalisation de couche avant la couche de sortie. - Couche de Sortie (
out_head): Projette les états cachés finaux à la taille du vocabulaire pour produire des logits pour la prédiction.
Tip
L’objectif de cette classe est d’utiliser tous les autres réseaux mentionnés pour prédire le prochain token dans une séquence, ce qui est fondamental pour des tâches comme la génération de texte.
Notez comment elle utilisera autant de blocs transformer que indiqué et que chaque bloc transformer utilise un réseau d’attention multi-têtes, un réseau feed forward et plusieurs normalisations. Donc, si 12 blocs transformer sont utilisés, multipliez cela par 12.
De plus, une couche de normalisation est ajoutée avant la sortie et une couche linéaire finale est appliquée à la fin pour obtenir les résultats avec les dimensions appropriées. Notez comment chaque vecteur final a la taille du vocabulaire utilisé. Cela est dû au fait qu’il essaie d’obtenir une probabilité par token possible dans le vocabulaire.
Nombre de Paramètres à entraîner
Ayant la structure GPT définie, il est possible de déterminer le nombre de paramètres à entraîner :
GPT_CONFIG_124M = {
"vocab_size": 50257, # Vocabulary size
"context_length": 1024, # Context length
"emb_dim": 768, # Embedding dimension
"n_heads": 12, # Number of attention heads
"n_layers": 12, # Number of layers
"drop_rate": 0.1, # Dropout rate
"qkv_bias": False # Query-Key-Value bias
}
model = GPTModel(GPT_CONFIG_124M)
total_params = sum(p.numel() for p in model.parameters())
print(f"Total number of parameters: {total_params:,}")
# Total number of parameters: 163,009,536
Calcul de l’étape par étape
1. Couches d’incorporation : Incorporation de jetons et Incorporation de position
- Couche :
nn.Embedding(vocab_size, emb_dim) - Paramètres :
vocab_size * emb_dim
token_embedding_params = 50257 * 768 = 38,597,376
- Couche :
nn.Embedding(context_length, emb_dim) - Paramètres :
context_length * emb_dim
position_embedding_params = 1024 * 768 = 786,432
Paramètres d’Embedding Totaux
embedding_params = token_embedding_params + position_embedding_params
embedding_params = 38,597,376 + 786,432 = 39,383,808
2. Blocs Transformer
Il y a 12 blocs transformer, donc nous allons calculer les paramètres pour un bloc puis multiplier par 12.
Paramètres par Bloc Transformer
a. Attention Multi-Tête
-
Composants :
-
Couche Linéaire de Requête (
W_query) :nn.Linear(emb_dim, emb_dim, bias=False) -
Couche Linéaire de Clé (
W_key) :nn.Linear(emb_dim, emb_dim, bias=False) -
Couche Linéaire de Valeur (
W_value) :nn.Linear(emb_dim, emb_dim, bias=False) -
Projection de Sortie (
out_proj) :nn.Linear(emb_dim, emb_dim) -
Calculs :
-
Chacune de
W_query,W_key,W_value:
qkv_params = emb_dim * emb_dim = 768 * 768 = 589,824
Puisqu’il y a trois de ces couches :
total_qkv_params = 3 * qkv_params = 3 * 589,824 = 1,769,472
- Projection de Sortie (
out_proj) :
out_proj_params = (emb_dim * emb_dim) + emb_dim = (768 * 768) + 768 = 589,824 + 768 = 590,592
- Total des Paramètres d’Attention Multi-Tête :
mha_params = total_qkv_params + out_proj_params
mha_params = 1,769,472 + 590,592 = 2,360,064
b. Réseau FeedForward
-
Composants :
-
Première Couche Linéaire :
nn.Linear(emb_dim, 4 * emb_dim) -
Deuxième Couche Linéaire :
nn.Linear(4 * emb_dim, emb_dim) -
Calculs :
-
Première Couche Linéaire :
ff_first_layer_params = (emb_dim * 4 * emb_dim) + (4 * emb_dim)
ff_first_layer_params = (768 * 3072) + 3072 = 2,359,296 + 3,072 = 2,362,368
- Deuxième Couche Linéaire :
ff_second_layer_params = (4 * emb_dim * emb_dim) + emb_dim
ff_second_layer_params = (3072 * 768) + 768 = 2,359,296 + 768 = 2,360,064
- Total des Paramètres FeedForward :
ff_params = ff_first_layer_params + ff_second_layer_params
ff_params = 2,362,368 + 2,360,064 = 4,722,432
c. Normalisations de Couche
- Composants :
- Deux instances de
LayerNormpar bloc. - Chaque
LayerNorma2 * emb_dimparamètres (échelle et décalage). - Calculs :
layer_norm_params_per_block = 2 * (2 * emb_dim) = 2 * 768 * 2 = 3,072
d. Total des Paramètres par Bloc Transformer
pythonCopy codeparams_per_block = mha_params + ff_params + layer_norm_params_per_block
params_per_block = 2,360,064 + 4,722,432 + 3,072 = 7,085,568
Paramètres totaux pour tous les blocs de transformateur
pythonCopy codetotal_transformer_blocks_params = params_per_block * n_layers
total_transformer_blocks_params = 7,085,568 * 12 = 85,026,816
3. Couches finales
a. Normalisation de la couche finale
- Paramètres :
2 * emb_dim(échelle et décalage)
pythonCopy codefinal_layer_norm_params = 2 * 768 = 1,536
b. Couche de Projection de Sortie (out_head)
- Couche :
nn.Linear(emb_dim, vocab_size, bias=False) - Paramètres :
emb_dim * vocab_size
pythonCopy codeoutput_projection_params = 768 * 50257 = 38,597,376
4. Résumé de tous les paramètres
pythonCopy codetotal_params = (
embedding_params +
total_transformer_blocks_params +
final_layer_norm_params +
output_projection_params
)
total_params = (
39,383,808 +
85,026,816 +
1,536 +
38,597,376
)
total_params = 163,009,536
Générer du texte
Avoir un modèle qui prédit le prochain token comme le précédent, il suffit de prendre les valeurs du dernier token de la sortie (car ce seront celles du token prédit), ce qui sera une valeur par entrée dans le vocabulaire et ensuite utiliser la fonction softmax pour normaliser les dimensions en probabilités qui s’additionnent à 1 et ensuite obtenir l’index de la plus grande entrée, qui sera l’index du mot dans le vocabulaire.
Code de https://github.com/rasbt/LLMs-from-scratch/blob/main/ch04/01_main-chapter-code/ch04.ipynb:
def generate_text_simple(model, idx, max_new_tokens, context_size):
# idx is (batch, n_tokens) array of indices in the current context
for _ in range(max_new_tokens):
# Crop current context if it exceeds the supported context size
# E.g., if LLM supports only 5 tokens, and the context size is 10
# then only the last 5 tokens are used as context
idx_cond = idx[:, -context_size:]
# Get the predictions
with torch.no_grad():
logits = model(idx_cond)
# Focus only on the last time step
# (batch, n_tokens, vocab_size) becomes (batch, vocab_size)
logits = logits[:, -1, :]
# Apply softmax to get probabilities
probas = torch.softmax(logits, dim=-1) # (batch, vocab_size)
# Get the idx of the vocab entry with the highest probability value
idx_next = torch.argmax(probas, dim=-1, keepdim=True) # (batch, 1)
# Append sampled index to the running sequence
idx = torch.cat((idx, idx_next), dim=1) # (batch, n_tokens+1)
return idx
start_context = "Hello, I am"
encoded = tokenizer.encode(start_context)
print("encoded:", encoded)
encoded_tensor = torch.tensor(encoded).unsqueeze(0)
print("encoded_tensor.shape:", encoded_tensor.shape)
model.eval() # disable dropout
out = generate_text_simple(
model=model,
idx=encoded_tensor,
max_new_tokens=6,
context_size=GPT_CONFIG_124M["context_length"]
)
print("Output:", out)
print("Output length:", len(out[0]))
Références
Tip
Apprenez et pratiquez le hacking AWS :
HackTricks Training AWS Red Team Expert (ARTE)
Apprenez et pratiquez le hacking GCP :HackTricks Training GCP Red Team Expert (GRTE)
Apprenez et pratiquez le hacking Azure :
HackTricks Training Azure Red Team Expert (AzRTE)
Soutenir HackTricks
- Vérifiez les plans d’abonnement !
- Rejoignez le 💬 groupe Discord ou le groupe telegram ou suivez-nous sur Twitter 🐦 @hacktricks_live.
- Partagez des astuces de hacking en soumettant des PR au HackTricks et HackTricks Cloud dépôts github.


