macOS System Extensions
Tip
Apprenez et pratiquez le hacking AWS :
HackTricks Training AWS Red Team Expert (ARTE)
Apprenez et pratiquez le hacking GCP :HackTricks Training GCP Red Team Expert (GRTE)
Apprenez et pratiquez le hacking Azure :
HackTricks Training Azure Red Team Expert (AzRTE)
Soutenir HackTricks
- Vérifiez les plans d’abonnement !
- Rejoignez le 💬 groupe Discord ou le groupe telegram ou suivez-nous sur Twitter 🐦 @hacktricks_live.
- Partagez des astuces de hacking en soumettant des PR au HackTricks et HackTricks Cloud dépôts github.
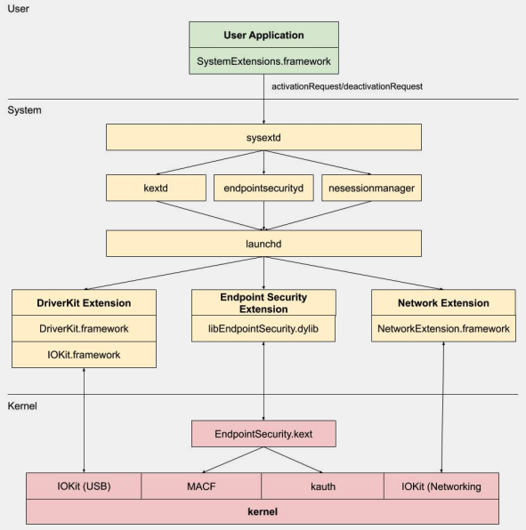
Systèmes d’extensions / Cadre de sécurité des points de terminaison
Contrairement aux extensions du noyau, les systèmes d’extensions s’exécutent dans l’espace utilisateur plutôt que dans l’espace noyau, réduisant ainsi le risque d’un crash système dû à un dysfonctionnement de l’extension.
.png)
Il existe trois types de systèmes d’extensions : DriverKit Extensions, Network Extensions, et Endpoint Security Extensions.
DriverKit Extensions
DriverKit est un remplacement pour les extensions du noyau qui fournissent un support matériel. Il permet aux pilotes de périphériques (comme les pilotes USB, Série, NIC, et HID) de s’exécuter dans l’espace utilisateur plutôt que dans l’espace noyau. Le cadre DriverKit inclut des versions en espace utilisateur de certaines classes de l’I/O Kit, et le noyau transmet les événements normaux de l’I/O Kit à l’espace utilisateur, offrant un environnement plus sûr pour que ces pilotes s’exécutent.
Network Extensions
Les extensions réseau offrent la possibilité de personnaliser les comportements réseau. Il existe plusieurs types d’extensions réseau :
- App Proxy : Cela est utilisé pour créer un client VPN qui implémente un protocole VPN personnalisé orienté flux. Cela signifie qu’il gère le trafic réseau en fonction des connexions (ou flux) plutôt qu’en fonction des paquets individuels.
- Packet Tunnel : Cela est utilisé pour créer un client VPN qui implémente un protocole VPN personnalisé orienté paquet. Cela signifie qu’il gère le trafic réseau en fonction des paquets individuels.
- Filter Data : Cela est utilisé pour filtrer les “flux” réseau. Il peut surveiller ou modifier les données réseau au niveau du flux.
- Filter Packet : Cela est utilisé pour filtrer les paquets réseau individuels. Il peut surveiller ou modifier les données réseau au niveau du paquet.
- DNS Proxy : Cela est utilisé pour créer un fournisseur DNS personnalisé. Il peut être utilisé pour surveiller ou modifier les requêtes et réponses DNS.
Cadre de sécurité des points de terminaison
La sécurité des points de terminaison est un cadre fourni par Apple dans macOS qui offre un ensemble d’APIs pour la sécurité système. Il est destiné à être utilisé par des fournisseurs de sécurité et des développeurs pour créer des produits qui peuvent surveiller et contrôler l’activité système afin d’identifier et de protéger contre les activités malveillantes.
Ce cadre fournit une collection d’APIs pour surveiller et contrôler l’activité système, telles que les exécutions de processus, les événements du système de fichiers, les événements réseau et noyau.
Le cœur de ce cadre est implémenté dans le noyau, en tant qu’extension du noyau (KEXT) située à /System/Library/Extensions/EndpointSecurity.kext. Ce KEXT est composé de plusieurs composants clés :
- EndpointSecurityDriver : Cela agit comme le “point d’entrée” pour l’extension du noyau. C’est le principal point d’interaction entre le système d’exploitation et le cadre de sécurité des points de terminaison.
- EndpointSecurityEventManager : Ce composant est responsable de l’implémentation des hooks du noyau. Les hooks du noyau permettent au cadre de surveiller les événements système en interceptant les appels système.
- EndpointSecurityClientManager : Cela gère la communication avec les clients en espace utilisateur, en gardant une trace des clients connectés et de ceux qui doivent recevoir des notifications d’événements.
- EndpointSecurityMessageManager : Cela envoie des messages et des notifications d’événements aux clients en espace utilisateur.
Les événements que le cadre de sécurité des points de terminaison peut surveiller sont classés en :
- Événements de fichiers
- Événements de processus
- Événements de socket
- Événements du noyau (comme le chargement/déchargement d’une extension du noyau ou l’ouverture d’un périphérique I/O Kit)
Architecture du cadre de sécurité des points de terminaison
.png)
La communication en espace utilisateur avec le cadre de sécurité des points de terminaison se fait par le biais de la classe IOUserClient. Deux sous-classes différentes sont utilisées, selon le type d’appelant :
- EndpointSecurityDriverClient : Cela nécessite le droit
com.apple.private.endpoint-security.manager, qui n’est détenu que par le processus systèmeendpointsecurityd. - EndpointSecurityExternalClient : Cela nécessite le droit
com.apple.developer.endpoint-security.client. Cela serait généralement utilisé par des logiciels de sécurité tiers qui ont besoin d’interagir avec le cadre de sécurité des points de terminaison.
Les extensions de sécurité des points de terminaison : libEndpointSecurity.dylib est la bibliothèque C que les systèmes d’extensions utilisent pour communiquer avec le noyau. Cette bibliothèque utilise l’I/O Kit (IOKit) pour communiquer avec le KEXT de sécurité des points de terminaison.
endpointsecurityd est un démon système clé impliqué dans la gestion et le lancement des extensions de sécurité des points de terminaison, en particulier pendant le processus de démarrage précoce. Seules les extensions système marquées avec NSEndpointSecurityEarlyBoot dans leur fichier Info.plist reçoivent ce traitement de démarrage précoce.
Un autre démon système, sysextd, valide les extensions système et les déplace dans les emplacements système appropriés. Il demande ensuite au démon pertinent de charger l’extension. Le SystemExtensions.framework est responsable de l’activation et de la désactivation des extensions système.
Contournement de l’ESF
L’ESF est utilisé par des outils de sécurité qui essaieront de détecter un red teamer, donc toute information sur la façon dont cela pourrait être évité semble intéressante.
CVE-2021-30965
Le fait est que l’application de sécurité doit avoir des autorisations d’accès complet au disque. Donc, si un attaquant pouvait supprimer cela, il pourrait empêcher le logiciel de s’exécuter :
tccutil reset All
Pour plus d’informations sur ce contournement et d’autres similaires, consultez la conférence #OBTS v5.0: “Le talon d’Achille de l’EndpointSecurity” - Fitzl Csaba
À la fin, cela a été corrigé en donnant la nouvelle permission kTCCServiceEndpointSecurityClient à l’application de sécurité gérée par tccd, de sorte que tccutil ne supprimera pas ses permissions l’empêchant de fonctionner.
Références
- OBTS v3.0: “Sécurité et Insécurité des Endpoints” - Scott Knight
- https://knight.sc/reverse%20engineering/2019/08/24/system-extension-internals.html
Tip
Apprenez et pratiquez le hacking AWS :
HackTricks Training AWS Red Team Expert (ARTE)
Apprenez et pratiquez le hacking GCP :HackTricks Training GCP Red Team Expert (GRTE)
Apprenez et pratiquez le hacking Azure :
HackTricks Training Azure Red Team Expert (AzRTE)
Soutenir HackTricks
- Vérifiez les plans d’abonnement !
- Rejoignez le 💬 groupe Discord ou le groupe telegram ou suivez-nous sur Twitter 🐦 @hacktricks_live.
- Partagez des astuces de hacking en soumettant des PR au HackTricks et HackTricks Cloud dépôts github.


