macOS सिस्टम एक्सटेंशन्स
Tip
AWS हैकिंग सीखें और अभ्यास करें:
HackTricks Training AWS Red Team Expert (ARTE)
GCP हैकिंग सीखें और अभ्यास करें:HackTricks Training GCP Red Team Expert (GRTE)
Azure हैकिंग सीखें और अभ्यास करें:
HackTricks Training Azure Red Team Expert (AzRTE)
HackTricks का समर्थन करें
- सदस्यता योजनाओं की जांच करें!
- हमारे 💬 Discord समूह या टेलीग्राम समूह में शामिल हों या हमें Twitter 🐦 @hacktricks_live** पर फॉलो करें।**
- हैकिंग ट्रिक्स साझा करें और HackTricks और HackTricks Cloud गिटहब रिपोजिटरी में PRs सबमिट करें।
सिस्टम एक्सटेंशन्स / एंडपॉइंट सुरक्षा ढांचा
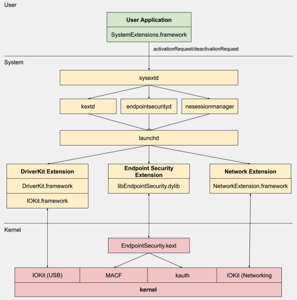
Kernel Extensions के विपरीत, सिस्टम एक्सटेंशन्स उपयोगकर्ता स्थान में चलती हैं न कि कर्नेल स्थान में, जिससे एक्सटेंशन की खराबी के कारण सिस्टम क्रैश होने का जोखिम कम होता है।
.png)
सिस्टम एक्सटेंशन्स के तीन प्रकार हैं: DriverKit एक्सटेंशन्स, Network एक्सटेंशन्स, और Endpoint Security एक्सटेंशन्स।
DriverKit एक्सटेंशन्स
DriverKit कर्नेल एक्सटेंशन्स का एक विकल्प है जो हार्डवेयर समर्थन प्रदान करता है। यह डिवाइस ड्राइवरों (जैसे USB, Serial, NIC, और HID ड्राइवर) को कर्नेल स्थान के बजाय उपयोगकर्ता स्थान में चलाने की अनुमति देता है। DriverKit ढांचा कुछ I/O किट वर्गों के उपयोगकर्ता स्थान संस्करणों को शामिल करता है, और कर्नेल सामान्य I/O किट घटनाओं को उपयोगकर्ता स्थान में अग्रेषित करता है, जिससे इन ड्राइवरों के चलने के लिए एक सुरक्षित वातावरण प्रदान होता है।
Network एक्सटेंशन्स
Network एक्सटेंशन्स नेटवर्क व्यवहार को अनुकूलित करने की क्षमता प्रदान करते हैं। Network एक्सटेंशन्स के कई प्रकार हैं:
- App Proxy: इसका उपयोग एक VPN क्लाइंट बनाने के लिए किया जाता है जो एक प्रवाह-आधारित, कस्टम VPN प्रोटोकॉल को लागू करता है। इसका मतलब है कि यह नेटवर्क ट्रैफ़िक को कनेक्शनों (या प्रवाहों) के आधार पर संभालता है न कि व्यक्तिगत पैकेट के आधार पर।
- Packet Tunnel: इसका उपयोग एक VPN क्लाइंट बनाने के लिए किया जाता है जो एक पैकेट-आधारित, कस्टम VPN प्रोटोकॉल को लागू करता है। इसका मतलब है कि यह नेटवर्क ट्रैफ़िक को व्यक्तिगत पैकेट के आधार पर संभालता है।
- Filter Data: इसका उपयोग नेटवर्क “प्रवाहों” को फ़िल्टर करने के लिए किया जाता है। यह प्रवाह स्तर पर नेटवर्क डेटा की निगरानी या संशोधन कर सकता है।
- Filter Packet: इसका उपयोग व्यक्तिगत नेटवर्क पैकेट को फ़िल्टर करने के लिए किया जाता है। यह पैकेट स्तर पर नेटवर्क डेटा की निगरानी या संशोधन कर सकता है।
- DNS Proxy: इसका उपयोग एक कस्टम DNS प्रदाता बनाने के लिए किया जाता है। इसका उपयोग DNS अनुरोधों और प्रतिक्रियाओं की निगरानी या संशोधन के लिए किया जा सकता है।
एंडपॉइंट सुरक्षा ढांचा
एंडपॉइंट सुरक्षा एक ढांचा है जो Apple द्वारा macOS में प्रदान किया गया है जो सिस्टम सुरक्षा के लिए API का एक सेट प्रदान करता है। इसका उपयोग सुरक्षा विक्रेताओं और डेवलपर्स द्वारा उन उत्पादों को बनाने के लिए किया जाता है जो सिस्टम गतिविधि की निगरानी और नियंत्रण कर सकते हैं ताकि दुर्भावनापूर्ण गतिविधियों की पहचान और सुरक्षा की जा सके।
यह ढांचा सिस्टम गतिविधि की निगरानी और नियंत्रण के लिए API का एक संग्रह प्रदान करता है, जैसे प्रक्रिया निष्पादन, फ़ाइल प्रणाली घटनाएँ, नेटवर्क और कर्नेल घटनाएँ।
इस ढांचे का मुख्य भाग कर्नेल में लागू किया गया है, एक कर्नेल एक्सटेंशन (KEXT) के रूप में जो /System/Library/Extensions/EndpointSecurity.kext पर स्थित है। यह KEXT कई प्रमुख घटकों से बना है:
- EndpointSecurityDriver: यह कर्नेल एक्सटेंशन के लिए “प्रवेश बिंदु” के रूप में कार्य करता है। यह OS और एंडपॉइंट सुरक्षा ढांचे के बीच बातचीत का मुख्य बिंदु है।
- EndpointSecurityEventManager: यह घटक कर्नेल हुक को लागू करने के लिए जिम्मेदार है। कर्नेल हुक ढांचे को सिस्टम कॉल को इंटरसेप्ट करके सिस्टम घटनाओं की निगरानी करने की अनुमति देते हैं।
- EndpointSecurityClientManager: यह उपयोगकर्ता स्थान क्लाइंट के साथ संचार का प्रबंधन करता है, यह ट्रैक करता है कि कौन से क्लाइंट जुड़े हुए हैं और जिन्हें घटना सूचनाएँ प्राप्त करने की आवश्यकता है।
- EndpointSecurityMessageManager: यह उपयोगकर्ता स्थान क्लाइंट को संदेश और घटना सूचनाएँ भेजता है।
एंडपॉइंट सुरक्षा ढांचा जिन घटनाओं की निगरानी कर सकता है, उन्हें निम्नलिखित श्रेणियों में वर्गीकृत किया गया है:
- फ़ाइल घटनाएँ
- प्रक्रिया घटनाएँ
- सॉकेट घटनाएँ
- कर्नेल घटनाएँ (जैसे कर्नेल एक्सटेंशन को लोड/अनलोड करना या I/O किट डिवाइस खोलना)
एंडपॉइंट सुरक्षा ढांचा आर्किटेक्चर
.png)
उपयोगकर्ता-स्थान संचार एंडपॉइंट सुरक्षा ढांचे के साथ IOUserClient वर्ग के माध्यम से होता है। कॉलर के प्रकार के आधार पर दो अलग-अलग उपवर्गों का उपयोग किया जाता है:
- EndpointSecurityDriverClient: इसके लिए
com.apple.private.endpoint-security.managerअधिकार की आवश्यकता होती है, जो केवल सिस्टम प्रक्रियाendpointsecuritydके पास होता है। - EndpointSecurityExternalClient: इसके लिए
com.apple.developer.endpoint-security.clientअधिकार की आवश्यकता होती है। इसका उपयोग आमतौर पर तीसरे पक्ष के सुरक्षा सॉफ़्टवेयर द्वारा किया जाएगा जिसे एंडपॉइंट सुरक्षा ढांचे के साथ बातचीत करने की आवश्यकता होती है।
एंडपॉइंट सुरक्षा एक्सटेंशन्स:libEndpointSecurity.dylib वह C लाइब्रेरी है जिसका उपयोग सिस्टम एक्सटेंशन्स कर्नेल के साथ संवाद करने के लिए करती हैं। यह लाइब्रेरी एंडपॉइंट सुरक्षा KEXT के साथ संवाद करने के लिए I/O किट (IOKit) का उपयोग करती है।
endpointsecurityd एक प्रमुख सिस्टम डेमॉन है जो एंडपॉइंट सुरक्षा सिस्टम एक्सटेंशन्स का प्रबंधन और लॉन्च करने में शामिल है, विशेष रूप से प्रारंभिक बूट प्रक्रिया के दौरान। केवल सिस्टम एक्सटेंशन्स जिन्हें उनके Info.plist फ़ाइल में NSEndpointSecurityEarlyBoot के रूप में चिह्नित किया गया है, इस प्रारंभिक बूट उपचार को प्राप्त करते हैं।
एक अन्य सिस्टम डेमॉन, sysextd, सिस्टम एक्सटेंशन्स को मान्य करता है और उन्हें उचित सिस्टम स्थानों में स्थानांतरित करता है। फिर यह संबंधित डेमॉन से एक्सटेंशन को लोड करने के लिए कहता है। SystemExtensions.framework सिस्टम एक्सटेंशन्स को सक्रिय और निष्क्रिय करने के लिए जिम्मेदार है।
ESF को बायपास करना
ESF का उपयोग सुरक्षा उपकरणों द्वारा किया जाता है जो एक रेड टीमर का पता लगाने की कोशिश करेंगे, इसलिए इस बारे में कोई भी जानकारी कि इसे कैसे टाला जा सकता है, दिलचस्प लगती है।
CVE-2021-30965
बात यह है कि सुरक्षा एप्लिकेशन को पूर्ण डिस्क एक्सेस अनुमतियाँ होनी चाहिए। इसलिए यदि एक हमलावर इसे हटा सकता है, तो वह सॉफ़्टवेयर को चलने से रोक सकता है:
tccutil reset All
अधिक जानकारी के लिए इस बायपास और संबंधित विषयों के बारे में बात करें #OBTS v5.0: “The Achilles Heel of EndpointSecurity” - Fitzl Csaba
अंत में, इसे ठीक किया गया था नए अनुमति kTCCServiceEndpointSecurityClient को सुरक्षा ऐप को देने के द्वारा जो tccd द्वारा प्रबंधित है ताकि tccutil इसकी अनुमतियों को साफ न करे जिससे यह चलने से रोक सके।
संदर्भ
- OBTS v3.0: “Endpoint Security & Insecurity” - Scott Knight
- https://knight.sc/reverse%20engineering/2019/08/24/system-extension-internals.html
Tip
AWS हैकिंग सीखें और अभ्यास करें:
HackTricks Training AWS Red Team Expert (ARTE)
GCP हैकिंग सीखें और अभ्यास करें:HackTricks Training GCP Red Team Expert (GRTE)
Azure हैकिंग सीखें और अभ्यास करें:
HackTricks Training Azure Red Team Expert (AzRTE)
HackTricks का समर्थन करें
- सदस्यता योजनाओं की जांच करें!
- हमारे 💬 Discord समूह या टेलीग्राम समूह में शामिल हों या हमें Twitter 🐦 @hacktricks_live** पर फॉलो करें।**
- हैकिंग ट्रिक्स साझा करें और HackTricks और HackTricks Cloud गिटहब रिपोजिटरी में PRs सबमिट करें।


