macOS System Extensions
Tip
AWS 해킹 배우기 및 연습하기:
HackTricks Training AWS Red Team Expert (ARTE)
GCP 해킹 배우기 및 연습하기:HackTricks Training GCP Red Team Expert (GRTE)
Azure 해킹 배우기 및 연습하기:
HackTricks Training Azure Red Team Expert (AzRTE)
HackTricks 지원하기
- 구독 계획 확인하기!
- **💬 디스코드 그룹 또는 텔레그램 그룹에 참여하거나 트위터 🐦 @hacktricks_live를 팔로우하세요.
- HackTricks 및 HackTricks Cloud 깃허브 리포지토리에 PR을 제출하여 해킹 트릭을 공유하세요.
System Extensions / Endpoint Security Framework
Kernel Extensions와 달리, System Extensions는 사용자 공간에서 실행되어 확장 기능 오작동으로 인한 시스템 충돌 위험을 줄입니다.
.png)
System Extensions에는 DriverKit Extensions, Network Extensions, 및 Endpoint Security Extensions의 세 가지 유형이 있습니다.
DriverKit Extensions
DriverKit은 하드웨어 지원을 제공하는 커널 확장의 대체물입니다. USB, Serial, NIC 및 HID 드라이버와 같은 장치 드라이버가 커널 공간이 아닌 사용자 공간에서 실행될 수 있도록 합니다. DriverKit 프레임워크는 특정 I/O Kit 클래스의 사용자 공간 버전을 포함하며, 커널은 일반 I/O Kit 이벤트를 사용자 공간으로 전달하여 이러한 드라이버가 실행될 수 있는 더 안전한 환경을 제공합니다.
Network Extensions
Network Extensions는 네트워크 동작을 사용자 정의할 수 있는 기능을 제공합니다. 여러 유형의 Network Extensions가 있습니다:
- App Proxy: 흐름 지향의 사용자 정의 VPN 프로토콜을 구현하는 VPN 클라이언트를 생성하는 데 사용됩니다. 이는 개별 패킷이 아닌 연결(또는 흐름)을 기반으로 네트워크 트래픽을 처리함을 의미합니다.
- Packet Tunnel: 패킷 지향의 사용자 정의 VPN 프로토콜을 구현하는 VPN 클라이언트를 생성하는 데 사용됩니다. 이는 개별 패킷을 기반으로 네트워크 트래픽을 처리함을 의미합니다.
- Filter Data: 네트워크 “흐름“을 필터링하는 데 사용됩니다. 흐름 수준에서 네트워크 데이터를 모니터링하거나 수정할 수 있습니다.
- Filter Packet: 개별 네트워크 패킷을 필터링하는 데 사용됩니다. 패킷 수준에서 네트워크 데이터를 모니터링하거나 수정할 수 있습니다.
- DNS Proxy: 사용자 정의 DNS 제공자를 생성하는 데 사용됩니다. DNS 요청 및 응답을 모니터링하거나 수정하는 데 사용할 수 있습니다.
Endpoint Security Framework
Endpoint Security는 시스템 보안을 위한 API 집합을 제공하는 Apple의 macOS 프레임워크입니다. 이는 보안 공급업체와 개발자가 시스템 활동을 모니터링하고 제어하여 악의적인 활동을 식별하고 보호할 수 있는 제품을 구축하는 데 사용됩니다.
이 프레임워크는 프로세스 실행, 파일 시스템 이벤트, 네트워크 및 커널 이벤트와 같은 시스템 활동을 모니터링하고 제어하기 위한 API 모음을 제공합니다.
이 프레임워크의 핵심은 커널에 구현되어 있으며, **/System/Library/Extensions/EndpointSecurity.kext**에 위치한 커널 확장(KEXT)입니다. 이 KEXT는 여러 주요 구성 요소로 구성됩니다:
- EndpointSecurityDriver: 커널 확장의 “진입점” 역할을 합니다. OS와 Endpoint Security 프레임워크 간의 주요 상호작용 지점입니다.
- EndpointSecurityEventManager: 커널 후크를 구현하는 책임이 있는 구성 요소입니다. 커널 후크는 시스템 호출을 가로채어 시스템 이벤트를 모니터링할 수 있게 합니다.
- EndpointSecurityClientManager: 사용자 공간 클라이언트와의 통신을 관리하며, 어떤 클라이언트가 연결되어 있고 이벤트 알림을 받아야 하는지를 추적합니다.
- EndpointSecurityMessageManager: 사용자 공간 클라이언트에 메시지와 이벤트 알림을 전송합니다.
Endpoint Security 프레임워크가 모니터링할 수 있는 이벤트는 다음과 같이 분류됩니다:
- 파일 이벤트
- 프로세스 이벤트
- 소켓 이벤트
- 커널 이벤트 (예: 커널 확장 로드/언로드 또는 I/O Kit 장치 열기)
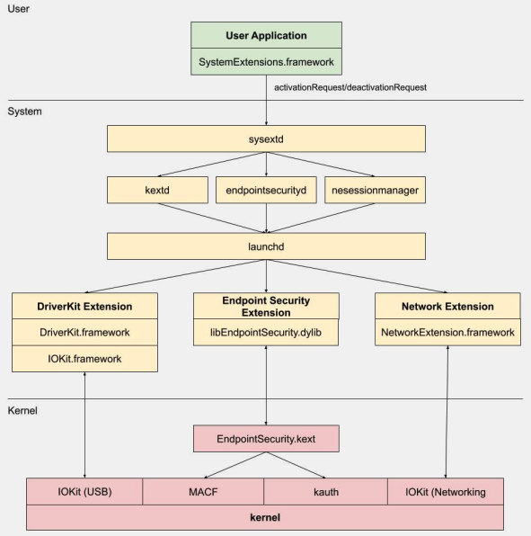
Endpoint Security Framework Architecture
.png)
사용자 공간 통신은 IOUserClient 클래스를 통해 Endpoint Security 프레임워크와 이루어집니다. 호출자 유형에 따라 두 가지 다른 하위 클래스가 사용됩니다:
- EndpointSecurityDriverClient:
com.apple.private.endpoint-security.manager권한이 필요하며, 이는 시스템 프로세스endpointsecurityd만 보유합니다. - EndpointSecurityExternalClient:
com.apple.developer.endpoint-security.client권한이 필요합니다. 이는 일반적으로 Endpoint Security 프레임워크와 상호작용해야 하는 타사 보안 소프트웨어에서 사용됩니다.
Endpoint Security Extensions:**libEndpointSecurity.dylib**는 시스템 확장이 커널과 통신하는 데 사용하는 C 라이브러리입니다. 이 라이브러리는 I/O Kit(IOKit)을 사용하여 Endpoint Security KEXT와 통신합니다.
**endpointsecurityd**는 엔드포인트 보안 시스템 확장을 관리하고 시작하는 데 관여하는 주요 시스템 데몬으로, 특히 초기 부팅 과정에서 중요합니다. Info.plist 파일에 **NSEndpointSecurityEarlyBoot**로 표시된 시스템 확장만 이 초기 부팅 처리를 받습니다.
또 다른 시스템 데몬인 **sysextd**는 시스템 확장을 검증하고 이를 적절한 시스템 위치로 이동합니다. 그런 다음 관련 데몬에 확장을 로드하도록 요청합니다. **SystemExtensions.framework**는 시스템 확장을 활성화하고 비활성화하는 책임이 있습니다.
Bypassing ESF
ESF는 레드 팀원을 감지하려고 하는 보안 도구에서 사용되므로, 이를 피할 수 있는 방법에 대한 정보는 흥미롭습니다.
CVE-2021-30965
문제는 보안 애플리케이션이 전체 디스크 접근 권한을 가져야 한다는 것입니다. 따라서 공격자가 이를 제거할 수 있다면 소프트웨어가 실행되는 것을 방지할 수 있습니다:
tccutil reset All
더 많은 정보는 이 우회 및 관련된 내용에 대해 #OBTS v5.0: “The Achilles Heel of EndpointSecurity” - Fitzl Csaba 강의를 확인하세요.
결국, 이는 **tccd**가 관리하는 보안 앱에 새로운 권한 **kTCCServiceEndpointSecurityClient**를 부여하여 수정되었으며, 이로 인해 tccutil이 해당 권한을 지우지 않아 실행을 방지하지 않게 되었습니다.
References
- OBTS v3.0: “Endpoint Security & Insecurity” - Scott Knight
- https://knight.sc/reverse%20engineering/2019/08/24/system-extension-internals.html
Tip
AWS 해킹 배우기 및 연습하기:
HackTricks Training AWS Red Team Expert (ARTE)
GCP 해킹 배우기 및 연습하기:HackTricks Training GCP Red Team Expert (GRTE)
Azure 해킹 배우기 및 연습하기:
HackTricks Training Azure Red Team Expert (AzRTE)
HackTricks 지원하기
- 구독 계획 확인하기!
- **💬 디스코드 그룹 또는 텔레그램 그룹에 참여하거나 트위터 🐦 @hacktricks_live를 팔로우하세요.
- HackTricks 및 HackTricks Cloud 깃허브 리포지토리에 PR을 제출하여 해킹 트릭을 공유하세요.


