macOS System Extensions
Tip
Ucz się i ćwicz Hacking AWS:
HackTricks Training AWS Red Team Expert (ARTE)
Ucz się i ćwicz Hacking GCP:HackTricks Training GCP Red Team Expert (GRTE)
Ucz się i ćwicz Hacking Azure:
HackTricks Training Azure Red Team Expert (AzRTE)
Wsparcie dla HackTricks
- Sprawdź plany subskrypcyjne!
- Dołącz do 💬 grupy Discord lub grupy telegramowej lub śledź nas na Twitterze 🐦 @hacktricks_live.
- Dziel się trikami hackingowymi, przesyłając PR-y do HackTricks i HackTricks Cloud repozytoriów na githubie.
System Extensions / Endpoint Security Framework
W przeciwieństwie do Kernel Extensions, System Extensions działają w przestrzeni użytkownika zamiast w przestrzeni jądra, co zmniejsza ryzyko awarii systemu z powodu awarii rozszerzenia.
.png)
Istnieją trzy typy rozszerzeń systemowych: DriverKit Extensions, Network Extensions i Endpoint Security Extensions.
DriverKit Extensions
DriverKit jest zamiennikiem dla rozszerzeń jądra, które zapewniają wsparcie sprzętowe. Umożliwia to działanie sterowników urządzeń (takich jak sterowniki USB, Serial, NIC i HID) w przestrzeni użytkownika zamiast w przestrzeni jądra. Framework DriverKit zawiera wersje w przestrzeni użytkownika niektórych klas I/O Kit, a jądro przekazuje normalne zdarzenia I/O Kit do przestrzeni użytkownika, oferując bezpieczniejsze środowisko dla tych sterowników.
Network Extensions
Network Extensions zapewniają możliwość dostosowania zachowań sieciowych. Istnieje kilka typów Network Extensions:
- App Proxy: Używane do tworzenia klienta VPN, który implementuje protokół VPN oparty na przepływie. Oznacza to, że obsługuje ruch sieciowy na podstawie połączeń (lub przepływów) zamiast pojedynczych pakietów.
- Packet Tunnel: Używane do tworzenia klienta VPN, który implementuje protokół VPN oparty na pakietach. Oznacza to, że obsługuje ruch sieciowy na podstawie pojedynczych pakietów.
- Filter Data: Używane do filtrowania “przepływów” sieciowych. Może monitorować lub modyfikować dane sieciowe na poziomie przepływu.
- Filter Packet: Używane do filtrowania pojedynczych pakietów sieciowych. Może monitorować lub modyfikować dane sieciowe na poziomie pakietu.
- DNS Proxy: Używane do tworzenia niestandardowego dostawcy DNS. Może być używane do monitorowania lub modyfikowania zapytań i odpowiedzi DNS.
Endpoint Security Framework
Endpoint Security to framework dostarczany przez Apple w macOS, który zapewnia zestaw API do zabezpieczeń systemowych. Jest przeznaczony do użytku przez dostawców zabezpieczeń i deweloperów do budowania produktów, które mogą monitorować i kontrolować aktywność systemu w celu identyfikacji i ochrony przed złośliwą działalnością.
Framework ten zapewnia zbiór API do monitorowania i kontrolowania aktywności systemu, takich jak wykonywanie procesów, zdarzenia systemu plików, zdarzenia sieciowe i jądra.
Rdzeń tego frameworka jest zaimplementowany w jądrze, jako Kernel Extension (KEXT) znajdujący się w /System/Library/Extensions/EndpointSecurity.kext. Ten KEXT składa się z kilku kluczowych komponentów:
- EndpointSecurityDriver: Działa jako “punkt wejścia” dla rozszerzenia jądra. Jest głównym punktem interakcji między systemem operacyjnym a frameworkiem Endpoint Security.
- EndpointSecurityEventManager: Ten komponent jest odpowiedzialny za implementację haków jądra. Haki jądra pozwalają frameworkowi monitorować zdarzenia systemowe poprzez przechwytywanie wywołań systemowych.
- EndpointSecurityClientManager: Zarządza komunikacją z klientami w przestrzeni użytkownika, śledząc, którzy klienci są połączeni i muszą otrzymywać powiadomienia o zdarzeniach.
- EndpointSecurityMessageManager: Wysyła wiadomości i powiadomienia o zdarzeniach do klientów w przestrzeni użytkownika.
Zdarzenia, które framework Endpoint Security może monitorować, są klasyfikowane na:
- Zdarzenia plików
- Zdarzenia procesów
- Zdarzenia gniazd
- Zdarzenia jądra (takie jak ładowanie/odładowanie rozszerzenia jądra lub otwieranie urządzenia I/O Kit)
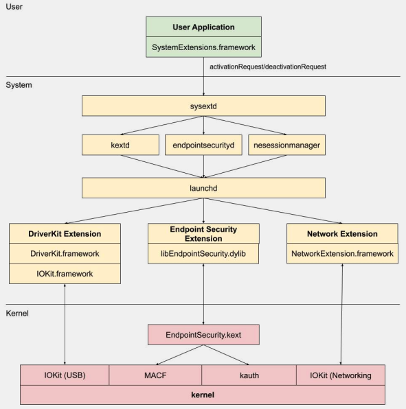
Architektura Endpoint Security Framework
.png)
Komunikacja w przestrzeni użytkownika z frameworkiem Endpoint Security odbywa się za pośrednictwem klasy IOUserClient. Używane są dwie różne podklasy, w zależności od typu wywołującego:
- EndpointSecurityDriverClient: Wymaga uprawnienia
com.apple.private.endpoint-security.manager, które posiada tylko proces systemowyendpointsecurityd. - EndpointSecurityExternalClient: Wymaga uprawnienia
com.apple.developer.endpoint-security.client. Zwykle byłoby to używane przez oprogramowanie zabezpieczające firm trzecich, które musi współdziałać z frameworkiem Endpoint Security.
Rozszerzenia Endpoint Security:libEndpointSecurity.dylib to biblioteka C, której używają rozszerzenia systemowe do komunikacji z jądrem. Ta biblioteka wykorzystuje I/O Kit (IOKit) do komunikacji z KEXT Endpoint Security.
endpointsecurityd to kluczowy demon systemowy zaangażowany w zarządzanie i uruchamianie rozszerzeń systemowych zabezpieczeń punktów końcowych, szczególnie podczas wczesnego procesu rozruchu. Tylko rozszerzenia systemowe oznaczone jako NSEndpointSecurityEarlyBoot w ich pliku Info.plist otrzymują tę wczesną obsługę rozruchu.
Inny demon systemowy, sysextd, waliduje rozszerzenia systemowe i przenosi je do odpowiednich lokalizacji systemowych. Następnie prosi odpowiedni demon o załadowanie rozszerzenia. SystemExtensions.framework jest odpowiedzialny za aktywację i dezaktywację rozszerzeń systemowych.
Obejście ESF
ESF jest używane przez narzędzia zabezpieczające, które będą próbować wykryć red teamera, więc wszelkie informacje na temat tego, jak można to obejść, są interesujące.
CVE-2021-30965
Problem polega na tym, że aplikacja zabezpieczająca musi mieć uprawnienia do pełnego dostępu do dysku. Jeśli więc atakujący mógłby to usunąć, mógłby zapobiec uruchomieniu oprogramowania:
tccutil reset All
Aby uzyskać więcej informacji na temat tego obejścia i pokrewnych, sprawdź wykład #OBTS v5.0: “The Achilles Heel of EndpointSecurity” - Fitzl Csaba
Na koniec naprawiono to, przyznając nową uprawnienie kTCCServiceEndpointSecurityClient aplikacji zabezpieczającej zarządzanej przez tccd, dzięki czemu tccutil nie usunie jej uprawnień, co uniemożliwi jej działanie.
Referencje
- OBTS v3.0: “Endpoint Security & Insecurity” - Scott Knight
- https://knight.sc/reverse%20engineering/2019/08/24/system-extension-internals.html
Tip
Ucz się i ćwicz Hacking AWS:
HackTricks Training AWS Red Team Expert (ARTE)
Ucz się i ćwicz Hacking GCP:HackTricks Training GCP Red Team Expert (GRTE)
Ucz się i ćwicz Hacking Azure:
HackTricks Training Azure Red Team Expert (AzRTE)
Wsparcie dla HackTricks
- Sprawdź plany subskrypcyjne!
- Dołącz do 💬 grupy Discord lub grupy telegramowej lub śledź nas na Twitterze 🐦 @hacktricks_live.
- Dziel się trikami hackingowymi, przesyłając PR-y do HackTricks i HackTricks Cloud repozytoriów na githubie.


