macOS System Extensions
Tip
Aprenda e pratique Hacking AWS:
HackTricks Training AWS Red Team Expert (ARTE)
Aprenda e pratique Hacking GCP:HackTricks Training GCP Red Team Expert (GRTE)
Aprenda e pratique Hacking Azure:
HackTricks Training Azure Red Team Expert (AzRTE)
Supporte o HackTricks
- Confira os planos de assinatura!
- Junte-se ao 💬 grupo do Discord ou ao grupo do telegram ou siga-nos no Twitter 🐦 @hacktricks_live.
- Compartilhe truques de hacking enviando PRs para o HackTricks e HackTricks Cloud repositórios do github.
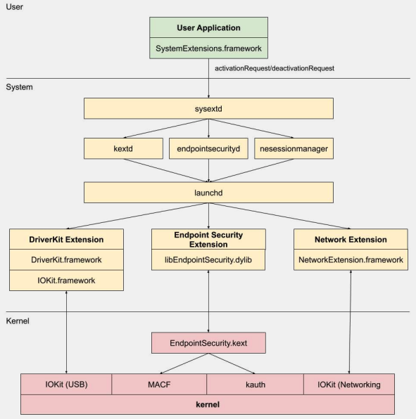
System Extensions / Endpoint Security Framework
Ao contrário das Kernel Extensions, as System Extensions são executadas no espaço do usuário em vez do espaço do kernel, reduzindo o risco de uma falha do sistema devido a mau funcionamento da extensão.
.png)
Existem três tipos de system extensions: DriverKit Extensions, Network Extensions e Endpoint Security Extensions.
DriverKit Extensions
DriverKit é um substituto para kernel extensions que fornecem suporte de hardware. Ele permite que drivers de dispositivo (como drivers USB, Serial, NIC e HID) sejam executados no espaço do usuário em vez do espaço do kernel. O framework DriverKit inclui versões de espaço do usuário de certas classes do I/O Kit, e o kernel encaminha eventos normais do I/O Kit para o espaço do usuário, oferecendo um ambiente mais seguro para esses drivers serem executados.
Network Extensions
Network Extensions fornecem a capacidade de personalizar comportamentos de rede. Existem vários tipos de Network Extensions:
- App Proxy: Isso é usado para criar um cliente VPN que implementa um protocolo VPN personalizado orientado a fluxo. Isso significa que ele lida com o tráfego de rede com base em conexões (ou fluxos) em vez de pacotes individuais.
- Packet Tunnel: Isso é usado para criar um cliente VPN que implementa um protocolo VPN personalizado orientado a pacotes. Isso significa que ele lida com o tráfego de rede com base em pacotes individuais.
- Filter Data: Isso é usado para filtrar “fluxos” de rede. Ele pode monitorar ou modificar dados de rede no nível do fluxo.
- Filter Packet: Isso é usado para filtrar pacotes individuais de rede. Ele pode monitorar ou modificar dados de rede no nível do pacote.
- DNS Proxy: Isso é usado para criar um provedor DNS personalizado. Ele pode ser usado para monitorar ou modificar solicitações e respostas DNS.
Endpoint Security Framework
Endpoint Security é um framework fornecido pela Apple no macOS que oferece um conjunto de APIs para segurança do sistema. É destinado ao uso por fornecedores de segurança e desenvolvedores para construir produtos que podem monitorar e controlar a atividade do sistema para identificar e proteger contra atividades maliciosas.
Este framework fornece uma coleção de APIs para monitorar e controlar a atividade do sistema, como execuções de processos, eventos do sistema de arquivos, eventos de rede e eventos do kernel.
O núcleo deste framework é implementado no kernel, como uma Kernel Extension (KEXT) localizada em /System/Library/Extensions/EndpointSecurity.kext. Este KEXT é composto por vários componentes-chave:
- EndpointSecurityDriver: Isso atua como o “ponto de entrada” para a extensão do kernel. É o principal ponto de interação entre o OS e o framework de Endpoint Security.
- EndpointSecurityEventManager: Este componente é responsável por implementar hooks do kernel. Hooks do kernel permitem que o framework monitore eventos do sistema interceptando chamadas de sistema.
- EndpointSecurityClientManager: Isso gerencia a comunicação com clientes do espaço do usuário, mantendo o controle de quais clientes estão conectados e precisam receber notificações de eventos.
- EndpointSecurityMessageManager: Isso envia mensagens e notificações de eventos para clientes do espaço do usuário.
Os eventos que o framework de Endpoint Security pode monitorar são categorizados em:
- Eventos de arquivo
- Eventos de processo
- Eventos de socket
- Eventos do kernel (como carregar/descarregar uma extensão do kernel ou abrir um dispositivo do I/O Kit)
Arquitetura do Endpoint Security Framework
.png)
A comunicação no espaço do usuário com o framework de Endpoint Security acontece através da classe IOUserClient. Duas subclasses diferentes são usadas, dependendo do tipo de chamador:
- EndpointSecurityDriverClient: Isso requer a permissão
com.apple.private.endpoint-security.manager, que é mantida apenas pelo processo do sistemaendpointsecurityd. - EndpointSecurityExternalClient: Isso requer a permissão
com.apple.developer.endpoint-security.client. Isso seria tipicamente usado por software de segurança de terceiros que precisa interagir com o framework de Endpoint Security.
As Endpoint Security Extensions:libEndpointSecurity.dylib é a biblioteca C que as system extensions usam para se comunicar com o kernel. Esta biblioteca usa o I/O Kit (IOKit) para se comunicar com o KEXT de Endpoint Security.
endpointsecurityd é um daemon do sistema chave envolvido na gestão e lançamento de system extensions de segurança de endpoint, particularmente durante o processo de inicialização inicial. Apenas as system extensions marcadas com NSEndpointSecurityEarlyBoot em seu arquivo Info.plist recebem esse tratamento de inicialização antecipada.
Outro daemon do sistema, sysextd, valida as system extensions e as move para os locais apropriados do sistema. Em seguida, ele pede ao daemon relevante para carregar a extensão. O SystemExtensions.framework é responsável por ativar e desativar system extensions.
Bypassing ESF
ESF é usado por ferramentas de segurança que tentarão detectar um red teamer, então qualquer informação sobre como isso poderia ser evitado soa interessante.
CVE-2021-30965
A questão é que o aplicativo de segurança precisa ter permissões de Acesso Completo ao Disco. Portanto, se um atacante pudesse remover isso, ele poderia impedir que o software fosse executado:
tccutil reset All
Para mais informações sobre este bypass e relacionados, confira a palestra #OBTS v5.0: “The Achilles Heel of EndpointSecurity” - Fitzl Csaba
No final, isso foi corrigido ao dar a nova permissão kTCCServiceEndpointSecurityClient ao aplicativo de segurança gerenciado por tccd, para que tccutil não limpe suas permissões, impedindo-o de ser executado.
Referências
- OBTS v3.0: “Endpoint Security & Insecurity” - Scott Knight
- https://knight.sc/reverse%20engineering/2019/08/24/system-extension-internals.html
Tip
Aprenda e pratique Hacking AWS:
HackTricks Training AWS Red Team Expert (ARTE)
Aprenda e pratique Hacking GCP:HackTricks Training GCP Red Team Expert (GRTE)
Aprenda e pratique Hacking Azure:
HackTricks Training Azure Red Team Expert (AzRTE)
Supporte o HackTricks
- Confira os planos de assinatura!
- Junte-se ao 💬 grupo do Discord ou ao grupo do telegram ou siga-nos no Twitter 🐦 @hacktricks_live.
- Compartilhe truques de hacking enviando PRs para o HackTricks e HackTricks Cloud repositórios do github.


