5. LLM Architecture
Tip
Jifunze na fanya mazoezi ya AWS Hacking:
HackTricks Training AWS Red Team Expert (ARTE)
Jifunze na fanya mazoezi ya GCP Hacking:HackTricks Training GCP Red Team Expert (GRTE)
Jifunze na fanya mazoezi ya Azure Hacking:
HackTricks Training Azure Red Team Expert (AzRTE)
Support HackTricks
- Angalia mpango wa usajili!
- Jiunge na 💬 kikundi cha Discord au kikundi cha telegram au tufuatilie kwenye Twitter 🐦 @hacktricks_live.
- Shiriki mbinu za hacking kwa kuwasilisha PRs kwa HackTricks na HackTricks Cloud repos za github.
LLM Architecture
Tip
Lengo la awamu hii ya tano ni rahisi sana: Kuunda usanifu wa LLM kamili. Panga kila kitu pamoja, tumia tabaka zote na uunde kazi zote za kuzalisha maandiko au kubadilisha maandiko kuwa IDs na kinyume chake.
Usanifu huu utatumika kwa mafunzo na kutabiri maandiko baada ya kufundishwa.
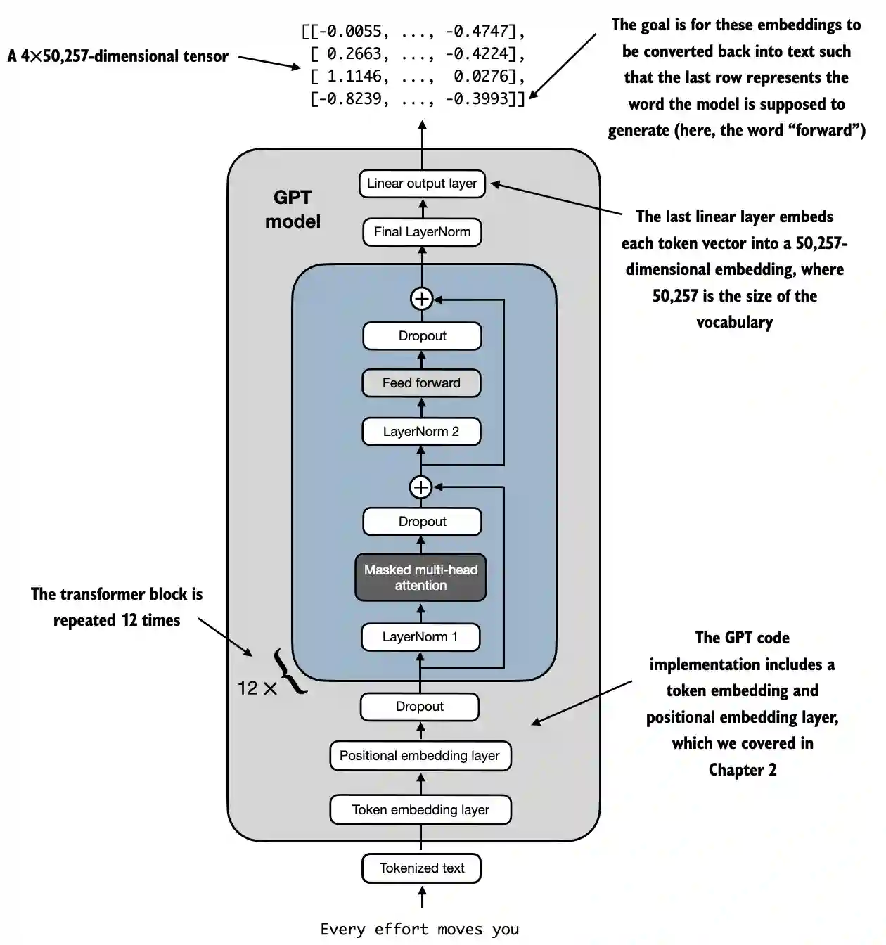
Mfano wa usanifu wa LLM kutoka https://github.com/rasbt/LLMs-from-scratch/blob/main/ch04/01_main-chapter-code/ch04.ipynb:
Mwakilishi wa kiwango cha juu unaweza kuonekana katika:
 (1) (1) (1).png)
- Input (Tokenized Text): Mchakato huanza na maandiko yaliyotolewa token, ambayo yanabadilishwa kuwa uwakilishi wa nambari.
- Token Embedding and Positional Embedding Layer: Maandiko yaliyotolewa token yanapita kupitia token embedding layer na positional embedding layer, ambayo inashika nafasi ya tokens katika mfuatano, muhimu kwa kuelewa mpangilio wa maneno.
- Transformer Blocks: Mfano una 12 transformer blocks, kila moja ikiwa na tabaka nyingi. Blocks hizi hurudia mfuatano ufuatao:
- Masked Multi-Head Attention: Inaruhusu mfano kuzingatia sehemu tofauti za maandiko ya ingizo kwa wakati mmoja.
- Layer Normalization: Hatua ya kawaida ili kuimarisha na kuboresha mafunzo.
- Feed Forward Layer: Inawajibika kwa kuchakata habari kutoka kwa tabaka la umakini na kufanya utabiri kuhusu token inayofuata.
- Dropout Layers: Tabaka hizi zinazuia overfitting kwa kuangusha vitengo kwa bahati nasibu wakati wa mafunzo.
- Final Output Layer: Mfano unatoa 4x50,257-dimensional tensor, ambapo 50,257 inawakilisha ukubwa wa msamiati. Kila safu katika tensor hii inahusiana na vector ambayo mfano hutumia kutabiri neno linalofuata katika mfuatano.
- Goal: Lengo ni kuchukua embeddings hizi na kuzibadilisha tena kuwa maandiko. Kwa hakika, safu ya mwisho ya matokeo inatumika kuzalisha neno linalofuata, linalowakilishwa kama “forward” katika mchoro huu.
Code representation
import torch
import torch.nn as nn
import tiktoken
class GELU(nn.Module):
def __init__(self):
super().__init__()
def forward(self, x):
return 0.5 * x * (1 + torch.tanh(
torch.sqrt(torch.tensor(2.0 / torch.pi)) *
(x + 0.044715 * torch.pow(x, 3))
))
class FeedForward(nn.Module):
def __init__(self, cfg):
super().__init__()
self.layers = nn.Sequential(
nn.Linear(cfg["emb_dim"], 4 * cfg["emb_dim"]),
GELU(),
nn.Linear(4 * cfg["emb_dim"], cfg["emb_dim"]),
)
def forward(self, x):
return self.layers(x)
class MultiHeadAttention(nn.Module):
def __init__(self, d_in, d_out, context_length, dropout, num_heads, qkv_bias=False):
super().__init__()
assert d_out % num_heads == 0, "d_out must be divisible by num_heads"
self.d_out = d_out
self.num_heads = num_heads
self.head_dim = d_out // num_heads # Reduce the projection dim to match desired output dim
self.W_query = nn.Linear(d_in, d_out, bias=qkv_bias)
self.W_key = nn.Linear(d_in, d_out, bias=qkv_bias)
self.W_value = nn.Linear(d_in, d_out, bias=qkv_bias)
self.out_proj = nn.Linear(d_out, d_out) # Linear layer to combine head outputs
self.dropout = nn.Dropout(dropout)
self.register_buffer('mask', torch.triu(torch.ones(context_length, context_length), diagonal=1))
def forward(self, x):
b, num_tokens, d_in = x.shape
keys = self.W_key(x) # Shape: (b, num_tokens, d_out)
queries = self.W_query(x)
values = self.W_value(x)
# We implicitly split the matrix by adding a `num_heads` dimension
# Unroll last dim: (b, num_tokens, d_out) -> (b, num_tokens, num_heads, head_dim)
keys = keys.view(b, num_tokens, self.num_heads, self.head_dim)
values = values.view(b, num_tokens, self.num_heads, self.head_dim)
queries = queries.view(b, num_tokens, self.num_heads, self.head_dim)
# Transpose: (b, num_tokens, num_heads, head_dim) -> (b, num_heads, num_tokens, head_dim)
keys = keys.transpose(1, 2)
queries = queries.transpose(1, 2)
values = values.transpose(1, 2)
# Compute scaled dot-product attention (aka self-attention) with a causal mask
attn_scores = queries @ keys.transpose(2, 3) # Dot product for each head
# Original mask truncated to the number of tokens and converted to boolean
mask_bool = self.mask.bool()[:num_tokens, :num_tokens]
# Use the mask to fill attention scores
attn_scores.masked_fill_(mask_bool, -torch.inf)
attn_weights = torch.softmax(attn_scores / keys.shape[-1]**0.5, dim=-1)
attn_weights = self.dropout(attn_weights)
# Shape: (b, num_tokens, num_heads, head_dim)
context_vec = (attn_weights @ values).transpose(1, 2)
# Combine heads, where self.d_out = self.num_heads * self.head_dim
context_vec = context_vec.contiguous().view(b, num_tokens, self.d_out)
context_vec = self.out_proj(context_vec) # optional projection
return context_vec
class LayerNorm(nn.Module):
def __init__(self, emb_dim):
super().__init__()
self.eps = 1e-5
self.scale = nn.Parameter(torch.ones(emb_dim))
self.shift = nn.Parameter(torch.zeros(emb_dim))
def forward(self, x):
mean = x.mean(dim=-1, keepdim=True)
var = x.var(dim=-1, keepdim=True, unbiased=False)
norm_x = (x - mean) / torch.sqrt(var + self.eps)
return self.scale * norm_x + self.shift
class TransformerBlock(nn.Module):
def __init__(self, cfg):
super().__init__()
self.att = MultiHeadAttention(
d_in=cfg["emb_dim"],
d_out=cfg["emb_dim"],
context_length=cfg["context_length"],
num_heads=cfg["n_heads"],
dropout=cfg["drop_rate"],
qkv_bias=cfg["qkv_bias"])
self.ff = FeedForward(cfg)
self.norm1 = LayerNorm(cfg["emb_dim"])
self.norm2 = LayerNorm(cfg["emb_dim"])
self.drop_shortcut = nn.Dropout(cfg["drop_rate"])
def forward(self, x):
# Shortcut connection for attention block
shortcut = x
x = self.norm1(x)
x = self.att(x) # Shape [batch_size, num_tokens, emb_size]
x = self.drop_shortcut(x)
x = x + shortcut # Add the original input back
# Shortcut connection for feed forward block
shortcut = x
x = self.norm2(x)
x = self.ff(x)
x = self.drop_shortcut(x)
x = x + shortcut # Add the original input back
return x
class GPTModel(nn.Module):
def __init__(self, cfg):
super().__init__()
self.tok_emb = nn.Embedding(cfg["vocab_size"], cfg["emb_dim"])
self.pos_emb = nn.Embedding(cfg["context_length"], cfg["emb_dim"])
self.drop_emb = nn.Dropout(cfg["drop_rate"])
self.trf_blocks = nn.Sequential(
*[TransformerBlock(cfg) for _ in range(cfg["n_layers"])])
self.final_norm = LayerNorm(cfg["emb_dim"])
self.out_head = nn.Linear(
cfg["emb_dim"], cfg["vocab_size"], bias=False
)
def forward(self, in_idx):
batch_size, seq_len = in_idx.shape
tok_embeds = self.tok_emb(in_idx)
pos_embeds = self.pos_emb(torch.arange(seq_len, device=in_idx.device))
x = tok_embeds + pos_embeds # Shape [batch_size, num_tokens, emb_size]
x = self.drop_emb(x)
x = self.trf_blocks(x)
x = self.final_norm(x)
logits = self.out_head(x)
return logits
GPT_CONFIG_124M = {
"vocab_size": 50257, # Vocabulary size
"context_length": 1024, # Context length
"emb_dim": 768, # Embedding dimension
"n_heads": 12, # Number of attention heads
"n_layers": 12, # Number of layers
"drop_rate": 0.1, # Dropout rate
"qkv_bias": False # Query-Key-Value bias
}
torch.manual_seed(123)
model = GPTModel(GPT_CONFIG_124M)
out = model(batch)
print("Input batch:\n", batch)
print("\nOutput shape:", out.shape)
print(out)
Kazi ya Kuamsha GELU
# From https://github.com/rasbt/LLMs-from-scratch/tree/main/ch04
class GELU(nn.Module):
def __init__(self):
super().__init__()
def forward(self, x):
return 0.5 * x * (1 + torch.tanh(
torch.sqrt(torch.tensor(2.0 / torch.pi)) *
(x + 0.044715 * torch.pow(x, 3))
))
Madhumuni na Ufanisi
- GELU (Gaussian Error Linear Unit): Kazi ya kuamsha ambayo inaingiza kutokuwa na mstari ndani ya mfano.
- Kuamsha kwa Ufanisi: Tofauti na ReLU, ambayo inafuta maingizo hasi, GELU inachora kwa laini maingizo kuwa matokeo, ikiruhusu thamani ndogo, zisizo za sifuri kwa maingizo hasi.
- Mwelekeo wa Kihesabu:
 (1) (1) (1).png)
Tip
Lengo la matumizi ya kazi hii baada ya tabaka za mstari ndani ya tabaka la FeedForward ni kubadilisha data za mstari kuwa zisizo za mstari ili kuruhusu mfano kujifunza uhusiano tata, zisizo za mstari.
Mtandao wa Neva wa FeedForward
Mifano imeongezwa kama maoni ili kuelewa vyema mifano ya matrices:
# From https://github.com/rasbt/LLMs-from-scratch/tree/main/ch04
class FeedForward(nn.Module):
def __init__(self, cfg):
super().__init__()
self.layers = nn.Sequential(
nn.Linear(cfg["emb_dim"], 4 * cfg["emb_dim"]),
GELU(),
nn.Linear(4 * cfg["emb_dim"], cfg["emb_dim"]),
)
def forward(self, x):
# x shape: (batch_size, seq_len, emb_dim)
x = self.layers[0](x)# x shape: (batch_size, seq_len, 4 * emb_dim)
x = self.layers[1](x) # x shape remains: (batch_size, seq_len, 4 * emb_dim)
x = self.layers[2](x) # x shape: (batch_size, seq_len, emb_dim)
return x # Output shape: (batch_size, seq_len, emb_dim)
Madhumuni na Ufanisi
- Mtandao wa FeedForward Kulingana na Nafasi: Inatumia mtandao wa viwango viwili vilivyounganishwa kwa kila nafasi tofauti na kwa njia sawa.
- Maelezo ya Viwango:
- Kiwango cha Kwanza cha Mstari: Kinapanua ukubwa kutoka
emb_dimhadi4 * emb_dim. - Kazi ya GELU: Inatumia kutokuwa na mstari.
- Kiwango cha Pili cha Mstari: Kinapunguza ukubwa kurudi kwenye
emb_dim.
Tip
Kama unavyoona, mtandao wa Feed Forward unatumia viwango 3. Kiwango cha kwanza ni kiwango cha mstari ambacho kitazidisha ukubwa kwa 4 kwa kutumia uzito wa mstari (vigezo vya kufundisha ndani ya mfano). Kisha, kazi ya GELU inatumika katika ukubwa wote ili kuleta mabadiliko yasiyo ya mstari ili kupata uwakilishi mzuri zaidi na hatimaye kiwango kingine cha mstari kinatumika kurudi kwenye ukubwa wa awali wa ukubwa.
Mekanismu ya Umakini wa Vichwa Vingi
Hii tayari ilielezwa katika sehemu ya awali.
Madhumuni na Ufanisi
- Umakini wa Kujitenga wa Vichwa Vingi: Inaruhusu mfano kuzingatia nafasi tofauti ndani ya mlolongo wa ingizo wakati wa kuandika token.
- Vipengele Muhimu:
- Maswali, Funguo, Thamani: Mipango ya mstari ya ingizo, inayotumika kuhesabu alama za umakini.
- Vichwa: Mekanismu nyingi za umakini zinazoendesha kwa sambamba (
num_heads), kila moja ikiwa na ukubwa mdogo (head_dim). - Alama za Umakini: Zinahesabiwa kama bidhaa ya dot ya maswali na funguo, zimepimwa na kufichwa.
- Kuficha: Mask ya sababu inatumika kuzuia mfano kuzingatia token za baadaye (muhimu kwa mifano ya autoregressive kama GPT).
- Uzito wa Umakini: Softmax ya alama za umakini zilizofichwa na kupimwa.
- Vector ya Muktadha: Jumla yenye uzito ya thamani, kulingana na uzito wa umakini.
- Mipango ya Matokeo: Kiwango cha mstari cha kuunganisha matokeo ya vichwa vyote.
Tip
Lengo la mtandao huu ni kupata uhusiano kati ya token katika muktadha sawa. Aidha, token zimegawanywa katika vichwa tofauti ili kuzuia overfitting ingawa uhusiano wa mwisho uliopatikana kwa kila kichwa unachanganywa mwishoni mwa mtandao huu.
Aidha, wakati wa mafunzo mask ya sababu inatumika ili token za baadaye zisihesabiwe wakati wa kutafuta uhusiano maalum kwa token na dropout pia inatumika ili kuzuia overfitting.
Kiwango Kurekebisha
# From https://github.com/rasbt/LLMs-from-scratch/tree/main/ch04
class LayerNorm(nn.Module):
def __init__(self, emb_dim):
super().__init__()
self.eps = 1e-5 # Prevent division by zero during normalization.
self.scale = nn.Parameter(torch.ones(emb_dim))
self.shift = nn.Parameter(torch.zeros(emb_dim))
def forward(self, x):
mean = x.mean(dim=-1, keepdim=True)
var = x.var(dim=-1, keepdim=True, unbiased=False)
norm_x = (x - mean) / torch.sqrt(var + self.eps)
return self.scale * norm_x + self.shift
Madhumuni na Ufanisi
- Layer Normalization: Mbinu inayotumika kurekebisha ingizo kati ya vipengele (embedding dimensions) kwa kila mfano binafsi katika kundi.
- Vipengele:
eps: Kiwango kidogo (1e-5) kinachoongezwa kwa variance ili kuzuia kugawanya kwa sifuri wakati wa normalization.scalenashift: Vigezo vinavyoweza kujifunza (nn.Parameter) vinavyomruhusu mfano kupima na kuhamasisha matokeo yaliyorekebishwa. Vimeanzishwa kuwa moja na sifuri, mtawalia.- Mchakato wa Kurekebisha:
- Hesabu Mean (
mean): Hesabu mean ya ingizoxkati ya dimension ya embedding (dim=-1), ikihifadhi dimension kwa ajili ya broadcasting (keepdim=True). - Hesabu Variance (
var): Hesabu variance yaxkati ya dimension ya embedding, pia ikihifadhi dimension. Paramentaunbiased=Falseinahakikisha kuwa variance inahesabiwa kwa kutumia mhesabu wa biased (kugawanya kwaNbadala yaN-1), ambayo ni sahihi wakati wa kurekebisha juu ya vipengele badala ya sampuli. - Normalize (
norm_x): Inapunguza mean kutokaxna kugawanya kwa mzizi wa variance pamoja naeps. - Scale na Shift: Inatumia vigezo vinavyoweza kujifunza
scalenashiftkwa matokeo yaliyorekebishwa.
Tip
Lengo ni kuhakikisha mean ya 0 na variance ya 1 kati ya dimensions zote za token sawa. Lengo la hili ni kuimarisha mafunzo ya mitandao ya neva ya kina kwa kupunguza mabadiliko ya ndani ya covariate, ambayo inahusisha mabadiliko katika usambazaji wa uhamasishaji wa mtandao kutokana na kubadilisha vigezo wakati wa mafunzo.
Transformer Block
Shapes zimeongezwa kama maoni ili kuelewa vyema shapes za matrices:
# From https://github.com/rasbt/LLMs-from-scratch/tree/main/ch04
class TransformerBlock(nn.Module):
def __init__(self, cfg):
super().__init__()
self.att = MultiHeadAttention(
d_in=cfg["emb_dim"],
d_out=cfg["emb_dim"],
context_length=cfg["context_length"],
num_heads=cfg["n_heads"],
dropout=cfg["drop_rate"],
qkv_bias=cfg["qkv_bias"]
)
self.ff = FeedForward(cfg)
self.norm1 = LayerNorm(cfg["emb_dim"])
self.norm2 = LayerNorm(cfg["emb_dim"])
self.drop_shortcut = nn.Dropout(cfg["drop_rate"])
def forward(self, x):
# x shape: (batch_size, seq_len, emb_dim)
# Shortcut connection for attention block
shortcut = x # shape: (batch_size, seq_len, emb_dim)
x = self.norm1(x) # shape remains (batch_size, seq_len, emb_dim)
x = self.att(x) # shape: (batch_size, seq_len, emb_dim)
x = self.drop_shortcut(x) # shape remains (batch_size, seq_len, emb_dim)
x = x + shortcut # shape: (batch_size, seq_len, emb_dim)
# Shortcut connection for feedforward block
shortcut = x # shape: (batch_size, seq_len, emb_dim)
x = self.norm2(x) # shape remains (batch_size, seq_len, emb_dim)
x = self.ff(x) # shape: (batch_size, seq_len, emb_dim)
x = self.drop_shortcut(x) # shape remains (batch_size, seq_len, emb_dim)
x = x + shortcut # shape: (batch_size, seq_len, emb_dim)
return x # Output shape: (batch_size, seq_len, emb_dim)
Madhumuni na Ufanisi
- Muundo wa Tabaka: Inachanganya umakini wa vichwa vingi, mtandao wa feedforward, urekebishaji wa tabaka, na muunganisho wa ziada.
- Urekebishaji wa Tabaka: Unatumika kabla ya tabaka za umakini na feedforward kwa mafunzo thabiti.
- Muunganisho wa Ziada (Njia Fupi): Ongeza ingizo la tabaka kwa matokeo yake ili kuboresha mtiririko wa gradient na kuwezesha mafunzo ya mitandao mirefu.
- Dropout: Unatumika baada ya tabaka za umakini na feedforward kwa ajili ya urekebishaji.
Ufanisi wa Hatua kwa Hatua
- Njia ya Kwanza ya Ziada (Umakini wa Kibinafsi):
- Ingizo (
shortcut): Hifadhi ingizo la awali kwa muunganisho wa ziada. - Urekebishaji wa Tabaka (
norm1): Rekebisha ingizo. - Umakini wa Vichwa Vingi (
att): Tumia umakini wa kibinafsi. - Dropout (
drop_shortcut): Tumia dropout kwa urekebishaji. - Ongeza Ziada (
x + shortcut): Changanya na ingizo la awali.
- Njia ya Pili ya Ziada (FeedForward):
- Ingizo (
shortcut): Hifadhi ingizo lililosasishwa kwa muunganisho wa ziada unaofuata. - Urekebishaji wa Tabaka (
norm2): Rekebisha ingizo. - Mtandao wa FeedForward (
ff): Tumia mabadiliko ya feedforward. - Dropout (
drop_shortcut): Tumia dropout. - Ongeza Ziada (
x + shortcut): Changanya na ingizo kutoka kwa njia ya kwanza ya ziada.
Tip
Block ya transformer inakusanya mitandao yote pamoja na kutumia urekebishaji na dropouts kuboresha utulivu wa mafunzo na matokeo.
Kumbuka jinsi dropouts zinavyofanywa baada ya matumizi ya kila mtandao wakati urekebishaji unatumika kabla.Zaidi ya hayo, inatumia njia fupi ambazo zinajumuisha kuongeza matokeo ya mtandao na ingizo lake. Hii husaidia kuzuia tatizo la gradient inayopotea kwa kuhakikisha kwamba tabaka za mwanzo zinachangia “kiasi” sawa na zile za mwisho.
GPTModel
Mifano imeongezwa kama maoni ili kuelewa vyema mifano ya matrices:
# From https://github.com/rasbt/LLMs-from-scratch/tree/main/ch04
class GPTModel(nn.Module):
def __init__(self, cfg):
super().__init__()
self.tok_emb = nn.Embedding(cfg["vocab_size"], cfg["emb_dim"])
# shape: (vocab_size, emb_dim)
self.pos_emb = nn.Embedding(cfg["context_length"], cfg["emb_dim"])
# shape: (context_length, emb_dim)
self.drop_emb = nn.Dropout(cfg["drop_rate"])
self.trf_blocks = nn.Sequential(
*[TransformerBlock(cfg) for _ in range(cfg["n_layers"])]
)
# Stack of TransformerBlocks
self.final_norm = LayerNorm(cfg["emb_dim"])
self.out_head = nn.Linear(cfg["emb_dim"], cfg["vocab_size"], bias=False)
# shape: (emb_dim, vocab_size)
def forward(self, in_idx):
# in_idx shape: (batch_size, seq_len)
batch_size, seq_len = in_idx.shape
# Token embeddings
tok_embeds = self.tok_emb(in_idx)
# shape: (batch_size, seq_len, emb_dim)
# Positional embeddings
pos_indices = torch.arange(seq_len, device=in_idx.device)
# shape: (seq_len,)
pos_embeds = self.pos_emb(pos_indices)
# shape: (seq_len, emb_dim)
# Add token and positional embeddings
x = tok_embeds + pos_embeds # Broadcasting over batch dimension
# x shape: (batch_size, seq_len, emb_dim)
x = self.drop_emb(x) # Dropout applied
# x shape remains: (batch_size, seq_len, emb_dim)
x = self.trf_blocks(x) # Pass through Transformer blocks
# x shape remains: (batch_size, seq_len, emb_dim)
x = self.final_norm(x) # Final LayerNorm
# x shape remains: (batch_size, seq_len, emb_dim)
logits = self.out_head(x) # Project to vocabulary size
# logits shape: (batch_size, seq_len, vocab_size)
return logits # Output shape: (batch_size, seq_len, vocab_size)
Madhumuni na Ufanisi
- Embedding Layers:
- Token Embeddings (
tok_emb): Hubadilisha viashiria vya token kuwa embeddings. Kama ukumbusho, hizi ni uzito zinazotolewa kwa kila kipimo cha kila token katika msamiati. - Positional Embeddings (
pos_emb): Ongeza taarifa za nafasi kwa embeddings ili kukamata mpangilio wa token. Kama ukumbusho, hizi ni uzito zinazotolewa kwa token kulingana na nafasi yake katika maandiko. - Dropout (
drop_emb): Inatumika kwa embeddings kwa ajili ya regularisation. - Transformer Blocks (
trf_blocks): Kifungu chan_layerstransformer blocks ili kushughulikia embeddings. - Final Normalization (
final_norm): Kiwango cha normalization kabla ya safu ya matokeo. - Output Layer (
out_head): Inatabiri hali za mwisho zilizofichwa kwa ukubwa wa msamiati ili kutoa logits kwa ajili ya utabiri.
Tip
Lengo la darasa hili ni kutumia mitandao mingine yote iliyotajwa ili kutabiri token inayofuata katika mfuatano, ambayo ni muhimu kwa kazi kama vile uzalishaji wa maandiko.
Kumbuka jinsi itakavy tumia blocks za transformer nyingi kadri zilivyoonyeshwa na kwamba kila block ya transformer inatumia neti moja ya multi-head attestation, neti moja ya feed forward na normalizations kadhaa. Hivyo kama blocks 12 za transformer zinatumika, ongeza hii kwa 12.
Zaidi ya hayo, safu ya normalization inaongezwa kabla ya matokeo na safu ya mwisho ya linear inatumika mwishoni kupata matokeo yenye vipimo sahihi. Kumbuka jinsi kila vector ya mwisho ina ukubwa wa msamiati ulio tumika. Hii ni kwa sababu inajaribu kupata uwezekano kwa kila token inayowezekana ndani ya msamiati.
Idadi ya Vigezo vya kufundisha
Baada ya muundo wa GPT kufafanuliwa, inawezekana kubaini idadi ya vigezo vya kufundisha:
GPT_CONFIG_124M = {
"vocab_size": 50257, # Vocabulary size
"context_length": 1024, # Context length
"emb_dim": 768, # Embedding dimension
"n_heads": 12, # Number of attention heads
"n_layers": 12, # Number of layers
"drop_rate": 0.1, # Dropout rate
"qkv_bias": False # Query-Key-Value bias
}
model = GPTModel(GPT_CONFIG_124M)
total_params = sum(p.numel() for p in model.parameters())
print(f"Total number of parameters: {total_params:,}")
# Total number of parameters: 163,009,536
Hatua kwa Hatua Hesabu
1. Tabaka za Kuunganisha: Kuunganisha Tokeni & Kuunganisha Nafasi
- Tabaka:
nn.Embedding(vocab_size, emb_dim) - Vigezo:
vocab_size * emb_dim
token_embedding_params = 50257 * 768 = 38,597,376
- Tabaka:
nn.Embedding(context_length, emb_dim) - Vigezo:
context_length * emb_dim
position_embedding_params = 1024 * 768 = 786,432
Jumla ya Vigezo vya Kuunganisha
embedding_params = token_embedding_params + position_embedding_params
embedding_params = 38,597,376 + 786,432 = 39,383,808
2. Transformer Blocks
Kuna blocks 12 za transformer, hivyo tutahesabu vigezo kwa block moja kisha kuzidisha kwa 12.
Parameters per Transformer Block
a. Multi-Head Attention
-
Components:
-
Query Linear Layer (
W_query):nn.Linear(emb_dim, emb_dim, bias=False) -
Key Linear Layer (
W_key):nn.Linear(emb_dim, emb_dim, bias=False) -
Value Linear Layer (
W_value):nn.Linear(emb_dim, emb_dim, bias=False) -
Output Projection (
out_proj):nn.Linear(emb_dim, emb_dim) -
Calculations:
-
Kila moja ya
W_query,W_key,W_value:
qkv_params = emb_dim * emb_dim = 768 * 768 = 589,824
Kwa kuwa kuna tabaka tatu kama hizo:
total_qkv_params = 3 * qkv_params = 3 * 589,824 = 1,769,472
- Output Projection (
out_proj):
out_proj_params = (emb_dim * emb_dim) + emb_dim = (768 * 768) + 768 = 589,824 + 768 = 590,592
- Jumla ya Vigezo vya Multi-Head Attention:
mha_params = total_qkv_params + out_proj_params
mha_params = 1,769,472 + 590,592 = 2,360,064
b. FeedForward Network
-
Components:
-
First Linear Layer:
nn.Linear(emb_dim, 4 * emb_dim) -
Second Linear Layer:
nn.Linear(4 * emb_dim, emb_dim) -
Calculations:
-
First Linear Layer:
ff_first_layer_params = (emb_dim * 4 * emb_dim) + (4 * emb_dim)
ff_first_layer_params = (768 * 3072) + 3072 = 2,359,296 + 3,072 = 2,362,368
- Second Linear Layer:
ff_second_layer_params = (4 * emb_dim * emb_dim) + emb_dim
ff_second_layer_params = (3072 * 768) + 768 = 2,359,296 + 768 = 2,360,064
- Jumla ya Vigezo vya FeedForward:
ff_params = ff_first_layer_params + ff_second_layer_params
ff_params = 2,362,368 + 2,360,064 = 4,722,432
c. Layer Normalizations
- Components:
- Instances mbili za
LayerNormkwa block. - Kila
LayerNormina vigezo2 * emb_dim(scale na shift). - Calculations:
pythonCopy codelayer_norm_params_per_block = 2 * (2 * emb_dim) = 2 * 768 * 2 = 3,072
d. Jumla ya Vigezo kwa Transformer Block
pythonCopy codeparams_per_block = mha_params + ff_params + layer_norm_params_per_block
params_per_block = 2,360,064 + 4,722,432 + 3,072 = 7,085,568
Jumla ya Vigezo kwa ajili ya Vizui vya Transformer Vyote
pythonCopy codetotal_transformer_blocks_params = params_per_block * n_layers
total_transformer_blocks_params = 7,085,568 * 12 = 85,026,816
3. Tabaka la Mwisho
a. Kurekebisha Tabaka la Mwisho
- Parameta:
2 * emb_dim(kubwa na kuhamasisha)
pythonCopy codefinal_layer_norm_params = 2 * 768 = 1,536
b. Tabaka la Kutolewa (out_head)
- Tabaka:
nn.Linear(emb_dim, vocab_size, bias=False) - Vigezo:
emb_dim * vocab_size
pythonCopy codeoutput_projection_params = 768 * 50257 = 38,597,376
4. Kuangalia Mipangilio Yote
pythonCopy codetotal_params = (
embedding_params +
total_transformer_blocks_params +
final_layer_norm_params +
output_projection_params
)
total_params = (
39,383,808 +
85,026,816 +
1,536 +
38,597,376
)
total_params = 163,009,536
Generate Text
Kuwa na mfano unaotabiri token inayofuata kama ile ya awali, inahitajika tu kuchukua thamani za token za mwisho kutoka kwa matokeo (kama zitakuwa zile za token iliyotabiriwa), ambazo zitakuwa thamani kwa kila kipengee katika msamiati na kisha kutumia kazi ya softmax kuboresha vipimo kuwa uwezekano vinavyos suma 1 na kisha kupata index ya kipengee kikubwa zaidi, ambacho kitakuwa index ya neno ndani ya msamiati.
Code from https://github.com/rasbt/LLMs-from-scratch/blob/main/ch04/01_main-chapter-code/ch04.ipynb:
def generate_text_simple(model, idx, max_new_tokens, context_size):
# idx is (batch, n_tokens) array of indices in the current context
for _ in range(max_new_tokens):
# Crop current context if it exceeds the supported context size
# E.g., if LLM supports only 5 tokens, and the context size is 10
# then only the last 5 tokens are used as context
idx_cond = idx[:, -context_size:]
# Get the predictions
with torch.no_grad():
logits = model(idx_cond)
# Focus only on the last time step
# (batch, n_tokens, vocab_size) becomes (batch, vocab_size)
logits = logits[:, -1, :]
# Apply softmax to get probabilities
probas = torch.softmax(logits, dim=-1) # (batch, vocab_size)
# Get the idx of the vocab entry with the highest probability value
idx_next = torch.argmax(probas, dim=-1, keepdim=True) # (batch, 1)
# Append sampled index to the running sequence
idx = torch.cat((idx, idx_next), dim=1) # (batch, n_tokens+1)
return idx
start_context = "Hello, I am"
encoded = tokenizer.encode(start_context)
print("encoded:", encoded)
encoded_tensor = torch.tensor(encoded).unsqueeze(0)
print("encoded_tensor.shape:", encoded_tensor.shape)
model.eval() # disable dropout
out = generate_text_simple(
model=model,
idx=encoded_tensor,
max_new_tokens=6,
context_size=GPT_CONFIG_124M["context_length"]
)
print("Output:", out)
print("Output length:", len(out[0]))
Marejeo
Tip
Jifunze na fanya mazoezi ya AWS Hacking:
HackTricks Training AWS Red Team Expert (ARTE)
Jifunze na fanya mazoezi ya GCP Hacking:HackTricks Training GCP Red Team Expert (GRTE)
Jifunze na fanya mazoezi ya Azure Hacking:
HackTricks Training Azure Red Team Expert (AzRTE)
Support HackTricks
- Angalia mpango wa usajili!
- Jiunge na 💬 kikundi cha Discord au kikundi cha telegram au tufuatilie kwenye Twitter 🐦 @hacktricks_live.
- Shiriki mbinu za hacking kwa kuwasilisha PRs kwa HackTricks na HackTricks Cloud repos za github.


