macOS 系统扩展
Tip
学习和实践 AWS 黑客技术:
HackTricks Training AWS Red Team Expert (ARTE)
学习和实践 GCP 黑客技术:HackTricks Training GCP Red Team Expert (GRTE)
学习和实践 Azure 黑客技术:
HackTricks Training Azure Red Team Expert (AzRTE)
支持 HackTricks
- 查看 订阅计划!
- 加入 💬 Discord 群组 或 Telegram 群组 或 在 Twitter 🐦 上关注我们 @hacktricks_live.
- 通过向 HackTricks 和 HackTricks Cloud GitHub 仓库提交 PR 来分享黑客技巧。
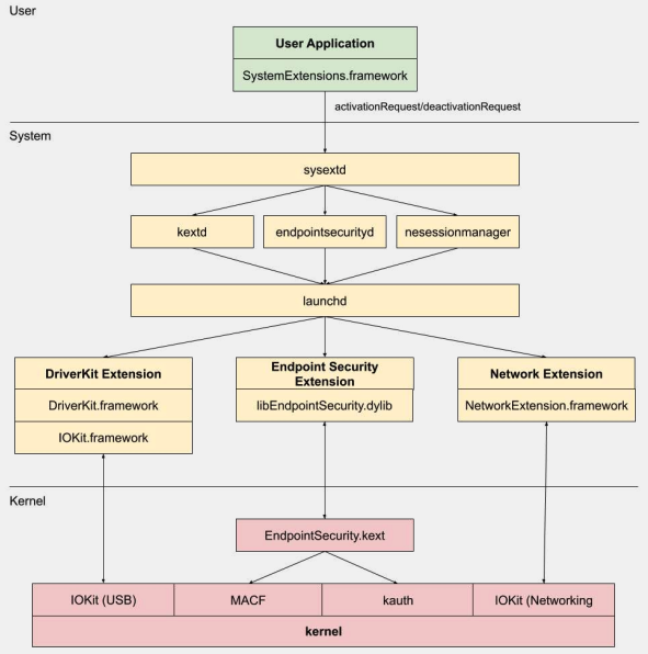
系统扩展 / 端点安全框架
与内核扩展不同,系统扩展在用户空间中运行,而不是内核空间,从而降低了由于扩展故障导致系统崩溃的风险。
.png)
系统扩展有三种类型:DriverKit 扩展、网络 扩展和 端点安全 扩展。
DriverKit 扩展
DriverKit 是内核扩展的替代品,提供硬件支持。它允许设备驱动程序(如 USB、串行、NIC 和 HID 驱动程序)在用户空间中运行,而不是内核空间。DriverKit 框架包括 某些 I/O Kit 类的用户空间版本,内核将正常的 I/O Kit 事件转发到用户空间,为这些驱动程序提供了一个更安全的运行环境。
网络扩展
网络扩展提供了自定义网络行为的能力。网络扩展有几种类型:
- 应用代理:用于创建实现流式定制 VPN 协议的 VPN 客户端。这意味着它根据连接(或流)而不是单个数据包处理网络流量。
- 数据包隧道:用于创建实现数据包导向定制 VPN 协议的 VPN 客户端。这意味着它根据单个数据包处理网络流量。
- 过滤数据:用于过滤网络“流”。它可以在流级别监控或修改网络数据。
- 过滤数据包:用于过滤单个网络数据包。它可以在数据包级别监控或修改网络数据。
- DNS 代理:用于创建自定义 DNS 提供程序。它可以用于监控或修改 DNS 请求和响应。
端点安全框架
端点安全是 Apple 在 macOS 中提供的一个框架,提供了一组用于系统安全的 API。它旨在供 安全供应商和开发人员构建能够监控和控制系统活动 的产品,以识别和防止恶意活动。
该框架提供了一组 监控和控制系统活动的 API,例如进程执行、文件系统事件、网络和内核事件。
该框架的核心在内核中实现,作为位于 /System/Library/Extensions/EndpointSecurity.kext 的内核扩展(KEXT)。该 KEXT 由几个关键组件组成:
- EndpointSecurityDriver:作为内核扩展的“入口点”。它是操作系统与端点安全框架之间的主要交互点。
- EndpointSecurityEventManager:该组件负责实现内核钩子。内核钩子允许框架通过拦截系统调用来监控系统事件。
- EndpointSecurityClientManager:管理与用户空间客户端的通信,跟踪哪些客户端已连接并需要接收事件通知。
- EndpointSecurityMessageManager:向用户空间客户端发送消息和事件通知。
端点安全框架可以监控的事件分为:
- 文件事件
- 进程事件
- 套接字事件
- 内核事件(例如加载/卸载内核扩展或打开 I/O Kit 设备)
端点安全框架架构
.png)
与端点安全框架的用户空间通信 通过 IOUserClient 类进行。根据调用者的类型使用两种不同的子类:
- EndpointSecurityDriverClient:这需要
com.apple.private.endpoint-security.manager权限,仅由系统进程endpointsecurityd持有。 - EndpointSecurityExternalClient:这需要
com.apple.developer.endpoint-security.client权限。通常由需要与端点安全框架交互的第三方安全软件使用。
端点安全扩展:libEndpointSecurity.dylib 是系统扩展用于与内核通信的 C 库。该库使用 I/O Kit (IOKit) 与端点安全 KEXT 进行通信。
endpointsecurityd 是一个关键的系统守护进程,负责管理和启动端点安全系统扩展,特别是在早期启动过程中。只有标记为 NSEndpointSecurityEarlyBoot 的系统扩展 在其 Info.plist 文件中接收这种早期启动处理。
另一个系统守护进程,sysextd,验证系统扩展 并将其移动到适当的系统位置。然后,它请求相关守护进程加载扩展。SystemExtensions.framework 负责激活和停用系统扩展。
绕过 ESF
ESF 被安全工具使用,这些工具会尝试检测红队人员,因此任何关于如何避免这一点的信息都很有趣。
CVE-2021-30965
问题在于安全应用程序需要具有 完全磁盘访问权限。因此,如果攻击者能够移除该权限,他可以阻止软件运行:
tccutil reset All
有关此绕过及相关内容的更多信息,请查看演讲 #OBTS v5.0: “The Achilles Heel of EndpointSecurity” - Fitzl Csaba
最终,通过将新的权限 kTCCServiceEndpointSecurityClient 授予由 tccd 管理的安全应用程序来修复此问题,因此 tccutil 不会清除其权限,从而防止其运行。
参考文献
- OBTS v3.0: “Endpoint Security & Insecurity” - Scott Knight
- https://knight.sc/reverse%20engineering/2019/08/24/system-extension-internals.html
Tip
学习和实践 AWS 黑客技术:
HackTricks Training AWS Red Team Expert (ARTE)
学习和实践 GCP 黑客技术:HackTricks Training GCP Red Team Expert (GRTE)
学习和实践 Azure 黑客技术:
HackTricks Training Azure Red Team Expert (AzRTE)
支持 HackTricks
- 查看 订阅计划!
- 加入 💬 Discord 群组 或 Telegram 群组 或 在 Twitter 🐦 上关注我们 @hacktricks_live.
- 通过向 HackTricks 和 HackTricks Cloud GitHub 仓库提交 PR 来分享黑客技巧。


